Parametrizações EFD Reinf - Versão 2.01

De CIGAM WIKI

FAQ_CIGAM > FAQ_Fiscal > Escrita Fiscal > Parametrizações EFD Reinf - Versão 2.01


EFD Reinf Versão 2.01

A partir da versão ‘2.01’ a comunicação do EFD Reinf passa a ser feita de forma assíncrona. Desta forma poderá acontecer que, quando os registros são enviados, os mesmos não sejam confirmados imediatamente, mas fiquem em fila aguardando serem processados e retornados.

Sendo assim, na tela Gerenciador de Eventos foi disponibilizado o botão ‘Reprocessar’.

Inicialmente, o registro deve ser selecionado e enviado clicando no botão ‘Enviar’. Caso ocorra de o lote ficar em processamento o status do registro é alterado para ‘Em processamento’. Para os registros com esse status, basta selecionar novamente e clicar no botão ‘Reprocessar’ para que assim seja verificado se o mesmo comunicou com sucesso ou se ainda permanece aguardando junto a Receita.

EFD Reinf - Versão 2.01

Nesse documento, constam algumas informações e parametrizações necessárias para a geração dos registros da série R-4000 do Reinf (R-4010, R-4020, R-4040, R-4080 e R-4099).

Obs.: Antes de enviar um registro da série R-4000 é necessário ter feito o envio do Registro R-1000 e caso houver necessidade também o R-1050 / R-1070.

Configurações de Sistema

É necessário que a Configuração de Sistema 'LF - GE - 2538 - Versão do simples nacional', esteja parametrizada com a opção = ‘1 – Até 2017’ ou ‘2 - A partir de 2018’.

Configuração 2538

Voltar ao início

Parametrizações na rotina EFD Reinf

Acessar a Rotina do EFD - REINF.

No botão ‘Parâmetros’ (aba Geral), a Versão deve ter selecionada a opção ‘2.01’ conforme demonstrado na imagem abaixo:

EFD Reinf - Versão 2.01

No botão ‘Parâmetros’ (aba Configuração de URL), verificar se está selecionado corretamente o tipo de ambiente com as devidas URL’s (POST e GET).

EFD Reinf - Versão 2.01

Na tela ‘Parametrizações da UN’, foi incluído o botão Impostos e Contribuições, que acessa a listagem com os Impostos que tem cadastros e são utilizados nas retenções.

Ao abrir a tela ‘Faixa Impostos’, buscar o imposto e dar um F5 (Zoom) para acessar o cadastro.

EFD Reinf - Versão 2.01

No cadastro do Imposto, deve ser conferido na aba Retenções se as informações estão corretas.

Foi disponibilizado o botão ‘Atualizar’ que ao clicar irá preencher o campo ‘Natureza de Rendimento – REINF’, nos casos em que o código Darf é único e tem vínculo com apenas uma natureza de rendimento. Caso seja um código que tenha variações de natureza de rendimento o campo deve ser preenchido manualmente.

Código Darf – deve ter um código Darf válido.

EFD Reinf - Versão 2.01

Para o preenchimento manual, basta clicar com F5 (Zoom) no campo ‘Natureza de Rendimento – REINF’.

Ao abrir a tela com todos os códigos de rendimento disponíveis da Tabela 01, basta procurar o código correto para o Imposto e dar um ENTER para selecionar.

EFD Reinf - Versão 2.01

Importante: Os campos devem estar preenchidos corretamente, o código de Natureza de Rendimento - REINF, está relacionado diretamente com o Código DARF, sendo assim deve ser selecionado um código Natureza de Rendimento - REINF correspondente ao Código DARF utilizado, assim como o respectivo Evento..

EFD Reinf - Versão 2.01

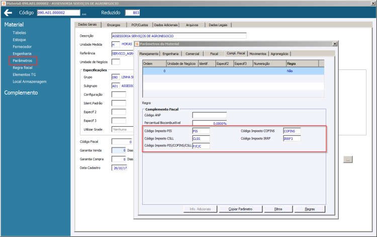
[Versão231002 1] [Versão240506 1] É possível inserir o código de imposto diretamente no Cadastro do Serviço. Isso pode ser feito acessando o botão "Parâmetros" no Cadastro de Materiais e, em seguida, na guia "Compl. Fiscal", informar os respectivos códigos de Impostos.

EFD Reinf - Versão 2.01

Voltar ao início

Registros

Registro R-4010 (Pagamentos/Créditos a Beneficiário Pessoa Física)

Notas Fiscais de Entrada de Pessoa Física com retenção

Para o R-4010 é necessário acessar a tela ‘Parametrizações da UN’ e na aba ‘R-4000’ incluir um código de imposto no campo ‘Imposto para Deduções da Previdência Oficial’ para que gerem os valores de DEDUÇÃO no R-4010.

EFD Reinf - Versão 2.01

No Gerenciador de Eventos, clicar no botão Importar Dados.
Na tela do Importador de Eventos, acessar a aba R-4010 e marcar o checkbox ‘Gerar R-4010’.

Filtros:

  • Empresa.
  • Lançamento.
  • Conta Financeira.

EFD Reinf - Versão 2.01

Ao confirmar, irá gerar um R-4010 por Empresa (Beneficiário).
No Editor do R-4010 constam as informações referentes a Unidade de Negócio e do Beneficiário.

EFD Reinf - Versão 2.01

Na tela ‘Pagamentos’ mostra as informações referentes ao Código de Natureza de Rendimento, Pagamentos e Deduções de acordo com as retenções dos Lançamentos Financeiros do período, agrupados por natureza de rendimento e data de fato gerador.

As colunas ‘Observações’ são editáveis, caso seja necessário descrever e enviar informações relevantes.

EFD Reinf - Versão 2.01

Voltar ao início

Registro R-4020 (Pagamentos/Créditos a Beneficiário Pessoa Jurídica)

Notas Fiscais de Entrada de Pessoa Jurídica com retenção.

No Gerenciador de Eventos, clicar no botão Importar Dados.
Na tela do Importador de Eventos, acessar a aba R-4020 e marcar o checkbox ‘Gerar R-4020’.

Filtros:

  • Empresa.
  • Lançamento.
  • Conta Financeira.

EFD Reinf - Versão 2.01

Ao confirmar, irá gerar um R-4020 por Empresa (Beneficiário).
No Editor do R-4020 constam as informações referentes a Unidade de Negócio e do Beneficiário.

EFD Reinf - Versão 2.01

Na tela ‘Rendimentos’ mostra as informações referentes ao Código de Natureza de Rendimento, Pagamentos e informações sobre as Retenções de acordo com as retenções dos Lançamentos Financeiros do período, agrupados por natureza de rendimento e data de fato gerador.

As colunas ‘Observações’ são editáveis, caso seja necessário descrever e enviar informações relevantes.

EFD Reinf - Versão 2.01

Explicação dos Campos:

  • Vlr. Base IR e Vlr IR: Estes campos serão preenchidos quando houver valores de IRRF retido no Documento Fiscal.

  • Vlr. Base CSLL e Vlr. CSLL: Estes campos serão preenchidos quando houver valores de CSLL retido no Documento Fiscal.

  • Vlr. Base COFINS e Vlr. COFINS: Estes campos serão preenchidos quando houver valores de COFINS retido no Documento Fiscal.

  • Vlr. Base PP e Vlr. PP: Estes campos serão preenchidos quando houver valores de PIS/PASEP retido no Documento Fiscal.

Voltar ao início

Registro R-4040 (Pagamentos/Créditos a Beneficiário Não Identificado)

Lançamentos Financeiros sem vínculos com documentos fiscais.

No Gerenciador de Eventos, clicar no botão Importar Dados.
Na tela do Importador de Eventos, acessar a aba R-4040 e marcar o checkbox ‘Gerar R-4040’.

Filtros:

  • Empresa.
  • Lançamento.
  • Conta Financeira.

EFD Reinf - Versão 2.01

Ao confirmar, irá gerar um R-4040 por Unidade de Negócio.
No Editor do R-4040 constam as informações referentes ao Estabelecimento (Unidade de Negócio).

EFD Reinf - Versão 2.01

Na tela ‘Rendimentos’ mostra as informações referentes ao Código de Natureza de Rendimento e Pagamentos de acordo com as retenções dos Lançamentos Financeiros do período, agrupados por natureza de rendimento e data de fato gerador.

A coluna ‘Observações’ é editável, caso seja necessário descrever e enviar informações relevantes.

EFD Reinf - Versão 2.01

Voltar ao início

Registro R-4080 (Retenção no Recebimento)

Notas Fiscais de Saída de Pessoa Jurídica.
Movimentos com Incidência de IRRF igual a ‘Sim’.

No Gerenciador de Eventos, clicar no botão Importar Dados.
Na tela do Importador de Eventos, acessar a aba R-4080 e marcar o checkbox ‘Gerar R-4080’.

Filtros:

  • Empresa.
  • Série.
  • Nota Fiscal.

Imposto para Natureza de Rendimento – Preenchimento obrigatório com o código de Imposto válido e com a devida Natureza de Rendimento parametrizada, para que os valores de IR sejam geradas no R-4080.

EFD Reinf - Versão 2.01

Ao confirmar, irá gerar um R-4080 por Empresa (Fonte Pagadora).

No Editor do R-4080 constam as informações referentes ao Estabelecimento (Unidade de Negócio) e Fonte Pagadora.

EFD Reinf - Versão 2.01

Na tela ‘Rendimentos’ mostra as informações referentes ao Código de Natureza de Rendimento e Pagamentos de acordo com os movimentos das Notas de Saída do período que possuem a Incidência de IRRF igual a ‘Sim’ com os valores de IRRF cálculos corretamente. Serão grupados por natureza de rendimento e data de fato gerador.

Fato Gerador = Data do Movimento da NFS.

As colunas ‘Observações’ são editáveis, caso seja necessário descrever e enviar informações relevantes.

EFD Reinf - Versão 2.01

Voltar ao início

Registro R-1050 (Entidades Ligadas)

Utilizado para os Tipos de Entidade ligada como Fundo de Investimento, Fundo de Investimento Imobiliário, Clube de Investimento e Sociedade em Conta de Participação. Para os Tipos de Entidade Fundo de Investimento, Fundo de Investimento Imobiliário e Clube de Investimento a geração do R-1050 deve ser feito manualmente pelo botão ‘Novo Evento’.

Nos casos em que a Unidade de Negócio ‘Ostensiva’ possui Unidade de Negócio ‘SCP’ foi tratado a geração do R-1050 de forma automática ao clicar no botão ‘Pesquisar’ na tela do Gerenciador de Eventos.

Para isso, é necessário filtrar a Unidade de Negócio SCP e clicar no botão ‘Parâmetros’ onde está disponível os campos de data ‘Validade Inicial’ e ‘Validade Final’.

Validade Inicial – Informe uma data válida igual ou posterior à data de início de obrigatoriedade da EFD Reinf para o Contribuinte.

Validade Final – Informe a data final da baixa do CNPJ da SCP.
Obs.: Necessário apenas quando houver a baixa.

EFD Reinf - Versão 2.01

Para gerar o R-1050 basta filtrar a Unidade de Negócio Ostensiva, o Período em que deve ser gerado o evento.

Assim que clicar no botão ‘Pesquisar’, será gerado o(s) evento(s) do R-1050. É um registro R-1050 para cada Unidade de Negócio SCP. No Editor do R-1050 consta a data ‘Validade Inicial’ conforme parametrizado na SCP.

Tipo da Entidade Ligada = ‘4 Sociedade em Conta de Participação’.
CNPJ da Entidade Ligada = CNPJ da Empresa da Unidade de Negócio SCP.

EFD Reinf - Versão 2.01

Regra de busca para o CNPJ da Unidade de Negócio SCP:

  1. CNPJ parametrizado no campo ‘Identificação da SCP’ no cadastro de Empresa (aba Fiscal/Contabil).
  2. CNPJ parametrizado na tela inicial do cadastro de Empresa (aba Empresa).

EFD Reinf - Versão 2.01

Voltar ao início

FAQs Relacionadas

Versões

Versão 231002

Patch 'b'

  1. Liberado a partir da OS 653980/2.

Versão 240506

  1. Liberado a partir da OS 863660/1 o imposto PIS/COFINS/CSLL (aglutinado).