FA - Como Fazer - Venda de Veículos
Neste manual apresentaremos o controle de vendas de veículos utilizando o Módulo de Administração de Veículos. O controle de venda dos veículos será realizado através do chassi, que no Cadastro de Materiais será controlado através da Especif2 para identificação do veículo. Serão utilizados os últimos 6 caracteres do chassi como Especif2. Tanto no Pedido quanto na Nota Fiscal, com base no material informado e sua Especif2, devem ser buscadas as informações do Cadastro de Veículo, inclusive seus respectivos ‘Acessórios e/ou ‘Implemento’, caso existam.
O Cadastro do Veículo irá conter todas as informações necessárias para a geração da Nota Fiscal eletrônica de venda de veículos novos (Grupo de tags <veicProd> do Manual de Orientação do Contribuinte - versão 3.10).
A cada alteração realizada no Cadastro do Veículo será incrementada uma versão, a fins de rastreabilidade.
Breve Resumo
Pedido:
Ao informar um material que represente um veículo será avaliada a configuração 'FA - PE - 82 - Situação para reservar item' e serão aplicadas as regras abaixo para a reserva do mesmo:
1) Se a situação inicial do item do pedido for “Pendente” e a configuração estiver como “Pendente”, ao consultar o Cadastro de Veículos, a ‘Situação’ vai estar como “Reserva”;
2) Se a situação inicial do item do pedido for ”Pendente” e a configuração estiver como “Aberto”, ao consultar o Cadastro de Veículos, a ‘Situação’ vai estar como “Disponível”;
3) Se a situação inicial do item do pedido for “Aberto” e a configuração estiver como “Pendente”, ao consultar o Cadastro de Veículos, a ‘Situação’ vai estar como “Reserva”;
4) Se a situação inicial do item do pedido for “Aberto” e a configuração estiver como “Aberto”, ao consultar o Cadastro de Veículos, a situação vai estar como “Reserva”.
Após realizar uma reserva não será mais possível vincular veículo a outro pedido. Ao efetivar o pedido com o veículo reservado, a situação do veículo será alterada para “Vendido”.
Nota Fiscal:
Ao informar um material que represente um veículo será automaticamente validado se o veículo está disponível para venda, caso esteja o veículo será alterado para “Vendido”. Ao excluir a nota fiscal a situação volta para disponível. Caso seja excluída uma nota fiscal de origem de efetivação de pedidos, será avaliada a configuração e situação do pedido.
Índice
- 1 Quais são os Cadastros básicos para criação do veículo?
- 2 Como cadastrar pedidos com veículos e como ficará a situação dos veículos?
- 3 Como será a efetivação dos pedidos de veículos?
- 4 Como realizar a devolução de saída de veículos?
- 5 Como proceder com a remessa de beneficiamento de Veículos?
- 6 Onde informar os acessórios/implementos nos veículos?
- 7 Quando houver necessidade de repetir pedidos de veículos o sistema irá permitir?
- 8 Qual será o processo para emissão de Notas Fiscais de Outras Saídas de Vendas de Veículos?
- 9 Como realizar a devolução de Notas de Outras Saídas de Venda de Veículos?
- 10 Como emitir notas com veículos com situação igual a “Outros”?
- 11 Quais são as Tags que serão criadas no XML de envio da NFe de Venda de Veículos?
- 12 Como imprimir as informações do veículo no DANFE?
- 13 Como será a reimpressão das informações do veículo no DANFE?
- 14 Como será a impressão das informações de veículo usado no DANFE?
- 15 OBSERVAÇÕES
Quais são os Cadastros básicos para criação do veículo?
Será necessário realizar alguns cadastros relativos ao veículo no Módulo de Administração de Veículos. Também é necessário selecionar a configuração a seguir:
FA - GE - 3165 - Bloquear ação de avançar/retroceder entre registros de nota
No Cadastro de Materiais criar um material ‘Veículo’ com grupo e subgrupo específicos:
Na ‘Especificação 2’ o ‘Controle’ deve ser igual a “Estoque” e ‘Nome’ igual a “Chassi”.
No menu acessar:
Serviços > Administração de Veículos > Cadastros > Respectivos Cadastros citados abaixo:
Marca e Modelo de Veículo
Tipo de Veículo
Espécie de Veículo
Tipo x Espécie de Veículos
Tipo de Combustível
Cor
Restrições
Potência do Motor
RPM
Cilindradas
Veículos
Como cadastrar pedidos com veículos e como ficará a situação dos veículos?
Caso a empresa controle estoque, primeiramente será necessário dar entrada do veículo no estoque, informando o chassi do mesmo. Ao informar um material que represente um veículo será avaliada a configuração 'FA - PE - 82 - Situação para reservar item' e seguirá a regra para a reserva do mesmo.
Configuração igual a “Aberto”:
FA - PE - 82 - Situação para reservar item
Controle do item igual a “Pendente”:
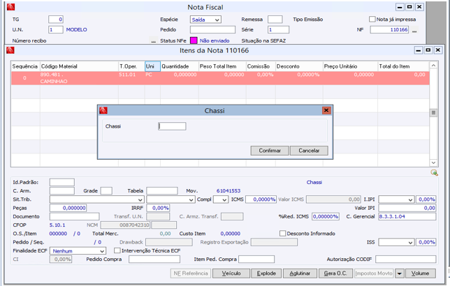
Zoom no campo ‘Chassi’:
Após o cadastro do pedido, a situação do veículo se manteve como ‘Disponível’ visto que o controle do item do pedido é “Pendente”.
Aprovando o pedido:
Como a situação inicial do item é “Aberto” e a configuração está como “Pendente”, ao consultar o cadastro de veículos, a situação do veículo é igual a “Reserva”:
Como a situação do veículo foi alterada, foi incrementada uma nova versão no veículo:
Na tela dos itens do Pedido está disponível o botão ‘Veículo’ através do qual é possível consultar dados do veículo vinculado:
O código do FINANE pode ser informado através do botão ‘Financiamento’ da tela de pesquisa do veículo. Os campos ‘Entidade Financeira’ e ‘Modalidade de Operação’ são obrigatórios, caso o usuário acesse a tela de Financiamento.
Ao informar o FINAME no pedido o código será atualizado no cadastro do veículo:
Criar outro pedido informando o mesmo veículo:
Criar um pedido com mesmo veículo para Unidade de Negócio diferente:
Para as demais situações do veículo também será bloqueado para o vínculo a pedidos:
Configuração igual a “Pendente”:
FA - PE - 82 - Situação para reservar item
Se a situação inicial do item for “Pendente” e a configuração estiver como “Pendente”, o veículo terá a situação igual a 'Reserva'.
Lembrando que ao trocar a situação é incrementada uma nova versão no veículo.
Excluir o item do pedido:
Ao excluir o item do pedido, foram atualizadas a ‘Versão’ e a ‘Situação’:
Se a situação inicial do item for “Aberto” e a configuração estiver como “Pendente”, ao consultar o cadastro de veículos, a situação vai estar como “Reserva”:
Atualizada a ‘Situação’ e incrementada a versão:
Cancelando o pedido:
Ao cancelar o pedido a situação do veículo atualiza conforme as regras e novamente é incrementada a ‘Versão’.
Como será a efetivação dos pedidos de veículos?
Veículo reservado - pedido vinculado:
Caso o FINAME não esteja informado será aberta uma tela na efetivação para que o mesmo possa ser informado. Informação não obrigatória. Os campos ‘Entidade Financeira’ ou ‘Banco’ e ‘Modalidade da Operação’ são obrigatórias.
Na tela de itens da Nota Fiscal também foi disponibilizado o botão ‘Veículos’:
Caso seja necessário, o usuário também poderá informar o código FINAME através do ‘botão’ FINAME dessa tela.
Ao criar a nota fiscal a situação do veículo é alterada para “Vendido”:
Excluir a Nota Fiscal:
Após a exclusão da nota a situação atualiza conforme a regra e incrementa a versão.
Efetivando novamente (através do pedido):
Cancelar Nota Fiscal:
A situação é atualizada conforme regras e a versão é incrementada.
Caso o FINAME ainda não tenha sido informado o mesmo poderá informado no momento da efetivação:
Obrigatório informar ‘Entidade Financeira’ e ‘Modalidade de Operação’.
Atualizou o FINAME, a situação e incrementou a versão.
Efetivação pela nota:
Realizadas as atualizações:
Emitindo Nota Fiscal sem pedido:
A situação do veículo é atualizada para ‘Vendido’ e a versão incrementada.
Ao excluir a nota criada manualmente, sem pedido, a situação do Veículo será atualizada para ‘Disponível’. Incrementada a versão do veículo.
Como realizar a devolução de saída de veículos?
Ao realizar a devolução de uma nota de venda de veículo (entrada através de nota do cliente ou emissão própria) serão criados registros da devolução no cadastro do veículo (rastreabilidade) e alterada a situação do veículo para a situação que o veículo estava antes da emissão da Nota de Venda.
Efetivando o pedido:
Realizar a devolução da nota fiscal:
Quando a opção acima estiver selecionada ao realizar a devolução serão criados dois registros na rastreabilidade.
Sem selecionar a opção:
Como proceder com a remessa de beneficiamento de Veículos?
A concessionária pode enviar um determinado veículo para beneficiamento (adicionar um eixo, por exemplo), e para isso será emitida uma nota fiscal de remessa para beneficiamento com um tipo de operação/CFOP específico. Quando o veículo for enviado para beneficiamento será alterada sua situação para ‘Beneficiamento’. A nota de beneficiamento será identificada através do tipo de operação, o qual será informado em uma TG que por sua vez será informada em uma configuração.
'GV - GE - 2623 - TG de tipo de operação para beneficiamento de veículo'
Nesta configuração será informada uma TG do ‘Tipo’ = ‘Tipo de Operação’, com as operações de beneficiamento. Esta configuração será dependente da configuração 2605, ou seja, somente será habilitada se essa estiver marcada.
Após a criação da Nota Fiscal a situação do veículo será alterada para ‘Beneficiamento’, caso o tipo de operação utilizado no item conste na TG mencionada acima.
Exemplo:
Cadastrar uma nota fiscal manualmente informando um T.O. que esteja na TG:
No cadastro de veículos a situação é atualizada para “Beneficiamento” e incrementada a ‘Versão’.
Excluir a nota:
A situação voltou para ‘Disponível’ e incrementou a versão.
Remessa de Beneficiamento de um ‘Veículo’ reservado em algum Pedido:
Poderá ocorrer de um veículo (chassi) estar reservado em algum pedido, para o cliente ‘X’ e ter que ser enviado para beneficiamento.
O veículo tem a situação igual “Reserva”:
Informar o veículo numa nota de beneficiamento:
Então a situação fica igual a “Beneficiamento”:
Excluir a nota:
A situação do veículo é atualizada para “Reserva”, pois o mesmo está reservado no pedido, e incrementada a versão.
Onde informar os acessórios/implementos nos veículos?
Na emissão de um pedido/nota de venda de um veículo, deve ser observado se este possui algum acessório e/ou implemento. Os acessórios/implementos são registrados no botão <Despesas/Custos> do Cadastro de Veículos. Caso exista algum acessório/implemento e o campo ‘Destacar/Criar OBS NF’ estiver igual a “Destacar Item”, estes devem ser inseridos como “novos” itens no pedido/nota fiscal. Caso esteja igual a “Criar OBS”, os acessórios/implementos serão levados “apenas” para as ‘Informações complementares’ da notas fiscal, destacando a descrição e a quantidade do(s) acessório/implemento(s), sem destaque de preço e/ou tipo de operação.
- Pedido/ Efetivação
Destacar itens na nota:
Acessar botão ‘Despesas/Custos’:
Informar acessórios (criada NFE e requisições dos mesmos):
Criar pedido:
Dar seta para baixo ou ESC. Traz os acessórios vinculados ao cadastro de veículo. Materiais com tabela de preços busca valor.
2º Exemplo: adicionando despesas no veículo após cadastrar pedido
Inicialmente veículo tem apenas um acessório:
Cadastrar o pedido:
Ao dar ESC traz o acessório vinculado ao veículo:
Adicionar mais um acessório no veículo:
Acessar o pedido. Para atualizar o novo acessório é necessário trocar controle para reservar o veículo:
Assim, atualiza o novo acessório no pedido. Atualiza ‘Situação’ e ‘Versão’:
Caso o usuário tente vincular um novo acessório ao veículo, não será possível, pois o mesmo já está reservado.
2 - Criar OBS:
Neste caso, os acessórios/implementos serão apresentados somente nas ‘Informações complementares’ da nota fiscal, destacando a descrição e a quantidade do(s) acessório/implemento(s), sem destaque de preço e/ou tipo de operação.
Os Itens de acessório não são listados nos itens. Efetivar pedido. Criar a ‘obs’ na nota:
3 - Nenhum:
Cadastrar o pedido:
Não criou nem itens nem observação na nota:
- Nota Fiscal (sem vínculo a pedido)
No processo de venda de veículos foi disponibilizada uma funcionalidade para que na criação de uma Nota Fiscal sem vínculo a um pedido/efetivação, na qual o veículo possui itens acessórios/implementos, passe a realizar a criação desses itens na nota fiscal obedecendo o campo ‘Destacar/Criar OBS NF’ das Despesas/Custos do Cadastro do Veículo.
1- Destacar itens na nota:
Informado um acessório e um implemento para Destacar Itens:
Seta para baixo
Trouxe os acessórios informados no veículo.
Verificar veículo:
Após acessar veículo e tentar acrescentar mais um acessório.
2 – Observação
Neste caso, os acessórios/implementos serão apresentados somente nas ‘Informações complementares’ da nota fiscal, destacando a descrição e a quantidade do(s) acessório/implemento(s), sem destaque de preço e/ou tipo de operação. Os Itens de acessório não são listados nos itens.
Ao dar seta para baixo, não traz os acessórios:
Foram criadas as observações com os acessórios:
Com as duas opções no mesmo veículo: Destacar/Criar:
Seta para baixo:
3-Nenhum
Seta para baixo:
Não explode nem cria observação, pois está igual a ‘Nenhum’.
Quando houver necessidade de repetir pedidos de veículos o sistema irá permitir?
Somente será possível repetir pedidos de veículos caso o veículo vinculado não esteja ainda reservado.
Cadastrado pedido. Controle = pendente
Desta forma, o veículo continua disponível.
Como o pedido não reservou o veículo será possível repetir o mesmo.
Como este pedido também não reservou veículo, não alterou a situação.
Alterar o controle para gerar reserva no veículo.
O veículo foi reservado no pedido 079667.
Tentar repetir o primeiro pedido que está pendente:
Tentar repetir pedido que reservou o veículo:
Qual será o processo para emissão de Notas Fiscais de Outras Saídas de Vendas de Veículos?
Para identificar os tipos de operações para ‘Outras Saídas’ deverá ser utilizada a configuração 'GV - GE - 2641 - TG de tipo de operação para registros de saídas de veículos', na qual deverá ser informada uma TG do tipo “Tipo de Operação” com os Tipos de Operação que serão utilizados para emissão de Notas de Outras Saídas. Ao emitir a Nota Fiscal com um destes tipos de operação informados na TG, a ‘Situação’ do veículo será alterada para “Outros” e será incrementada uma nova versão no veículo (por exemplo, de 1.00 para 1.01). Também será criado um registro de rastreabilidade para o veículo. Lembrando, que somente será possível emitir esse tipo de nota (Outras Saídas) para veículos com situação igual a “Disponível” ou “Reservado”.
Cadastro do veículo disponível.
O veículo deve possuir estoque para o chassi:
1- O veículo não está vinculado a um pedido.
Ao emitir NF de veículos cujo T.O. do item esteja na TG mencionada acima, será alterada a situação do veículo para ‘Outros’, bem como criado registro de rastreabilidade para esta saída.
Na rastreabilidade foi criado um registro para nota acima:
No Cadastro de Veículos foi alterada a situação e incrementada a versão.
Excluir nota de outras saídas:
Criado registro na rastreabilidade referente ao veículo estar disponível novamente:
Atualizada a situação e incrementada a versão:
2- Veículo reservado no pedido
Fazer nota ‘Outras Saídas’:
Atualizada a situação e incrementada a versão.
Excluir a nota de outras saídas:
A situação do veículo volta para a situação anterior a Nota de Outras Saídas e incrementada a versão:
Criado registro na rastreabilidade:
3- Efetivação de pedido com veículo igual a ‘Outros’:
Tentar efetivar o pedido. Como o veículo não estará em estoque, não será possível efetivar. Realiza Controle de estoque, sem relação com a situação.
4- Tipo operação que não está na TG. Cadastrar nota sem efetivar pedido. A) Veículo disponível:
Emitir nota de venda:
A situação do veículo é alterada para “Vendido” e incrementada a versão.
Excluir a Nota Fiscal:
A situação do veículo foi atualizada para disponível:
B) Veículo com situação ‘Reservado’:
Emitir Nota Fiscal de venda do veículo:
5- Situação diferente de ‘Disponivel’ ou ‘Reservado’:
Importante: Não será possível reservar um veículo se já teve uma Nota de Outras Saídas para o mesmo.
Alterar a situação do pedido:
Como realizar a devolução de Notas de Outras Saídas de Venda de Veículos?
Como as Notas Fiscais de Outras Saídas precisarão retornar à empresa, a rotina de devolução criará a nota de entrada e retornará o veículo para a situação adequada, conforme o mesmo estava antes da emissão da Nota de Outras Saídas.
Veículo Disponível:
1 – Sem pedido: fazer nota Outras Saídas:
A ‘Situação’ do Veículo é atualizada para “Outros”:
Devolver NF Outras Saídas:
Ao devolver ‘Situação’ fica igual a “Disponível”:
2- Sem pedido: fazer nota Outras Saídas:
Nota Outras Saídas:
Devolver:
3-Veículo vinculado a pedido:
Se a situação inicial do item do pedido for “Aberto” e a configuração estiver como “Aberto”, ao consultar o Cadastro de Veículos, a situação vai estar como “Reserva”.
Pedido – item reservado:
Emitir a Nota de Outras Saídas:
Devolver NF Outras Saídas:
Situação item pedido: se estiver ‘Aberto’ troca a situação do veículo para 'Reserva'.
4- Caso o item esteja 'Pendente' altera a situação para 'Disponível', pois o mesmo não está em nenhum pedido para ser faturado, sendo assim está liberado para uma nova venda.
Se a situação inicial do item do pedido for ”Pendente” e a configuração estiver como “Aberto”, ao consultar o Cadastro de Veículos, a ‘Situação’ vai estar como “Disponível”:
Fazer Nota Outras Saídas:
Realizar a devolução:
Cadastro de Veículos, a ‘Situação’ vai estar como “Disponível”:
Excluir a nota de devolução:
Sem a devolução volta para situação gerada ao criar a nota de outras saídas:
5-Veículo vinculado a pedido: se a situação inicial do item do pedido for “Pendente” e a configuração estiver como “Pendente”, ao consultar o Cadastro de Veículos, a ‘Situação’ vai estar como “Reserva”.
Fazer NF Outras Saídas:
Alterar controle do pedido para ‘Aberto’:
Permite alterar o controle de ‘pendente’ para ‘aberto’, pois a situação do veículo já era ‘Reserva’ antes da NF Outras Saídas. Porém, mantém a situação do veículo como ‘Outros’ no cadastro.
Fazer a devolução da NF Outras Saídas:
Atualizada a situação e incrementada a versão:
6 - Se a situação inicial do item do pedido for “Aberto” e a configuração estiver como “Pendente”, ao consultar o Cadastro de Veículos, a ‘Situação’ vai estar como “Reserva”:
Emitir a Nota de Outras Saídas:
Devolver:
A situação do veículo é atualizada e incrementada a versão.
Como emitir notas com veículos com situação igual a “Outros”?
Quando o veículo estiver com a situação igual a “Outros” somente poderão ser emitidas Notas Fiscais de Saída utilizando tipos de operação informados na configuração ‘GV GE 2641 – TG de Tipo de Operação para movimentação de veículos’. Nestes casos, a situação do veículo será alterada para “Devolvido” e incrementada uma nova versão, assim como um registro de rastreabilidade.
Exemplo:
Lembrando que é necessário ter sido dada entrada em estoque do chassi.
Criar a Nota Fiscal utilizando um TO que está na TG da configuração:
Realizar a exclusão da nota:
A situação do veículo volta para a anterior antes da emissão da nota:
Não será permitido inserir um veículo com situação ‘Outros’ numa nota fiscal com tipo de operação que não esteja na TG da configuração 2641.
Quais são as Tags que serão criadas no XML de envio da NFe de Venda de Veículos?
Nas Notas Fiscais de Venda de Veículos será criado o grupo de Tags “<veicProd>” com as informações cadastradas em “Serviços > Administração de Veículos > Cadastros > Veículos” do veículo/chassi informado na Nota Fiscal.
Com exceção da Tag “tpOp” (Tipo da operação) que será avaliado o preenchimento conforme a configuração de Tipo de Operação “Venda Veículos Novos direta para grandes consumidores (frotista, governo, …) #184”. Quando a configuração TO #184 estiver marcada, gera a tag <tpOp> do xml da NF-e com '3' = Venda direta para grandes consumidores (frotista, governo, ...).
Quando a configuração TO #184 estiver desmarcada, é avaliada a configuração #130-Consumidor Final, se marcada, gera a tag <tpOp> com '2' - Faturamento direto para consumidor final.
Se nenhuma destas configurações estiverem marcadas será gerada a tag <tpOp> com '1' - Venda concessionária.
Grupo de tag’s de veículos:
Os dados do veículo que não possuem uma Tag específica, serão listados na Tag “<infAdProd>” do xml:
Como imprimir as informações do veículo no DANFE?
Para atender a venda de veículos foram disponibilizadas as variáveis de impressão para a Nota Fiscal Eletrônica. Abaixo a listagem das mesmas:
<!$MG_i_veiculo_cilindrada>
<!$MG_i_veiculo_potencia>
<!$MG_i_veiculo_peso_liq>
<!$MG_i_veiculo_peso_liq_2>
<!$MG_i_veiculo_peso_bruto>
<!$MG_i_veiculo_peso_bruto_2>
<!$MG_i_veiculo_cor_mont_cod>
<!$MG_i_veiculo_cor_mont_desc>
<!$MG_i_veiculo_serial>
<!$MG_i_veiculo_tipo_combustivel>
<!$MG_i_veiculo_numero_motor>
<!$MG_i_veiculo_cmt>
<!$MG_i_veiculo_cmt_2>
<!$MG_i_veiculo_dist_entre_eixos>
<!$MG_i_veiculo_tipo_pintura>
<!$MG_i_veiculo_tipo_veiculo>
<!$MG_i_veiculo_especie>
<!$MG_i_veiculo_condicao_chassi>
<!$MG_i_veiculo_condicao_veiculo>
<!$MG_i_veiculo_cor_denatran>
<!$MG_i_veiculo_lotacao>
<!$MG_i_veiculo_restricao>
<!$MG_i_veiculo_finame>
<!$MG_i_veiculo_diferencial>
<!$MG_i_veiculo_diferencial_pc1>
<!$MG_i_veiculo_diferencial_pc2>
<!$MG_i_veiculo_diferencial_serie1>
<!$MG_i_veiculo_diferencial_serie2>
<!$MG_i_veiculo_cambio_marca>
<!$MG_i_veiculo_cambio_modelo>
<!$MG_i_veiculo_cambio_peca>
<!$MG_i_veiculo_cambio_serie>
<!$MG_i_veiculo_quantidade_pneus>
<!$MG_i_veiculo_observacao>
<!$MG_i_veiculo_cabine>
<!$MG_i_veiculo_tanque_ld>
<!$MG_i_veiculo_tanque_le>
<!$MG_i_veiculo_tipo_eixo>
<!$MG_i_veiculo_chassi>
Importante: as variáveis somente irão ser impressas quando a configuração '2605 - Utilizar controle de atualização de veículos' estiver selecionada.
As variáveis devem ser disponibilizadas no campo de item no modelo de impressão.
Busca informações da tag de veículos:
Como será a reimpressão das informações do veículo no DANFE?
Para a reimpressão da Nota Fiscal de Veículo, a fim de evitar divergências, as informações cadastrais do veículo serão as mesmas do momento em que a NFe foi enviada à SEFAZ. Ou seja, caso ocorra alteração nos dados do veículo após o envio da nota, ao reimprimir será impresso exatamente a mesma nota, com as mesmas informações da primeira impressão, sendo considerada a busca dos dados com base na versão do veículo no momento da impressão original.
Exemplo:
Inserir o veículo na Nota Fiscal:
Após acessar veículo:
Em seguida alterar alguns dados, sendo assim incrementada uma nova versão:
Enviar a Nota à SEFAZ:
Na impressão são apresentados os dados antes do envio:
Modificar veículo para obter nova versão e imprimir:
Deve imprimir cfe impressão anterior:
Como será a impressão das informações de veículo usado no DANFE?
Quando o veículo for usado ao realizar a impressão do DANFE somente será impresso o chassi do mesmo. Para esse controle é necessária a utilização da variável <!$MGIF_i_veiculo_novo>.
Veículo Usado:
Caso o usuário opte por imprimir todos os dados do veículo mesmo para os veículos usados, basta retirar do modelo de impressão a variável <!$MGIF_i_veiculo_novo>.
OBSERVAÇÕES
- Entidade Financeira e Modalidade da Operação
Para as Notas Fiscais de Saída de Venda de Veículos que contenham veículos com o campo ‘Novo/Usado’ igual a “Novo” e o tipo de operação com o campo ‘Faturar’ igual a “S-Faturar”, ao acessar a tela dos itens em modo de modificação ou criação será validada a existência de informações nos campos ‘Entidade Financeira’ e ‘Modalidade da Operação’. Desta forma, ao tentar sair da tela dos itens sem ter informado os campos citados no botão ‘Financiamento’ do botão ‘Veículos’ não será permitido abandonar os itens sem antes realizar o registro dessas informações, sendo assim aberta automaticamente a tela de dados do Financiamento do Veículo. Esta validação também será realizada no Cadastro de Pedidos.
Modificação de nota:
Sair da tela dos itens.
Caso usuário dê ESC ou clicar ‘Confirmar’ sem informar dados:
Criação da nota:
Ao dar ESC:
Ao informar sai da tela dos itens:
Veículo usado não realizará a validação nem obrigatoriedade de informações.
Dar ESC, não exigirá as informações:
Pedido criação:
Dar ESC:
Caso o Tipo de Operação informado esteja na configuração ‘GV GE 2641 - TG de Tipo de Operação para movimentações de veículos’, então não serão solicitadas as informações referentes ao FINAME.
- Rastreabilidade dos Veículos
Algumas modificações realizadas manualmente, como alteração de situação no veículo, não irão gerar registro de rastreabilidade, embora incremente uma nova versão. Ao informar os dados do FINAME também será incrementada uma nova versão, mas sem registro de rastreabilidade.








































































































































