FA - Como Fazer - NFe 4.0
O objetivo desse manual é apresentar como serão atendidas as novas definições do Layout 4.0.
Índice
- 1 Palavra Chave
- 2 Quais são os pré-requisitos para utilizar a Nota Fiscal Eletrônica (Nfe) 4.0?
- 3 Como instalar o certificado para autenticação no site da SEFAZ?
- 4 Quais são os cadastros prévios para a utilização da Nota Fiscal Eletrônica?
- 5 Como cadastrar as versões dos documentos eletrônicos referente a Nota Fiscal Eletrônica (NFe)?
- 6 Como consultar a parametrização dos Serviços de Documentos Eletrônicos?
- 7 Quais os status possíveis para a Nota Fiscal Eletrônica?
- 8 Onde informar o código GTIN (cod. EAN)?
- 9 Como parametrizar a geração do EAN da embalagem no XML da NFe?
- 10 Como enviar Notas Fiscais Eletrônicas em lote para a SEFAZ?
- 11 Como atender a tag <indPres> de acordo com a versão 4.0 da Nota Fiscal Eletrônica (Nfe)?
- 12 Como atender a geração da tag modFrete de acordo com as novas opções de frete disponíveis na Nota Fiscal Eletrônica (NFe) 4.0 ?
- 13 Como parametrizar para gerar a tag <vIPIDevol> de acordo com a versão 4.0 da Nota Fiscal Eletrônica (Nfe)?
- 14 Como realizar a venda de medicamentos atendendo a NT 2016/002 referente a Nota Fiscal Eletrônica NFe 4.0?
- 15 Como parametrizar os percentuais de mistura do GLP para venda de combustíveis atendendo o layout 4.0 da Nota Fiscal Eletrônica (Nfe)?
- 16 Como irá gerar a forma de pagamento na tag ‘tpag’ da Nota Fiscal Eletrônica?
- 17 Como irá gerar as tags do grupo da duplicata no layout 4.0 da Nota Fiscal Eletrônica (NF-e)?
- 18 Como parametrizar Fundo de Combate à Pobreza (FCP) na Nota Fiscal de forma que o mesmo some no valor de Substituição Tributária?
- 19 Como parametrizar o material da Nota Fiscal como fabricado ou adquirido para gerar as tags ‘indEscala’ e ‘CNPJFab’ na Nota fiscal Eletrônica?
- 20 Como tratar a questão de transportadora para operações interestaduais referente a Nota Fiscal Eletrônica (Nfe) layout 4.0?
- 21 Como cadastrar Informação Adicional do material para Regime Especial?
- 22 Como cadastrar Informação Adicional do material para Extensão Fiat?
- 23 Como cadastrar Informação Adicional do material para Produto ONU?
- 24 Como gerar no XML de envio o código do material do cliente?
- 25 Como gerar as tag's referentes à ICMS efetivo na Nota Fiscal Eletrônica (Nfe) layout 4.0?
- 26 Como fazer a Manifestação do Destinatário?
- 27 Como gerar o grupo de tags <rastro> para materiais com Lote?
- 28 Como evitar a rejeição por “Consumo Indevido”?
- 29 Como gerar NFe com Nota Referência <refNFe>?
- 30 Como consultar modelos de impressão de documentos eletrônicos?
- 31 Como gerar a identificação do ‘Responsável Técnico’?
- 32 Como gerar o grupo K referente ao detalhamento específico de medicamentos e de matérias primas farmacêuticas?
- 33 Como realizar a devolução de nota de saída recusada?
- 34 Como atualizar os Códigos de Retorno da NFe?
- 35 Como gerar a tag <IEST>?
- 36 Como configurar envio Síncrono ou Assíncrono de notas fiscais eletrônicas?
- 37 Quais são os métodos para geração do DANFE?
- 38 Como variar o modelo de impressão do DANFE variando pela série da Nota Fiscal?
- 39 Como exibir automaticamente tela para seleção de série na criação da Nota Fiscal?
- 40 Como gerar o grupo de tags <Card>?
- 41 Como emitir Nota Fiscal para órgão público?
- 42 O que será considerado nas Outras Despesas Acessórias no DANFE e XML das Notas Fiscais de Saídas?
- 43 O que será considerado no Valor dos Itens das Notas Fiscais Complementares e de Transferência?
- 44 Como cadastrar uma Nota Fiscal de Transferência de ICMS com quantidade zerada?
- 45 Como enviar uma Nota Fiscal Eletrônica com preço unitário/ quantidade zerada?
- 46 Qual a regra para a busca de CST PIS e CST COFINS nos movimentos do item?
- 47 Qual a regra para geração das Tag’s de CST PIS e CST COFINS?
- 48 Como ficará o XML quando o Código Situação Tributária PIS e Código Situação Tributária COFINS for de 49 a 99?
- 49 Onde informar o código de ANTT da Transportadora?
- 50 Como cadastrar o número do pedido de compra para que o mesmo seja apresentado no XML de envio da NFe nas tags <xPed> e <nItemPed>?
- 51 Como alterar Nota Fiscal com status Confirmada?
- 52 Como selecionar a ordenação dos itens na impressão do DANFE?
- 53 Como cancelar uma Nota Fiscal?
- 54 Como inutilizar uma numeração de nota(s)?
- 55 Como fica no sistema a Nota Fiscal Denegada pela SEFAZ?
- 56 Como criar carta de correção eletrônica?
- 57 Como funciona o processo para envio da NFe em ambiente de contingência SVC? (Ambiente SVC obrigatório a partir de 01/07/14)
- 58 Quais são os cadastros prévios para Nota Fiscal Eletrônica de veículos novos?
- 59 Como fazer para desconsiderar as tags de veículos novos na geração do XML de envio da NFe?
- 60 Quais são os cadastros prévios para Nota Fiscal Eletrônica de armamento?
- 61 Como cadastrar uma Nota de Importação?
- 62 Quais são os cadastros prévios para Nota Fiscal de empresa Optante pelo Simples?
- 63 Como consultar informações do contribuinte?
- 64 Como proceder para enviar uma Nota Fiscal Eletrônica de combustíveis?
- 65 Como gerar o código CODIF no XML da NFe?
- 66 Como será apresentado ‘Tipo Frete’ no XML das Notas Fiscais?
- 67 Como imprimir a observação referente ao SINIEF 13/2012 abaixo da descrição de cada item do DANFE e/ou nas 'Informações Complementares’ do DANFE?
- 68 Como gerar e enviar XML da NFe Confirmada?
- 69 Como subtotalizar os itens na NFe por variação de CST, CFOP, ou Alíquota de ICMS?
- 70 Como emitir NFe de Exportação com “Drawback”?
- 71 Como gerar CEST na NFe?
- 72 Como gerar Enquadramento de IPI na NFe?
- 73 Como descontar o FUNRURAL da NFe de Entrada?
- 74 Como é gerada a Unidade de Medida COMEX na NFe Exportação?
- 75 É possível utilizar a Unidade de Medida COMEX para notas dentro do País?
- 76 Como gerar o as tags <obsCont xCampo="Vendedor"> e <obsCont xCampo="VendaAgenciada">?
- 77 Quando será gerada a tag <IE> do grupo entrega do XML?
- 78 Como gerar o grupo <procRef> no XML?
- 79 Como realizar o cancelamento extemporâneo da NFe Minas Gerais?
- 80 Passos para realizar o cancelamento extemporâneo de NF-e via SIARE
- 81 Como realizar o cancelamento extemporâneo da NFe dos demais Estados que utilizam este evento?
- 82 Como Fazer Conversão de Unidade de Medida na Nota Fiscal de Saída?
- 83 Como gerar a tag <nVol>?
- 84 Como o sistema controla a utilização da numeração livre para a nota fiscal?
- 85 Como Fazer Comprovante de Entrega na NFe?
- 86 Como Fazer Divergências na NFe através da rotina 'Atualiza Divergências NFe'?
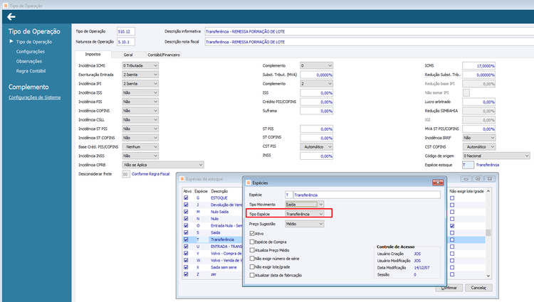
- 87 Como Fazer Divergências na NFe através do Gerenciador de Processos?
- 88 Como Validar Divergências no Cancelamento da Nota Fiscal?
- 89 Como gerar a tag <finNFe> para notas fiscais de transferência?
- 90 Como bloquear exclusão de notas por grupo de validações?
- 91 Como enviar XML + DANFE + BOLETO no envio da NFe?
- 92 Como gerar as tags do grupo Retirada no envio da NFe?
- 93 Como gerar informações de produtos da agricultura, pecuária e produção florestal na NFe?
- 94 Como gerar as informações do País de Origem para Zona Franca de Manaus na NFe?
- 95 Como gerar o grupo <retTransp> na NFe?
- 96 Versões
Palavra Chave
SEFAZ. Nota Fiscal Eletrônica. Nota Fiscal de Saída. Nota Fiscal de Enetrada. NFe 4.0. XML. Impressão DANFE. Certificado Digital. EAN. GTIN. Consumo Indevido. Nota Referência.
Quais são os pré-requisitos para utilizar a Nota Fiscal Eletrônica (Nfe) 4.0?
Para a utilização da NFe é necessário instalar e configurar os seguintes aplicativos:
.Net 2.0
WS Enchancement 3.0
Certificado Digital ICP-Brasil A1
A Biblioteca de DLL’s do ERP CIGAM deve estar devidamente atualizada e registrada. Mais detalhes no “Como Fazer - Registro de DLL”.
Nomes Lógicos
Os seguintes Nomes Lógicos devem ser revisados e criados caso não existam:
- FAGERNFE – FARGERNFE
- GEMENUCI – %CIGAM_INSTAL%\menu_cigam.dat
- GEALERTA – GEALERTA
- LFSERVICOSNFE - LFSVNFE
Como instalar o certificado para autenticação no site da SEFAZ?
O certificado deve ser instalado na estação que irá comunicar-se com o WebService das receitas estaduais:
No arquivo .pfx (certificado digital) clique com o botão direito e escolha a opção “Instalar pfx”.
No assistente de instalação clique em Avançar
Confirme a opção Arquivo a ser importado clicando em Avançar
Informe a senha do certificado
Na tela de Armazenamento de certificados confirme clicando em Avançar.
Clique em concluir para finalizar a instalação no certificado na estação.
Após a conclusão dos passos acima, a estação estará apta para comunicar com o SEFAZ.
Quais são os cadastros prévios para a utilização da Nota Fiscal Eletrônica?
Municípios e Estados
Informe nos cadastros de Município e Estado o código do IBGE.
País
Informe no cadastro de País, o código do BACEN.
Cadastro de Empresas
Quando for realizado o envio de e-mail para o cliente e a transportadora da Nota Fiscal Eletrônica, serão avaliados os contatos que possuírem a opção “Receber e-mail NFe” marcada para fazer o envio. Caso não haja contatos com a opção marcada o envio continuará sendo feito para o contato zero.
Quando a Configuração 'LF NE 2408 - Validar email do cliente ao enviar a NFe’' estiver marcada, ao fazer o envio da nota fiscal eletrônica, o sistema irá validar se o e-mail do cliente da nota fiscal está preenchido, exibindo o relatório de inconsistências da NFe caso não esteja.
Cadastro de CFOP
O tipo de operação deve estar cadastrado corretamente com as devidas CSTs. O cálculo do imposto passa a ser validado pela SEFAZ.
Série
Crie um novo cadastro de Série com numeração iniciando em “1”, para utilização quando o processo entrar em produção.
Série Oficial: é obrigatório estar preenchido
Tipo de emissão: ‘1 Normal’ ou ‘2 Contingência’
Modelo formulário: Informar “55”. (O modelo informado na série será verificado pelo sistema antes do mesmo ser verificado no tipo de operação).
Série SCAN: deve ser informado no cadastro da Série Padrão para emissão de Nota Fiscal Eletrônica e será utilizada quando for necessária a emissão de Notas Fiscais Eletrônicas em Contingência SCAN.
Importante: para que o sistema realize a troca automática de Séries e inicialização de campos, as configurações “LF – NE – 2100 - Verificar disponibilidade do serviço em contingência” e “LF – NE - 2121 - Utilizar processo automático para envio da NFe em SCAN” devem estar marcadas.
‘Qtde Itens p/ 1ª página’ e ‘Qtde Itens p/ 2ª página’: Esses campos ficam habilitados quando o “Tipo de Emissão” for diferente de normal, serão validos quando for utilizado o Gerador de Relatórios CIGAM para a impressão da DANFE.
Configurações
A seguir as principais configurações que necessitam estar parametrizadas para a utilização da Nota Fiscal Eletrônica:
‘LF - NE - 1692 - Utiliza Nota Fiscal Eletrônica’: Esta configuração deve estar obrigatoriamente selecionada.
‘LF NE 1693 – Tipo de Ambiente da Nota Fiscal Eletrônica’: Configure conforme o tipo de ambiente que está sendo utilizado, para testes iniciais deve ser informada “2 – Homologação”, para o ambiente de “produção” informar “1 – Produção”.
‘LF NE 1699 – Caminho dos arquivos XML para envio da NFe’: Informe o caminho dos arquivos XML para o envio da Nota Fiscal Eletrônica para a SEFAZ (Secretaria da Fazenda do Estado). Ex: D:\CIGAM\NFE\ENVIO\
‘LF NF 1700 – Caminho dos arquivos XML para retorno da NFe’: deve ser informado o caminho dos arquivos XML para o retorno da Nota Fiscal Eletrônica da SEFAZ (Secretaria da Fazenda do Estado). Ex: %CIGAM_INSTAL%NFE\RETORNO\
Importante: o sistema validará as configurações ‘LF NE 1699 - Caminho dos arquivos XML para envio da NFe’ e ‘LF NE 1700 - Caminho dos arquivos XML para retorno da NFe’ por Unidade de Negócio para salvar os arquivos XML no caminho indicado para cada Unidade.
‘LF NE 1811 - Forma de Consumo dos WebServices na SEFAZ para NFe’ deverá estar igual a “DLL.Net” = Utiliza os recursos de .Net para o consumo do WebService na SEFAZ.
Importante: a configuração 1811 obrigatoriamente deve estar como “DLL.Net” para que seja possível realizar:
- Cancelamento da Nota Fiscal;
- Inutilização de notas;
- Cartas de Correção Eletrônica, dentre outros.
‘LF NE 1821 - Enviar a Nota Fiscal Eletrônica para a SEFAZ no (a)’: selecione o local onde deve ser enviada a Nota Fiscal Eletrônica para a SEFAZ. Neste caso é consumido o Web Service e enviado o arquivo XML, conforme as seguintes opções:
- “Gerenciador NFe” = Permite o envio da Nota Fiscal Eletrônica para a SEFAZ somente no Gerenciador NFe.
- “Nota Fiscal” = Permite o envio da Nota Fiscal Eletrônica para a SEFAZ somente no cadastro da Nota Fiscal.
‘LF NE 1846 - Tipo de emissão da Nota Fiscal Eletrônica’: Selecione o tipo de emissão da Nota Fiscal Eletrônica. Esta configuração permite ao usuário decidir utilizar a modalidade Normal ou Contingência conforme a indisponibilidade técnica sua ou da própria SEFAZ.
Opções possíveis:
- 1 Normal: selecione como Normal para o procedimento normal de envio da NFe para a SEFAZ.
- 2 Contingência: selecione como Contingência para emitir a NFe em Contingência e posterior envio para a SEFAZ.
Importante: Esta configuração é independente do campo 'Tipo Emissão NFe' do Cadastro de Séries. O Cadastro de Séries somente indica se a série utilizada é para envio Normal ou em Contingência.
‘LF NE 1998 - Assinar XML de Nota Fiscal Eletrônica’: Permite que o XML do envio da nota fiscal eletrônica seja assinado pelo certificado digital do cliente.
Se esta configuração estiver desmarcada o XML não será assinado e deverá ser assinado de alguma outra forma, antes do mesmo ser enviado para a SEFAZ.
‘LF NE 1999 - Caminho dos arquivos XML autenticados da NFe’: Informar o caminho onde serão armazenados os arquivos XML autenticados, que devem ser lidos e gravados no CIGAM.
Maiores informações a respeito da parametrização das configurações para o uso da NFe devem ser consultados no Manual Cigam da Nota Fiscal Eletrônica > Parâmetros.
Como cadastrar as versões dos documentos eletrônicos referente a Nota Fiscal Eletrônica (NFe)?
Para cadastrar as versões dos documentos eletrônicos referente a Nota Fiscal Eletrônica (Nfe) acessar Fiscal>NFe>Parâmetros>Versões de Documentos Eletrônicos.
Neste cadastro deverá ser realizado o registro das versões, variando por tipo de documento (NFe, NFCe, CTe ou MDFe) e tipo de ambiente (produção ou homologação). As versões serão utilizadas para realizar o cadastro nos Serviços de Documentos Eletrônicos.
O campos ‘Vigência Inicial’ e ‘Vigência Final’ são obrigatórios, pois irão definir quais os serviços o envio das notas fiscai deverá utilizar a partir das datas neles informadas.
Não será possível cadastrar mais uma uma versão com mesmo tipo de documento e ambiente utilizando nas vigências períodos que já estejam compreendidos em outras versões.
Como consultar a parametrização dos Serviços de Documentos Eletrônicos?
Para consultar os serviços de Documentos Eletrônicos acessar Fiscal>NFe>Parâmetros>Serviços de Documentos Eletrônicos.
Os ambientes de Produção e Homologação serão apresentados em guias distintas. Os serviços serão agrupados em cada guia pelo ‘Tipo de Documento’ e ‘Versão’. Ao posicionar-se sobre um serviço e o mesmo possuir a ‘Versão’ informada, serão apresentadas as datas de ‘Vigência Inicial’ e ‘Vigência Final’ cadastradas na mesma.
Na parte superior da tela foram disponibilizados os filtros: ‘UF’, ‘Versão’, ‘Tipo de Documento’ e ‘Listar’ para facilitar a busca dos serviços cadastrados.
Ao lado esquerdo da tela são apresentadas as UF´s, e logo abaixo as opções para cada UF: ‘Utiliza Sefaz Virtual’, ‘Utiliza Ambiente Nacional’, ‘Contingência SVC AN’, ‘Contingência SVC RS’ e ‘Canc.Extemporâneo).
O botão ‘Incluir UF’ permitirá que sejam criadas as UF´s necessárias
E através do botão ‘Remover UF’ irá realizar a exclusão da UF selecionada no lado esquerdo da tela.
Importante: O endereço do site da UF para a Consulta via QR-Code deve estar cadastrado como Serviço “NfceURLImpressao”. Essa URL irá compor o código do QR-Code gerado.
Abaixo, exemplo com a URL do serviço “NfceURLImpressao” do Rio Grande do Sul:
NfceURLImpressao = https://www.sefaz.rs.gov.br/NFCE/NFCE-COM.aspx
Quais os status possíveis para a Nota Fiscal Eletrônica?
Os status da Nota Fiscal Eletrônica são definidos pela SEFAZ e podem ser os seguintes:
1 – NÃO ENVIADA;
2 – ENVIADA;
3 – CONFIRMADA;
4 – ERRO;
5 – CANCELADA;
6 – INUTILIZADA;
7 – DENEGADA;
Onde informar o código GTIN (cod. EAN)?
O código GTIN é obrigatório desde 01/11/2011 e é verificado pela SEFAZ se está válido. Ele é informado no XML da NFe na tag <cEAN> e no DANFE na variável <$!MG_i_codigo_ean>.
Quando se tratar de materiais que não possuem configurador de produtos, lote, grade e especifi3, o código GTIN deverá ser informado no cadastro de materiais, na guia ‘Dados Adicionais’ no campo ‘GTIN (Cod.EAN)’.
Quando o material possuir configurador de produtos, lote, grade ou especifi3. deverá ser atualizada a configuração 'LF NE 2404 - TG para materiais com GTIN (Cod. EAN) variável’ com uma TG tipo ”Item” onde constam os materiais e os códigos.
Caso o material não esteja cadastrado na TG, será buscado o código GTIN do cadastro de material.
Material com configurador de produto
Cadastrar a TG conforme demonstrado nas telas. No campo ‘Código Único’ informar o código EAN/GTIN. Clicar no botão “Complemento” para informar as características.
Após clicar no botão “Características”
Informar a característica do material
Material com lote
Cadastrar os materiais. No campo ‘Código Único’ informar o código EAN/GTIN. No botão ‘Complemento’ informar o lote.
Acessar a guia “Item” e informar o lote.
Material com grade e lote
Para o funcionamento correto será necessário selecionar a configuração 2480:
LF - NE - 2480 - Realizar quebra de EANs por numeração no envio da NFe
Na configuração 614 deve ser informado o código do grupo ao qual o material pertence:
ES - CO - 614 - Grupos para produto pronto
O material deve possuir grade de numeração:
Na configuração 2404 deve ser informada uma TG que contenha os códigos por grade. Os códigos GTIN devem ser informados no campo ‘Código Único’: LF - NE - TG para materiais com GTIN (Cod. EAN) variável
Cadastrar uma Nota Fiscal informando as quantidades na grade. Não é necessário informar a TG na nota fiscal.
No XML serão apresentados nas tags <cEAN> os códigos informados no campo ‘Código Único’ da TG. Se tivesse sido informado o campo ‘GTIN’ na TG então seria enviado este código para o XML.
Variáveis para impressão:
Este processo poder ser tanto para Notas Fiscais de Saída, quanto para Notas de Entrada de Emissão Própria.
Material com código GTIN/ EAN no Complemento do Cadastro da TG
No cadastro da TG iremos informar o código EAN/GTIN conforme a unidade de medida convertida.
Cadastrar uma Nota Fiscal, não é necessário informar a TG.
Consultar o XML de envio. Deverá apresentar o código conforme a TG.
Realizar a impressão da Nota:
Importante: Caso não seja informada a TG na capa da Nota Fiscal, será verificado primeiramente na configuração ‘LF NE 2404 – TG para materiais com GTIN (Cód.EAN) variável’ se na TG informada nesta existe o material com ‘Código Único’ informado. Caso encontre o código GTIN na guia Complementar, busca este código. Senão busca o `Código Único’ da TG. Caso não encontre o material TG da configuração, então será buscado o código GTIN do Cadastro do Material.
Como parametrizar a geração do EAN da embalagem no XML da NFe?
Quando houver necessidade, pode-se parametrizar a geração do EAN da embalagem no XML. Há duas formas de fazer a parametrização, informando uma TG com os códigos EAN pela configuração “LF – NE – 2952 – TG para embalagens com GTIN (Cod. EAN) variável” ou informando o código da embalagem nos Parâmetros do Material.
Parametrizar o código de embalagem pela TG
Na configuração “LF – NE – 2952 – TG para embalagens com GTIN (Cod. EAN) variável” informa-se a TG do tipo ‘Item’ com os códigos GTIN das embalagens que possuem GTIN variável conforme o configurador de produtos, lote, numeração e especifi3.
O código GTIN da embalagem poderá ser informado tanto no campo ‘GTIN (Cód. EAN)’ do complemento da TG quanto no ‘Código Único’ desta TG.
Na geração do XML a tag <cEAN> irá conter o código GTIN da embalagem e a tag <cEANTrib> irá conter o código GTIN do item tributado informado na nota fiscal.
No campo ‘Código Único’ ou ‘GTIN (Cód EAN)’ é informado o EAN da embalagem, mas no campo ‘Tipo: Item’ é referenciado o código do material. Desta forma o material pode possuir duas TG’s para referenciar os EAN’s: o do próprio material, informado na configuração “LF – NE – 2404 - TG para materiais com GTIN (Cod. EAN) variável”; e a TG com o EAN da embalagem, informado na configuração “LF – NE – 2952 – TG para embalagens com GTIN (Cod. EAN) variável”.
Quando houver EAN cadastrado no campo ‘Código Único’ e no campo ‘GTIN (Cód. EAN)’, o sistema priorizará o EAN do campo ‘GTIN (Cód. EAN)’.
Se o material não possuir EAN, é possível colocar a informação ‘SEM GTIN’, mas a Sefaz apenas aprovará a NFe caso o EAN do material e da embalagem estiverem com a informação. Caso seja preenchido ‘SEM GTIN’ apenas no material ou apenas na embalagem, irá causar rejeição.
Exemplo da busca do EAN pela TG:
No XML, o EAN da TG 100 (configuração 2952) é gerado na tag <cEAN>, e o EAN informado na TG 6 (configuração 2404) é gerado na tag <cEANTrib>.
Parametrizar o código de embalagem pelos Parâmetros do material
É também possível parametrizar o EAN da embalagem pelos Parâmetros do material.
Na aba ‘Comercial’, deve ser informado o campo ‘Cd. Embalagem’.
O sistema irá buscar o ‘GTIN (Cod. EAN)’ da aba ‘PCP/Custos’ do material informado no campo. Apenas será feita a busca do EAN pelo ‘Cd. Embalagem’ caso o material principal não tenha registro na TG informada na configuração “LF – NE – 2952 – TG para embalagens com GTIN (Cod. EAN) variável”.
Exemplo da busca do EAN pelo campo ‘Cd. Embalagem’:
O material principal não pode ter registro da TG 100 (configuração 2952);
No XML, o EAN do material informado no campo ‘Cd. Embalagem’ será gerado no campo <cEAN>, e o EAN informado na TG 6 (configuração 2404) é gerado na tag <cEANTrib>.
Especificando a quantidade de itens por embalagem
Para que o sistema gere a corretamente a tag <qCom>, onde é informada a quantidade de embalagens, deve-se informar nos parâmetros do material a quantidade de itens por embalagem.
A quantidade de itens por embalagem é informada no campo ‘Qt por Embalagem’. Independente se o EAN da embalagem for buscado pela TG da configuração 2952 ou pelo campo ‘Cd Embalagem’, o sistema sempre irá observar o valor deste campo para gerar o número de embalagens.
Neste exemplo foi informada a quantidade 20 do material, e o campo ‘Qt por Embalagem’ está com o valor 5, portanto a informação gerada na tag <qCom> é 4, que é a quantidade de embalagens da nota fiscal. A quantidade do material é dividida pela quantidade de itens por embalagem.
Como enviar Notas Fiscais Eletrônicas em lote para a SEFAZ?
A opção ‘Enviar Lote NFe’ abre a possibilidade de selecionar somente as Notas não enviadas e com erro para envio com a opção de selecionar todas as notas de uma só vez. Atente ao fato de que o XML de envio não pode ultrapassar o limite de 512 kbytes, que será informado caso ultrapassar. Neste caso se devem selecionar menos notas para enviar em Lote.
a Nota irá ter seu status alterado para ‘Confirmada’ ou ‘Erro’. No caso de ‘Confirmação’ o DANFE já pode ser impresso através do botão ‘Imprimir DANFE’ e também já pode ser enviado o e-mail para o cliente através do botão ‘Enviar Email NFe Confirmada’. Se ocorrer erro é preciso verificar as inconsistências na Nota Fiscal e enviar novamente.
Como atender a tag <indPres> de acordo com a versão 4.0 da Nota Fiscal Eletrônica (Nfe)?
Para atender a versão 4.0 da NFe, quanto a tag <indPres> referente ao indicador de presença, além de todas as opções já disponíveis na versão 3.10, foi disponibilizada no campo ‘Operação presencial’ a opção “5 Sim (fora do estabelecimento), utilizada no caso de venda ambulante), no Grupo Identificação da Nota Fiscal Eletrônica.
Para a modalidade de presença do comprador o usuário poderá definir esta opção nas telas do Pedido, Pedidos ASP, Pedido CRM, Pedido Simplificado e Nota Fiscal de Saída.
As opções são:
0 Não se aplica;
1 Sim;
2 Internet (não presencial);
3 Tele atendimento;
4 NFC-e com entrega a domicílio;
5 Sim (fora do estabelecimento);
9 Outros (não presencial);
A opção 4 se refere a Nota Fiscal de Consumidor Eletrônica.
Através da configuração 'FA NF 2567 - Opção padrão do indicativo de operação presencial na venda', será possível definir qual a opção selecionada inicialmente no campo 'Operação presencial', desde que sejam respeitadas as regras do campo quanto ao tipo nota, e nas notas a série utilizada.
Importante: como no Pedido não é informada a ‘Série’, onde está o ‘Tipo de emissão da NFe’, será sugerida a ‘Operação Presencial’ conforme a nova configuração.
Maiores detalhes referentes cada opção podem ser acessadas no tópico ‘Como realizar a indicação de operação com Consumidor Final e indicação de atendimento presencial?’ no Como Fazer NFe 3.10.
Nova opção para versão 4.0:
Lembrando que o campo será inicializado conforme a parametrização da configuração 'FA NF 2567 - Opção padrão do indicativo de operação presencial na venda':
Como se trata de uma venda ambulante é necessário informar a nota de referência:
Como atender a geração da tag modFrete de acordo com as novas opções de frete disponíveis na Nota Fiscal Eletrônica (NFe) 4.0 ?
Para atender as novas opções de frete disponíveis para Nota Fiscal Eletrônica (Nfe) 4.0, foram disponibilizadas novas opções para o campo ‘Frete’ do Cadastro da Nota Fiscal de Saída e do Cadastro do Pedido. As opções são: “G Próprio (CIF)” e “H Próprio (FOB)” que irão gerar respectivamente no XML de envio na tag <modFrete> as informações “3” e “4”. Lembrando que a versão dos documentos eletrônicos vigente deverá ser igual ou superior a “4” para que estas opções sejam apresentadas no campo ‘Frete’.
3 – Transporte Próprio por conta do Remetente CIGAM G-Próprio (CIF)
4 – Transporte Próprio por conta do Destinatário CIGAM H-Próprio (FOB)
Como parametrizar para gerar a tag <vIPIDevol> de acordo com a versão 4.0 da Nota Fiscal Eletrônica (Nfe)?
A tag vIPIDevol é gerada em notas de devolução que possuam valor de IPI calculado e que a parametrização atenda as condições de ‘Não Contribuinte IPI’ (a nota de devolução deve ser gerada pela rotina de Devolução).
No cadastro de Tipo de Operação existe a configuração ‘Contribuinte do IPI’ #199, onde é parametrizado se operação corresponde a ‘Contribuinte’ ou ‘Não Contribuinte IPI’.
Esta configuração tem as opções:
‘cfme. Tipo Empresa/Contribuinte/Não Contribuinte/Regra Fiscal’.
‘cfme. Tipo Empresa’: Considera apenas a parametrização do cadastro Tipo de Empresa.
‘Contribuinte’: Desconsidera o Tipo de Empresa e Regra Fiscal, e considera a operação como “contribuinte”
‘Não Contribuinte’: Desconsidera o Tipo de Empresa e Regra Fiscal, e considera a operação como “não contribuinte”
‘Regra Fiscal’: Considera apenas a parametrização da regra fiscal.
Exemplo:
Cadastro de Tipo de Operação de Saída utilizado com a configuração ‘Contribuinte IPI’ #199 como ‘cfme. Tipo Empresa’.
Cadastro de empresa do cliente utilizado, onde no Tipo de Empresa está com a opção ‘Contribuinte IPI’ desmarcada.
Criada Nota Fiscal de Saída com Cliente e Tipo de Operação parametrizados.
Ao devolver esta nota através da rotina de Devolução de Saída com a opção ‘Buscar ‘Contribuinte do IPI’ da Regra Fiscal/Tipo de Operação’ desmarcada, o sistema se baseará na parametrização da nota de origem para classificação de ‘Contribuinte’ e ‘Não Contribuinte IPI’.
A tag de valor de IPI fica zerada.
E a tag de vIPIDevol preenchida.
Devolvendo a mesma nota, mas com a opção da rotina de Devolução de Saída marcada, onde o Tipo de Operação de devolução está parametrizado como Contribuinte, a tag de vIPIDevol não será preenchida com valor. O valor será gerado na tag vIPI. Deste modo, com a opção marcada, o sistema respeitará as parametrizações do Tipo de Operação de devolução.
Nota de devolução de entrada.
Na rotina de Devolução de Entrada, não há opção em tela para definir se a parametrização será buscada da nota de origem ou do Tipo de Operação de devolução. Sempre será buscado do Tipo de Operação de devolução.
Como realizar a venda de medicamentos atendendo a NT 2016/002 referente a Nota Fiscal Eletrônica NFe 4.0?
Para realizar a venda de medicamentos atendendo a NT 2016/002 referente a NFe 4.0 são necessárias algumas parametrizações.
Na configuração ‘LF GE 1888 – TG Produto para Medicamentos na NFe’ deve ser informada uma TG com os medicamentos. Deverá ser uma TG de código único.
No campo ‘Código Único deverá ser informado o Código de Produto da Anvisa.
Para realizar a venda de medicamentos atendendo a NT 2016/002 referente a NFe 4.0 são necessárias algumas parametrizações.
Na configuração ‘LF GE 1888 – TG Produto para Medicamentos na NFe’ deve ser informada uma TG com os medicamentos. Deverá ser uma TG de código único.
A tag para impressão da ‘Anvisa’ na Danfe é <!$MG_i_codigo_anvisa>.
No botão ‘Parâmetros’ da aba Fiscal do cadastro do material, deverá ser informado o campo ‘Código Agregação’.
O mesmo respeitará o botão ‘Regras’, caso haja regra cadastrada com UF diferente que a UF de destino da nota, não será levado este valor.
Caso não seja encontrada informação no Parâmetros do material, buscará do Código Fiscal vinculado ao material.
A tag para impressão do ‘Código de Agregação’ na Danfe é <!$MG_i_codigo_agregacao>. Nos Parâmetros do Material na guia Fiscal informar o campo ‘Preço máximo ao consumidor’:
Informados os lotes e validades:
Importante: atentar ao nome lógico abaixo para a Data de Fabricação
%BUSCA_DATA_ESTOQUE%
Se ele estiver igual a 'VALIDADE' o sistema vai buscar a Data de Validade menos a Garantia (Cadastro de Material) para encontrar a Data de Fabricação para gerar no XML.
Logo, se a validade estiver zerada no cadastro as datas ficam iguais.
Caso não possua este Nome Lógico, então será buscada a Data de Fabricação cadastrada nos lotes informados na nota.
Como parametrizar os percentuais de mistura do GLP para venda de combustíveis atendendo o layout 4.0 da Nota Fiscal Eletrônica (Nfe)?
Para parametrizar os percentuais de mistura GLP para venda de combustíveis atendendo o layout 4.0 da Nota Fiscal Eletrônica (Nfe), na TG informada na configuração ‘LF GE 1697 – TG Produto ANP – Agência Nacional do Petróleo’ devem ser informados os campos referentes aos percentuais e o valor de partida, conforme marcados abaixo:
Na categoria deve ser informada a codificação de produtos do Sistema de Informações de Movimentação de Produtos - SIMP (http://www.anp.gov.br/simp/). (NT 2012/003)
Na descrição deve ser utilizada a descrição de produtos do Sistema de Informações de Movimentação de Produtos - SIMP (http://www.anp.gov.br/simp/).
Para ser possível habilitar os campos abaixo grifados, é necessário primeiramente informar a TG na configuração 1697. Após, estarão habilitados os campos para que sejam informados os seus respectivos percentuais.
Valor de Partida: Deve ser informado neste campo o valor por quilograma sem ICMS.
A soma dos campos de percentuais devem totalizar 100,0000.
Como irá gerar a forma de pagamento na tag ‘tpag’ da Nota Fiscal Eletrônica?
A forma de pagamento na tag ‘tpag’ da Nota Fiscal Eletrônica irá gerar de acordo com os pontos listados abaixo.
Sendo a nota fiscal de devolução ou transferência, finNFe como 4 e 3 respectivamente, será gerada como 90.
Para as demais notas o sistema consultará a Forma de Pagamento informada no cadastro de Tipo de Pagamento relacionada a Condição de Pagamento da nota.
Exemplo:
Possibilidades:
Dinheiro = 01
Cheque = 02
2 Cartão de Crédito = 03
1 Cartão de Débito = 04
3 Cartão Voucher = 05
Receber Vale = 12
4 Ordem de Abastecimento = 13
5 Boleto Bancário = 15
Se a Forma de Pagamento do Tipo de Pagamento for ‘Outros’ e a Forma de Pagamento da Condição de Pagamento for ‘Carnê’, gerará ‘05’.
Se a Forma de Pagamento não for nenhuma das condições acima relacionadas, o resultado será 99.
Como irá gerar as tags do grupo da duplicata no layout 4.0 da Nota Fiscal Eletrônica (NF-e)?
As tags de duplicatas são geradas de acordo com o número de parcelas, forma de pagamento, valor e vencimento do financeiro da Nota Fiscal.
No exemplo abaixo, a nota fiscal possui 3 lançamentos, onde a forma de pagamento de Condição é “Duplicata”. Desta forma o sistema gera o número da duplicada na parcela, e este mesmo número é levado para a tag <nDup> , além também do vencimento e do valor da parcela.
Quando for utilizada uma Condição de Pagamento onde a Forma de Pagamento for “Financiamento”, o número da duplicata é gerado com zero e com o número correspondente da parcela do financeiro deste documento.
A partir da versão 220404, para os dados das duplicatas foi disponibilizada a configuração 'FA NF 3174 - Considerar vencimentos das duplicadas conforme o XML da NFe' onde, mesmo quando a configuração 2807 estiver igual a 'Padrão', os dados serão buscados do XML. Para que esses dados sejam buscados do XML, é necessário que a nota já esteja enviada para a SEFAZ. Desta forma, caso os vencimentos dos lançamentos financeiros sejam alterados após a geração do XML, passa a ser possível imprimir os vencimentos originais de acordo com o XML. Antes da configuração 3174, para contemplar esse necessidade era obrigatório ter a configuração 2807 = Buscar os dados do xml da nota.
Como parametrizar Fundo de Combate à Pobreza (FCP) na Nota Fiscal de forma que o mesmo some no valor de Substituição Tributária?
Para parametrizar o Fundo de Combate à Pobreza (FCP) de forma que o valor de Substituição Tributária some no total da Nota Fiscal há as configurações de Tipo de Operação ‘Cálculo do Fundo de Combate à Pobreza (FCP) sobre a base de ST #189’ e ‘Valor ICMS ST com FCP# 196’ envolvidas.
Quando a configuração 189 estiver marcada a configuração 196 também deverá ser marcada e vice versa.
Quando marcadas as configurações 189 e 196 com percentual informado na 108, o cálculo de Fundo da Pobreza será calculado a partir da Base de Cálculo de Substituição Tributária e o valor de FCP será somando ao valor de ST.
Exemplo abaixo corresponde a uma nota fiscal sem cálculo de DIFAL.
Sendo a Base de FCP igual a Base de ST, os valores serão gerados nas tags:
Observar que o valor de ST destacado na nota é 15,50 e no xml 12,50. Isso ocorre, pois o FCP foi somado ao ST no movimento, mas no xml eles possuem tags separadas.
Situação em que a configuração 189 e 196 estão desmarcadas e há percentual informado na configuração 181: sendo a Base de FCP diferente da Base de ST.
Veja que desta forma, o valor de ST do movimento e do xml são iguais.
Nota com DIFAL calculado:
Nota com CST de ICMS 60:
Como parametrizar o material da Nota Fiscal como fabricado ou adquirido para gerar as tags ‘indEscala’ e ‘CNPJFab’ na Nota fiscal Eletrônica?
Para parametrizar o material da nota fiscal como fabricado ou adquirido para geração das tags ‘indEscala’ e ‘CNPJFab’ é necessário utilizar a configuração de sistema ‘2785 - TG de materiais fabricados e adquiridos’, onde será informada uma TG do tipo item. Sendo a empresa Indústria, é necessário somente indicar os materiais nesta TG para que o sistema identifique que o Indicador de Escala Relevante é N ‘Produzido em Escala Não Relevante’ e o CNPJ do fabricante da mercadoria será o da própria Unidade de Negócio.
Para as empresas do ramo de Comércio/Revenda na TG os materiais deverão ter variação por empresa.
Foi gerado novamente o próprio CNPJ da Unidade de Negócio pois na empresa vinculada ao código de material foi informada a própria Unidade de Negócio, mas ao informar outro cadastro, será gerado o CNPJ correspondente.
Se variar o fornecedor do material, deverá ser alterado o cadastro na TG de forma que atenda a necessidade no momento do envio da Nota Fiscal Eletrônica.
Importante: caso a Unidade de Negócio seja de ambos os ramos (indústria e comércio/revenda), a TG deve ser parametrizada como se fosse apenas comércio/revenda, apenas cuidando para informar a empresa da própria UN nos materiais fabricados por ela.
Caso o material não esteja na TG, o Indicador de Escala Relevante será S ‘Produzido em Escala Relevante’ e não será gerado o CNPJ do fabricante da mercadoria.
Como tratar a questão de transportadora para operações interestaduais referente a Nota Fiscal Eletrônica (Nfe) layout 4.0?
Nas operações interestaduais referente a envio de Nota Fiscal Eletrônica (NFe) layout 4.0, não deverá ser informado o campo de ‘Transportadora’ na Nota Fiscal.
A regra de validação vinculada ao grupo “Transporte da NF-e” é a seguinte:
| Campo-Seq | Modelo | Regra de Validação | Aplic | Msg | Efeito | Descrição do Erro |
|---|---|---|---|---|---|---|
| X02-20 | 55 | Se operação interestadual(idDest=2), não informar os Grupos Transportador (id:X03; transporta), Veiculo Transporte (id:X18; veicTransp) e Grupo Reboque (id: X22) Obs1: a critério de cada UF, a regra de validação acima também pode ser aplicada nas operações internas (idDest=1) | Obrig | 868 | Rej. | Rejeição: Grupos Transportador, Veiculo Transporte e Reboque não devem ser informados |
Como gerar os dados da transportadora no XML quando gerar uma nota de venda de Combustíveis e Solventes?
- Necessário informar uma TG de Tipo de Operação na configuração "LF GE 1698 - TG Operações com Combustíveis e Solventes".
- Nessa TG, informar os Tipos de Operação que serão utilizados em vendas de combustíveis e solventes.
- A partir desse momento, quando enviar uma NFe em que o material seja um combustível ou solvente, conforme configuração 1697, se o T.O. utilizado estiver registrado na TG informada na configuração 1698, sempre irá gerar os dados da transportadora no XML.
- Vale ressaltar que essa parametrização sobrescreve a configuração de tipo de operação que desconsidera o grupo de tag's de transporte em operações dentro do estado. Ou seja, mesmo que a configuração do tipo de operação estiver marcada, se for parametrizado para gerar os dados da transportadora no XML para notas de venda de Combustível e Solventes, os mesmos serão gerados.
LF GE 1697 - TG Produto ANP - Agência Nacional do Petróleo, nessa configuração informa-se a TG com os materiais caracterizados como combustíveis e solventes.
Como gerar as tag's referentes ao Fundo da Pobreza?
- As tag's referentes ao Fundo da Pobreza somente serão geradas quando informado uma alíquota de Fundo da Pobreza.
Qual o procedimento para não gerar as tag's de transporte para operações estaduais?
- Conforme a NT 2016/002, foi vedado o uso das tag's de transporte para operações interestaduais, porém, para operações dentro do estado fica a critério de cada UF considerar ou não o grupo de tag's de transporte.
- Portanto, para não gerar as tag's de transporte em operações dentro do estado, é necessário marcar a configuração 227 do Tipo de Operação, denominada "Desconsiderar o grupo de tag's de transporte em operações dentro de estado".
Como corrigir o erro de conexão com os serviços SVC?
- Verificar se os serviços para emissão em SVC então corretos no Cadastro dos Serviços de Documentos Eletrônicos.
- Caso esteja tudo certo, verificar se o Cigam está atualizado com a versão 180205.b ou superior.
Como gerar as tag's referentes à Nomenclatura de Valor Aduaneiro e Estatística (NVE) através do processo de Importação?
- Necessário cadastrar os registros de NVE para cada NCM, podendo ser realizado o cadastro na tela da Classificação Fiscal, através do botão "NVE". Cada Classificação Fiscal pode ter até 8 códigos de NVE informados no XML da NFe.
- Este campo é composto de 2 caracteres e 4 números.
- O processo de Importação é criado a partir do vínculo da Ordem de Compra em um Processo, vide o manual "Como Fazer - Notas Fiscais de Importação" para mais informações.
- É possível visualizar as nomenclaturas vinculadas à ordem de compra através do botão "Itens", da aba Complemento, no Processo.
- Nesse momento será possível visualizar apenas uma NVE, mas na geração do XML será apresentado todos os códigos cadastrados na NCM do item.
- Ao gerar a Nota Fiscal Eletrônica, é possível ver no XML as tag's com os códigos NVE no grupo do produto.
Como cadastrar Informação Adicional do material para Regime Especial?
Suprimentos > Gestão de Materiais > Cadastros > Materiais
No cadastro de materiais, clique no botão “Parâmetros” e após selecione a aba “Fiscal”.
Após clique no botão “Info. Adicionais”.
O botão apenas ficará habilitado caso for informada uma Unidade de Negócio na tabela de regras da parte superior do programa. Esta informação estará descrita como dica de contexto (tooltip) do botão.
Ao clicar no botão, será aberta a tela “Informações adicionais do Produto”. Nessa deve-se informar o texto legal a ser gerado no XML da NFe, na tag <infAdProd>. Para que a informação seja gerada no XML, também é necessário selecionar a opção “Considerar na NFe”.
Ao gerar a NFe, a informação será inserida na tag <infAdProd> e apenas para NFe 4.0.
A informação adicional também é impressa no DANFE, pela tag <!$MG_i_descr_compl>.
A partir da versão 190701, ao marcar a configuração ‘LF - NE – 3005 – Incluir remessa do cliente na tag <infAdProd> do XML’, o sistema levará para a tag <infAdProd> o conteúdo do campo ‘Remessa cliente’ existente no item do pedido vinculado ao item da nota fiscal.
Pedido com o campo ‘Remessa Cliente’ informado
O material 000010, não está na TG da configuração 2463, por isso não gera o cProdCliente
O material 000084, está na TG da configuração 2463, por isso gera o cProdCliente
O sistema concatena com as demais informações da tag, a expressão ‘Remessa:’ de forma fixa, e, entre “ “ o conteúdo do campo ‘Remessa cliente’.
Como cadastrar Informação Adicional do material para Extensão Fiat?
Configurações envolvidas:
LF - NE - 2259 - TG de Empresas para gerar tag de Extensão Fiat
Informar a TG de Empresas para a geração das tags de Extensão NFe para a FIAT. Quando o cliente de uma nota eletrônica estiver nesta TG serão geradas as informações solicitadas pela FIAT na tag do XML de Envio da NFe.
LF - NE - 2463 - TG código material cliente para tag <infAdProd>
Informe nesta configuração uma TG de código único de tipo "Item".
Quando o item da Nota Fiscal de Saída estiver nesta TG a tag <infAdProd> do XML será gerada da seguinte forma:
<infAdProd> cProdCliente:"123456789012345" </infAdProd>.
LF - NE - 3147 - Versão para a geração da tag de Extensão Fiat (infAdProd)
Versão para a geração da tag de Extensão Fiat (infAdProd)
00 – Mantém o tratamento atual da configuração 2259.
01 – Aplica-se os 19 espaços “em branco”, da posição 17 à 35, encerrando com as informações na posição 47.
Formato da tag quando a configuração 3147 = 00:
As primeiras 5 posições são fixas.
Da posição 6 a 16 pode ser gerado o código do material com zeros a esquerda. Para isso, na capa da nota fiscal deve haver umna TG de item informada. Neste TG devem conter os respectivos materiais.
Da posição 203 a 226 pode ser gerado o código do produto do cliente de acordo com a configuração 2463
IAP0100000000000 000000000000 00000000 0000000000 000000000000000000000 00000000000000 000000000 cProdCliente:"12346612"
Formato da tag quando a configuração 3147 = 01:
As primeiras 5 posições são fixas.
Da posição 6 a 16 pode ser gerado o código do material com zeros a esquerda. Para isso, na capa da nota fiscal deve haver umna TG de item informada. Neste TG devem conter os respectivos materiais.
Da posição 17 a 35 são espaços em branc.
Da posição 36 a 47 pode ser gerado o Pedido de Compra se estiver informado no item da nota fiscal
IAP0100000000009 0000PED10245
Como cadastrar Informação Adicional do material para Produto ONU?
O número ONU é um número de série determinado pela Organização das Nações Unidas (ONU) para identificar produtos químicos e/ou que oferecem perigo à vida, sendo assim é de extrema importância que seus dados constem nas Notas.
O cadastro do Produto ONU é realizado em: Gestão de Materiais > Cadastros > Produto ONU
No Cadastro do Material, na guia 'Encargos', no campo 'Número ONU' é definido a qual Produto ONU ele pertence.
Para que constem nas notas fiscais de saída as informações relacionadas ao código ONU do produto a configuração 'LF NE - 3151 - Incluir informações do Produto ONU na tag <infAdProd>' deve estar marcada. Desta forma, fara a geração das informações na tag infAdProd no xml da nota. Exemplo:
Para a impressão do DANFE será utilizada a variável <!$MG_i_dados_onu>. É uma variável a nível de item e somente será impressa quando a configuração ‘LF - NE - 2807 - Método para geração do Danfe da NFe’ for igual a ‘Padrão’.
Como gerar no XML de envio o código do material do cliente?
Para atender a necessidade do cliente em apresentar no XML de envio da Nota Fiscal de Saída Eletrônica o código do material do cliente, é necessária a utilização da configuração ‘LF NE 2463 – TG código material cliente para a tag <infAdProd>’. Nesta configuração deverá ser informada uma TG com ‘Tipo’ igual a “Item” e com a opção ‘Código Único’ selecionada, na qual deverão estar informados os materiais com seus respectivos códigos no cliente. Caso haja a necessidade poderá também variar por Empresa. Ao enviar a Nota Fiscal com os materiais informados na TG será gerada a tag <infAdProd> com a informação: “<infAdProd> cProdCliente:"123456789012345"</infAdProd>”. A descrição ‘cProdCliente’ será fixa dentro da tag. E o conteúdo entre as aspas será o código único da TG, correspondente ao material do item da Nota Fiscal.
Como gerar as tag's referentes à ICMS efetivo na Nota Fiscal Eletrônica (Nfe) layout 4.0?
Para gerar as tag’s referentes ao ICMS efetivo na Nota Fiscal Eletrônica (Nfe) layout 4.0 é necessário que a movimentação do material esteja com CST 060 ou CSOSN 500 se tratando de empresa optante pelo Simples Nacional. O tipo de operação utilizado deve estar com as configurações ‘Considerar cálculo da I.ICMS = 1 para I.ICMS 6 e I.ICMS =7’ # 9 e ‘Destacar o Valor aproximado dos tributos cfe 12.741 (Lei da Transparância)/Nota técnica 2013/003’ # 130 marcadas.
Como o grupo de tags é opcional por UF, também é necessário que esteja parametrizada a tela ‘Parâmetros Fiscais da UF’. Se não existir o cadastro da UF correspondente e for marcada a opção no cadastro de UN ‘branca’, a opção será válida para todas UNs. A tela ‘Parâmetros Fiscais da UF’ é encontrado em Fiscal/Escrita Fiscal/Parâmetros/Parâmetros Fiscais da UF.
Como fazer a Manifestação do Destinatário?
Para Notas Fiscais Eletrônicas recebidas, pode ser necessário fazer a Manifestação do Destinatário. Este evento é de responsabilidade do destinatário da nota fiscal e por meio dela pode-se comunicar a confirmação ou o desconhecimento da operação.
Os eventos de ciência e confirmação da operação comunicam à SEFAZ a regularidade da operação por parte do destinatário e podem impedir que o emissor da nota faça o cancelamento. Já os eventos de desconhecimento e operação não realizada servem para comunicar a irregularidade na geração de NFe’s por parte do emissor.
Para fazer a Manifestação do Destinatário o usuário deve filtrar o campo “Origem Nota” com “Terceiros”, além de informar os outros filtros necessários. Pode-se verificar na coluna Espécie que todas são notas de Entrada.
Após, o usuário deve selecionar quais notas deseja manifestar. Pode-se optar por manifestar uma ou várias notas fiscais, desde que o evento a ser comunicado seja o mesmo para todas elas.
Após selecionar as notas, deve-se clicar com botão direito e selecionar “Manifestação do Destinatário”;
Após deve-se selecionar o tipo de manifestação;
Após confirmar a operação, a nota aparecerá com a opção “Nota Manifestada” marcada;
Caso o usuário tentar fazer a Manifestação do Destinatário sem que uma Nota tenha sido selecionada, será exibida a mensagem “Selecione uma das opções para prosseguir”;
Para os eventos de “Desconhecimento da Operação” ou “Operação não Realizada” será necessário inserir o motivo com pelo menos 15 caracteres, caso contrário será exibida uma mensagem ao usuário;
Quando a nota fiscal não estiver registrada no sistema e for necessário o envio da manifestação, o usuário poderá fazer a “Manifestação do Destinatário sem NF”. Ela segue as mesmas regras da manifestação com nota fiscal, o único diferencial é que ao invés de selecionar a nota a ser manifestada, o usuário deverá informar o número da chave da NFe.
Como gerar o grupo de tags <rastro> para materiais com Lote?
Para gerar o grupo de tags <rastro>, deve-se marcar a configuração 'LF - NE - 2959 - Gerar tags de rastreabilidade no XML da NFe'. O material também deve controlar Lote.
Se algum dos itens da nota estiver informado na TG da configuração 'LF - GE - 1888 - TG Produto ANVISA para busca do código', significa que este material é um medicamento, neste caso o sistema deve seguir as regras atuais de medicamentos para a geração dos grupos <rastro> e <med>, ou seja, deve desconsiderar a configuração 'LF - NE - 2959 - Gerar tags de rastreabilidade no XML da NFe'.
O lote a ser informado deve conter Data de Fabricação e Data de Validade;
No XML da NFe será gerado o grupo <rastro>, com as tags abaixo. Além dos dados do Lote, é gerado o Código Agregação, que deve ser cadastrado na Classificação Fiscal ou nos Parâmetros Fiscais do Material;
Importante:
Quando houver uma TG informada na Configuração de Sistema 'LF - GE - 2989 - TG de materiais que podem ter rastreabilidade no XML da NFe', o sistema irá gerar o grupo de tags <rastro> no XML da NFe, somente para os materiais cadastrados na TG, independentemente do controle de lote do material.
A TG deve ser cadastrada conforme abaixo:
- Tipo = Item
Vínculo = 00 Sem Vínculos
Código Único = Marcada
- Tipo = Item
Através do botão Elementos, devem ser cadastrados apenas os Materiais que se deseja gerar as informações de Rastro.
Como evitar a rejeição por “Consumo Indevido”?
A rejeição por Consumo Indevido ocorre quando há um grande volume de consultas no servidor da Sefaz em um curto período de tempo.
Para alertar ao usuário ou bloquear a emissão em caso de sucessivas tentativas, é possível parametrizar o tempo, quantidade de consultas e a ação a ser tomada. No ‘Serviço de Documentos Eletrônicos’ deve-se clicar na engrenagem disposta à direita dos serviços da NFe.
Na tela dos Parâmetros Consumo Indevido, deve-se informar os seguintes campos:
- Tempo para Validação: É o tempo que o sistema irá considerar para exibição da mensagem de alerta ou bloqueio, quando for atingido o número sucessivo de consultas para o serviço, em uma única nota fiscal.
- Qtde de Consulta: É a quantidade máxima de consultas para o serviço, em uma mesma nota fiscal, para que seja exibida a mensagem de alerta ou bloqueio.
- Ação da Consulta: É o tipo de mensagem que o sistema exibirá ao usuário ao atingir o máximo de consultas para o serviço, em uma mesma nota fiscal, dentro do tempo de validação especificado. Quando estiver como ‘Avisar’, será apenas exibida a mensagem, mas possibilitará ao usuário fazer uma nova tentativa. Como ‘Bloqueio’, ao atingir o limite, não possibilitará outra tentativa. E como ‘Nenhum’, o sistema não terá nenhuma ação.
O Parâmetros de Consumo Indevido é cadastrado por serviço e ficará a cargo do usuário obter as informações necessárias com a Sefaz do seu estado, e a quais serviços deseja aplicar o controle.
Recomenda-se que seja parametrizado nos seguintes serviços: NfeAutorizacao2 (Autorização), NfeRetAutorizacao2 (Retorno Autorização) e NfeConsulta2 (Consulta).
Exemplo do Controle por Consumo Indevido:
1 – Avisar
Parâmetros Consumo Indevido para Autorização, Retorno Autorização e Consulta:
A Nota Fiscal Eletrônica em questão, intencionalmente apresenta uma rejeição por NCM inválido. Nas primeiras tentativas, não há nenhuma intervenção por conta do Consumo Indevido.
Mas ao fazer a terceira tentativa de envio, é exibida uma mensagem de aviso ao usuário, alertando para a quantidade excessiva de tentativas dentro dos parâmetros quantidade e tempo parametrizado para os serviços. Como a mensagem é do tipo Aviso, mesmo assim possibilita ao usuário enviar novamente a nota fiscal, por sua conta e risco.
Neste exemplo, como foi parametrizado um tempo de 00:11:00 (11 minutos), caso o usuário aguarde este intervalo de tempo para fazer um novo envio, a mensagem não será exibida, e novamente possibilitará fazer 3 tentativas antes que ela apareça.
É importante frisar que este controle é feito por Nota Fiscal. Mesmo que para uma nota apareça a mensagem, para outra nota não será exibido, permitindo que o usuário extrapole a quantidade de tentativas dentro do período especificado.
2 – Bloquear
Caso a ‘Ação da Consulta’ esteja como Bloquear, ao exceder o número de tentativas dentro do tempo especificado, será exibida mensagem de bloqueio ao usuário. Neste caso o usuário terá que, obrigatoriamente, aguardar o tempo parametrizado para fazer novas tentativas de envio.
Mas este bloqueio é apenas para esta Nota Fiscal e não impede o envio de outras notas fiscais
Controle de consumo indevido para o Status Serviço
O Consumo Indevido também é controlado para o Status Serviço da NFe e NFCe. O funcionamento será diferente do controle feito para os outros serviços, porque ele não irá mostrar mensagem ao usuário. Pela configuração de tempo e número de consultas, determinará a quantidade de vezes que o serviço pode ser consultado.
O Status Serviço é consultado ao abrir a Nota Fiscal de Saída, Gerenciamento NFe, Gerenciador de Documentos Eletrônicos. No Emissor de Cupom Fiscal ou Orçamento, do módulo Gestão de Lojas, é feita consulta no envio de NFCe.
Nos parâmetros de consumo indevido para a NfeStatusServico2 e NfceStatusServico2, o campo ‘Ação da Consulta’ não terá relevância. Porque estes parâmetros definem apenas o limite de consultas do próprio sistema.
Caso não for parametrizado o tempo e a quantidade de consultas, o sistema respeitará a regra de 1 consulta por hora, em caso de sucesso na comunicação. Quando o retorno na comunicação for falho, o sistema irá repetir a consulta até que a comunicação novamente ocorra com sucesso.
Como gerar NFe com Nota Referência <refNFe>?
Sempre que uma nota fiscal for referenciada no campo Nota Referência da Nota Fiscal de Saída ou de Entrada, o sistema buscará a chave da NFe para a geração da tag da nota de referência, <refNFe>.
Na nota de saída, quando for referenciada uma nota de entrada, o sistema apenas localizará a chave caso o destinatário da nota de saída seja igual ao fornecedor da nota de entrada, caso seja diferente, será necessário que o usuário informe a chave manualmente.
O sistema exibirá a seguinte mensagem, dando ao usuário a opção de informar a chave ou de ignorar.
Caso clicar em ‘Informar Chave NFe’ será aberta uma janela para informar a chave da nota referenciada.
Ao clicar em ‘Confirmar’ a nota fiscal eletrônica é enviada.
E é possível verificar a chave da nota referenciada na tag <refNFe>.
A partir da versão 181221, é possível a referência de múltiplas notas ficais na NFe. Para tal, foi disponibilizada a opção ‘Outros’ no botão ‘...’ do campo ‘Nota Referência’ da Nota Fiscal. Através desta opção é possível vincular várias notas ficais normais ou eletrônicas (Modelo 01 ou 55) à uma mesma Nota Fiscal de Saída, e as informações de todas as notas referenciadas serão geradas no XML da NFe.
Pode-se referenciar notas cadastradas no CIGAM, informando seus dados. Ou, sendo notas de terceiros, pode-se informar apenas a chave NFe.
Para notas fiscais de saída oriundas de contrato, deve ser utilizado o botão Dados Adicionais'.
Pode ser informada a série e número, que será levada para a guia complemento da nota fiscal.
Também pode ser utilizado o botão ,Múltiplos', que tem as mesmas funcionalidades da NFe.
Como gerar o grupo <gPagAntecipado>?
[Versão260504 1]
Reforma Tributária - NT 2025.002 v1.34
Esse tratamento ocorre exclusivamente na NF-e. A NFC-e não exige a geração desse grupo.
O “Tipo de Referência” está disponível na guia “Complemento” da Nota Fiscal de Saída, sendo acessado por meio do botão “...”, localizado à direita do campo “Nota Referência”. Deve-se selecionar a opção “Antecipação de Pagamento”.
Geração do XML da NFe
Caso exista(m) registro(s) do Tipo de Referência “Antecipação de Pagamento” na nota, o sistema gerará o grupo <gPagAntecipado>, contendo a(s) respectiva(s) chave(s) de acesso da(s) nota(s) fiscal(is) referenciada(s).
Observação: Existe uma rejeição que permite o referenciamento apenas de notas de débito. Como, atualmente, o CIGAM não possui a emissão de Nota de Débito, neste primeiro momento o sistema permitirá que o usuário referencie qualquer tipo de Nota Fiscal, e não somente Notas de Débito.
Como consultar modelos de impressão de documentos eletrônicos?
O ‘Modelo de Documentos Eletrônicos’ disponibiliza a consulta rápida e fácil aos modelos de impressão vinculados aos diferentes tipos de documentos eletrônicos.
O programa está disponível em ‘Fiscal > NFe > Parâmetros > Modelos de Documentos Eletrônicos ‘.
Através dele é possível consultar, modificar e cadastrar modelos de impressão para NFe, NFCe, NFSe, MDFe, CTe e CCe.
Ao selecionar o ‘Tipo de Documento’, o sistema lista as opções disponíveis para consulta dos modelos. Por exemplo, para a NFe, existem os grupos ‘Normal, Contingência e CCe’.
Na aba ‘Normal’ pode-se editar os modelos de impressão da ‘Série’ ou pela configuração ‘LF – NE – 2019 - Modelo de arquivo para impressão do DANFE Normal’. Os modelos são acessados pelo botão ‘...’ disponível à direita das opções.
Ao clicar no botão ‘...’ do ‘Cadastro de Série’ da NFe, na aba ‘Normal’, o sistema lista apenas as séries que sejam do tipo de emissão ‘1 Normal’, ou seja, que correspondem a NFe. Pelo próprio botão ‘Modelo Impressão DANFE’ do cadastro de séries, é possível consultar e modificar os modelos vinculados às séries.
Para a aba ‘Contingência’ é possível consultar os modelos das séries que tenham o tipo de emissão ‘2 Contingência’ e o modelo da configuração ‘LF – NE – 2020 - Modelo de arquivo para impressão do DANFE Contingência’.
E na aba ‘CCe’ pode-se consultar os modelos de impressão da carta de correção da NFe.
Da mesma forma são listados todos os modelos de impressão dos outros documentos eletrônicos.
Como gerar a identificação do ‘Responsável Técnico’?
Foi publicado no mês de Janeiro de 2019 a Nota Técnica 2018.005 versão 1.00, no Portal da Nota Fiscal Eletrônica. Essa NT institui diversas alterações de leiaute na NFe, modelo 55, e NFCe, modelo 65.
A alteração mais impactante da NT 2018.005 para os contribuintes é a criação do grupo de campos para identificação do responsável técnico pelo sistema utilizado na emissão do documento fiscal eletrônico. Considera-se responsável técnico, a empresa desenvolvedora ou responsável tecnicamente pelo sistema de emissão de NFe e/ou NFCe.
No cadastro de Serviços dos Documentos Eletrônicos temos o botão ‘Responsável Técnico’ para acessar os dados do responsável técnico pela emissão da NFe. Nesta tela deverá conter o CNPJ da empresa geradora do documento eletrônico, bem como o nome, telefone e e-mail da pessoa por tipo de documento eletrônico (NFe, NFCe, CTe, MDFe). Poderão ser cadastrados até cinco responsáveis por UF + Tipo de Documento. Porém, na geração do XML da nota somente um destes será considerado.
No campo ‘Fone’ não devem ser informados hifens, pois não são aceitos na validação da SEFAZ.
Para o ambiente de homologação até o momento, a SEFAZ disponibilizou o seguinte código Hash: G8063VRTNDMO886SFNK5LDUDEI24XJ22YIPO
Grupo informações do Responsável Técnico
Como gerar o grupo K referente ao detalhamento específico de medicamentos e de matérias primas farmacêuticas?
Criada a configuração LF - GE - 2986 - TG de produtos para isenção de registro na ANVISA. Nesta configuração deve ser informada a TG de materiais (medicamentos) isentos de registro na ANVISA.
Obs: Os materiais cadastrados na TG da configuração 2986, não devem estar cadastrados concomitantemente na TG da configuração 1888.
Também é necessário ter a configuração 2940 com a data da vigência inicial informada.
Nos parâmetros do Material, disponibilizamos na tela de informações adicionais do produto com as seguintes opções: “Complemento da Tag <infAdProd>,Motivo de isenção na ANVISA”.
Cadastro do Material no botão ‘Parâmetros’
Cadastrar nos parâmetros do material o motivo de isenção na ANVISA
Nota Fiscal onde o primeiro item possui código ANVISA e o segundo item é isento ANVISA
No xml é gerado o código ANVISA de acordo com a parametrização efetuada na configuração 1888.
No xml o segundo item é gerado como Isento, de acordo com os parâmetros do material, bem como da configuração 2986.
Como realizar a devolução de nota de saída recusada?
Existem situações na entrega da nota fiscal de saída em que o cliente se recusa a receber a mercadoria, fazendo com que esse item seja retornado ao emitente sem que tenha sido realizada sua entrada no sistema do tomador.
Para realizar esta Devolução de Saídas, deve-se marcar a opção: "Mercadoria recusada pelo destinatário ou não entregue".
Esta opção marcada desabilita a opção ‘Utilizar correlação tipo de operação’, pois esta opção é específica para notas de devolução.
O Tipo Nota da entrada precisa ser diferente de ‘Devolução’ isto porque a tag <finfe> não pode ser ‘4-Devolução’.
Nesta situação a empresa da unidade de negócio informada no filtro da devolução será o fornecedor na nota fiscal de entrada.
Na nota de entrada gerada pela devolução, no botão ‘NF Referência’, os itens são listados como "G Recusa de NFe", para identificar as notas fiscais de saída que ficaram vinculadas nesta devolução.
Será criada a observação referenciando a nota recusada.
No XML será criada a Tag refNFe
Como atualizar os Códigos de Retorno da NFe?
Menu: NFe – Parâmetros – Serviços de Documentos Eletrônicos
O arquivo ErrosNFe deve ser criado em CIGAM_INSTAL/Apoio/Fiscal
Como gerar a tag <IEST>?
Esta Inscrição Estadual é um cadastro específico de Substituto Tributário do emitente e é diferente da Inscrição Estadual que vai preenchida no campo IE da NF-e, ou seja, um mesmo emitente terá diversas IEST para cada estado em que ele atua.
Definição CIGAM: caso o campo idDest seja diferente de '1 - Operação Interna' ou '3 - Operação com exterior', será gerada a tag IEST, quando a Inscrição Estadual ST estiver informada no cadastro do Estado do cliente da nota fiscal de saída.
Cadastro do Estado do cliente
Cadastro do Cliente
Para que seja gerada a tag, é necessário realizar uma operação Interestadual.
Obs: A crítica ocorre porque não temos para simulação uma IE ST válida.
Como configurar envio Síncrono ou Assíncrono de notas fiscais eletrônicas?
O Manual de Integração do Contribuinte da Nota Fiscal Eletrônica define duas formas de processamento para a solicitação dos serviços de comunicação da NFe, sendo eles:
a) Serviços síncronos – o processamento da solicitação de serviço é concluído na mesma conexão, com a devolução de uma mensagem com o resultado do processamento do serviço solicitado;
b) Serviços assíncronos – o processamento da solicitação de serviço não é concluído na mesma conexão, havendo a devolução de uma mensagem de resposta com um recibo que apenas confirma o recebimento da solicitação de serviço. O aplicativo do contribuinte deverá realizar uma nova conexão para consultar o resultado do processamento do serviço solicitado anteriormente.
A fim de contemplar as duas formas de processamento acima descritas, disponibilizamos as configurações:
LF – NE – 3025 - Enviar NFe de forma síncrona - Define a forma de envio da NFe para a SEFAZ, se marcada o envio passa a ser síncrono, ou seja, o retorno é obtido instantaneamente. Se desmarcada o envio passa a ser assíncrono, sendo necessário aguardar uma resposta da SEFAZ.
LF - NE - 3026 - Enviar NFCe de forma síncrona - Define a forma de envio da NFCe para a SEFAZ, se marcada o envio passa a ser síncrono, ou seja, o retorno é obtido instantaneamente. Se desmarcada o envio passa a ser assíncrono, sendo necessário aguardar uma resposta da SEFAZ.
Obs: Caso a configuração 2021 esteja como Manual, não é possível marcar as configurações 3025 e 3026 e vice-versa.
Quais são os métodos para geração do DANFE?
A impressão do DANFE (Documento Auxiliar da Nota Fiscal Eletrônica) faz parte do processo da emissão das Notas no dia a dia de todos os clientes e como algumas notas possuem um volume muito alto a impressão pode ficar um pouco lenta para a busca das informações. Para uma melhor performance foi disponibilizada a configuração 'LF - NE - 2807 - Método para geração do Danfe da NFe' com a opção 'Com base no XML da nota' que faz a busca das informações do arquivo de envio que é criado durante a comunicação da nota com a SEFAZ. Essa opção gerou um ganho de performance significativo, porém, o xml não contém todas as informações que a base do cliente contém uma vez que a mesma pode ter regras e registros que não vão para o arquivo de envio. Visando a melhoria constante da ferramenta CIGAM foi disponibilizada uma terceira opção na configuração 'XML + Padrão' que fará a impressão dos dados do arquivo enviado e mais algumas informações da base do cliente.
Menu: Comercial > Faturamento/Pedidos > Séries
Localizar ou criar a série a qual será utilizada para a criação da nota fiscal. Esta série deve ser ‘Tipo de Emissão’ = ‘1 Normal’, ‘Modelo Formulário’ = 55 e para a Unidade de Negócio a qual será criada a nota fiscal.
No botão ‘Modelo Impressão DANFE’, cadastrar o modelo para a impressão do DANFE
As variáveis abaixo foram criadas para a configuração 2807 = ‘XML + Padrão’, entretanto, também podem ser utilizadas com esta configuração = ‘Padrão’. Já para a opção ‘Com base nos dados do XML’, as mesmas serão impressas branco, pois não temos esses dados no XML.
<!$MG_endereco_entrega>, <!$MG_numero_entrega>, <!$MG_complemento_entrega>, <!$MG_bairro_entrega>, <!$MG_cidade_entrega>, <!$MG_cep_entrega>, <!$MG_uf_entrega>,<!$MG_descricao_endereco_entrega> - serão impressas caso o endereço de entrega esteja informado na nota fiscal, se não, imprime branco.
<!$MG_1_observacao_nf_1>, <!$MG_1_observacao_nf_2>, <!$MG_1_observacao_nf_3>, <!$MG_1_observacao_nf_4>, <!$MG_1_observacao_nf_5>,<!$MG_1_observacao_nf_6>, <!$MG_1_observacao_nf_7>, <!$MG_1_observacao_nf_8>, <!$MG_1_observacao_nf_9>, <!$MG_1_observacao_nf_10>, <!$MG_1_observacao_nf_11>,<!$MG_1_observacao_nf_12>, <!$MG_1_observacao_nf_13>, <!$MG_1_observacao_nf_14>, <!$MG_1_observacao_nf_15>, <!$MG_1_observacao_nf_16>, <!$MG_1_observacao_nf_17>,<!$MG_1_observacao_nf_18>, <!$MG_1_observacao_nf_19>, <!$MG_1_observacao_nf_20>, <!$MG_1_observacao_nf_21>, <!$MG_1_observacao_nf_22>, <!$MG_1_observacao_nf_23>,<!$MG_1_observacao_nf_24>, <!$MG_1_observacao_nf_25> - serão impressas havendo observações no botão de mesmo nome da nota fiscal, devendo ser o Tipo = Observação, se não, imprime branco.
<!$MG_observacao_pagina_1>, <!$MG_observacao_pagina_2> - serão impressas havendo observações no botão de mesmo nome da nota fiscal, devendo ser o Tipo = Observação, se não, imprime branco.
<!$MG_1_volume_nf> - será impresso havendo ‘Volume’ informado na capa da nota fiscal, no quadro Transportadora, se não, imprime branco.
<!$MG_inscricao_suframa,> - será impressa, caso o cadastro do cliente tenha o campo ‘Suframa’ com a inscrição informada, se não, imprime branco.
<1_qtde_total_nf> - será impressa a quantidade total da nota fiscal, considerando o somatório da quantidade de todos os itens.
<!$MG_codigo_representante> e <!$MG_nome_representante> - serão impressas, caso o campo ‘Representante’ esteja informado, se não, imprime branco.
<!$MG_1_transportador> - será impresso o código da transportadora, caso a mesma esteja informada na nota fiscal, se não, imprime branco.
<!$MG_i_referencia_material> - será impresso para itens que possuam referência cadastrada no material, se não imprime branco.
O DANFE será impresso de acordo com os dados gerados no xml e ainda permite a impressão das variáveis acima descritas. Caso não haja dados para impressão, as variáveis acima serão impressas em branco.
Como variar o modelo de impressão do DANFE variando pela série da Nota Fiscal?
No Cadastro de Série através do botão ‘Modelo Impressão DANFE’ informar o modelo de impressão padrão para cada série cadastrada. Porém, este botão somente estará disponível para as séries que tiverem o campo ‘Tipo de emissão NFe’ igual a “1 Normal”, “2 Contingência” e “5 NFCe”. Com o modelo informado no cadastro da Série, no momento da impressão o sistema irá imprimir utilizando o modelo definido, sem abrir tela para a seleção do modelo.
No entanto, caso exista um modelo de impressão informado nas configurações ‘LF NE 2019 – Modelo de arquivo para impressão do DANFE Normal’ e ‘LF NE 2020 – Modelo de arquivo para impressão do DANFE Contingência’, primeiramente será verificado este modelo e impresso conforme o mesmo. Somente buscará do cadastro da série, caso os modelos informados nas configurações não existam, ou não estejam informados.
Como exibir automaticamente tela para seleção de série na criação da Nota Fiscal?
Quando a configuração ‘LF NE 2514 - Exibir automaticamente tela para seleção da série’ estiver selecionada, ao criar uma Nota Fiscal de Saída, tanto pelo cadastro quanto pela efetivação de pedidos, será primeiramente aberta uma tela automaticamente para o usuário selecionar a ‘Série’ a ser utilizada na emissão da Nota Fiscal. Nesta tela serão apresentadas somente as séries que estiverem ativas, e agrupadas por ‘Tipo de emissão’.
Essa tela deverá ser aberta nos seguintes locais:
1) Criação da Nota Fiscal de Saída manualmente, sem efetivação de pedido;
2) Efetivação Total e Parcial do Pedido através da tela da Nota Fiscal de Saída;
3) Efetivação Total e Parcial do pedido através da tela do Pedido/Pedido ASP, botão <Gerar NF>.
Caso a configuração 2514 não esteja selecionada, buscará a série da configuração 159:
FA NF 159 Série padrão N.F.S.
Como gerar o grupo de tags <Card>?
Este grupo gera as informações de pagamentos efetuados com cartão de crédito.
A financeira do cartão, pode ser configurada via Condição de Pagamento através do campo ‘Financeira’ na guia ‘Geral’ ou via Tipo de Pagamento. O sistema verifica primeiro na Condição de Pagamento, e caso não esteja informada, efetua a verificação no cadastro do Tipo de Operação.
Sempre que for utilizada na nota fiscal, uma Condição de Pagamento ou Tipo de Pagamento em que a Financeira esteja cadastrada, será gerado o grupo <Card>, com base nestes cadastros. Mesmo que o campo ‘Financeira’ da nota fiscal seja alterado manualmente, este não será considerado para a busca das informações para o grupo Card.
Cadastro da Condição de Pagamento, como a financeira está informada, será gerado o grupo <Card> com base neste cadastro.
Optando por informar a Financeira na Condição de Pagamento, o mesmo campo do Tipo de Pagamento utilizado deve estar em branco.
Criando a nota fiscal. Ao informar a Condição de Pagamento, a Financeira é automaticamente atualizada na nota fiscal.
Ao gerar o financeiro, é solicitada a Autorização do Cartão
No envio da nota fiscal eletrônica, são gerados grupos relativos ao seu pagamento, inclusive o grupo <Card> referente aos dados da financeira do cartão.
Como emitir Nota Fiscal para órgão público?
Quando a Nota Fiscal for de venda para órgão público, deve ser marcada a opção 'Venda para órgão público conforme NT 2011/004 #66' na guia ICMS/ST das configurações do Tipo de Operação, para que seja declarado no XML de envio o valor do ICMS que foi desonerado. O I.ICMS do Tipo de Operação deve ser igual a “4 Isenta” e a nota deve ser de saída. O valor do ICMS desonerado será o valor do ICMS Isento multiplicado pelo percentual do ICMS. O motivo da desoneração será ‘8’.
Quando esta configuração estiver marcada será habilitado o botão 'Nota Empenho'. Este botão é acessado ao clicar no botão múltiplo ao lado do botão 'Frete Neg.'
Na tela de cadastro da Nota de Empenho podem ser informados: O número da Nota Fiscal, do Pedido e do Contrato do empenho.
As informações da Nota de Empenho pode ser impressas no DANFE utilizando as seguintes variáveis:
<!$MG_nf_empenho_numero> - Número da nota de empenho.
<!$MG_nf_empenho_pedido> - Pedido da nota de empenho.
<!$MG_nf_empenho_contrato> - Contrato da nota de empenho.
Com isto serão criadas as seguintes variáveis no XML com dados da desoneração e dados da Nota de Empenho:
<vICMS>17.00</vICMS>
<motDesICMS>8</motDesICMS>
- <compra>
- <xNEmp>987654</xNEmp>
- <xPed>45123</xPed>
- <xCont>123456</xCont>
- </compra>
Referente à Nota Fiscal Triangular para Órgão Público consultar Manual Como Fazer de Notas Fiscais Triangulares.
O que será considerado nas Outras Despesas Acessórias no DANFE e XML das Notas Fiscais de Saídas?
Conforme estipulado na Nota Técnica 2011/004 e complementado na Nota Técnica 2011/005, o total da Nota Fiscal de saída deve ser a soma dos valores de Total dos produtos, Substituição tributária, Seguro, Frete, Imposto Importação, IPI e Outras Despesas Acessórias, subtraindo o Desconto (que poderá conter os valores de Suframa).
Se o cálculo acima não conferir a Nota Fiscal não será confirmada na SEFAZ, por isso que todos os impostos e encargos que compõe o total da nota e que não estão no cálculo acima (exemplo: Encargos Financeiros, valor de substituição tributária de PIS e COFINS, valor de Substituição Tributária quando incidência de ICMS igual a ‘6’, etc...) devem ser somado em Outras Despesas Acessórias para a impressão do DANFE e para o envio da Nota Fiscal Eletrônica.
Portanto, em alguns casos, o valor considerado nas Outras Despesas Acessórias no DANFE não será o mesmo valor informado em Outras Despesas Acessórias do botão Desconto/Encargos da nota fiscal.
A configuração ‘FA – NF – 475 - Desconsiderar IRRF no total da Nota Fiscal’ – deve estar marcada.
Exemplo - Encargos Financeiros:
O valor informado em Encargos Financeiros do botão Desconto/Encargos não possui uma Tag específica e esse valor compõe o total da nota. Por isso o valor será considerado nas Outras Despesas Acessórias na impressão do DANFE.
O que será considerado no Valor dos Itens das Notas Fiscais Complementares e de Transferência?
Quando o Tipo Nota da Nota Fiscal for 'Complementar' ou 'Transferência', o valor total do item será o valor que estiver no item, não irá mais consistir quantidade x preço unitário.
Como cadastrar uma Nota Fiscal de Transferência de ICMS com quantidade zerada?
Não será obrigatória a informação da 'Quantidade' de Itens quando o campo 'Tipo Nota' for igual a "Transferência" e os CFOPs estiverem dentro da faixa de 5.601 a 5.649 e 6.601 a 6.649.
A configuração ‘FA NF 23 – Avisar/Bloquear quantidade zerada na N.F.S.’ será desconsiderada nestes casos.
Importante: Nestes casos, a configuração ‘LF NE 1072 – Bloquear confirmação de NFe com preço unitário/quant.zerado’ deverá estar desmarcada quando for Transferência de Impostos, já que não existe um ‘tipo nota’ específico somente para transferência de impostos.
Na tela de itens o campo ‘Quantidade’ poderá ficar zerado.
Como enviar uma Nota Fiscal Eletrônica com preço unitário/ quantidade zerada?
Para enviar Notas Fiscais com preço unitário/ quantidade zerada a configuração ‘CO EX 1072 – Bloquear confirmação de NFE com preço unitário/qtde zerado’ deverá estar desmarcada, caso contrário será bloqueado o envio.
Qual a regra para a busca de CST PIS e CST COFINS nos movimentos do item?
Nota Fiscal de Saídas
Para atualizar o CST nos movimentos do item da Nota Fiscal de saídas será seguida a seguinte regra:
Se informado na regra fiscal do material, vale da regra fiscal. Caso não exista regra fiscal ou não esteja informado na regra vale do tipo de operação. Se no tipo de operação também estiver em branco busca do cadastro de materiais.
OBS: Caso o material utilizado esteja cadastrado no MP do bem e não ultrapassou o valor limite do MP do bem informado na classificação fiscal, será considerado a CST da classificação fiscal, senão seguira a regra mencionada acima.
Nota Fiscal de Entrada
Para atualizar o CST nos movimentos do item da Nota Fiscal de Entrada será seguida a seguinte regra: Se informado na regra fiscal do material, vale da regra fiscal. Caso não exista regra fiscal ou não esteja informado na regra vale do tipo de operação.
Importante: Quando não for encontrado o CST seguindo a regra, será feito o preenchimento automaticamente para o envio da nota. O campo CST PIS e CST COFINS do movimento do item da nota ficara: “Cfme Tipo Operação”.
Qual a regra para geração das Tag’s de CST PIS e CST COFINS?
Somente gera as tags se a incidência de PIS e COFINS for 'Sim', 'Não' ou 'Retenção'.
Como ficará o XML quando o Código Situação Tributária PIS e Código Situação Tributária COFINS for de 49 a 99?
Conforme definido pela Nota Técnica 2010.005 da Nota Fiscal Eletrônica, as Notas Fiscais que possuem incidência e percentual de PIS e COFINS e o CST PIS e CST COFINS for 49 a 99 será gerado os valores na tag outras operações.
Exemplo do XML:
Onde informar o código de ANTT da Transportadora?
O código ANTT (Agência Nacional de Transportes Terrestres) da transportadora deve ser informado no cadastro de Empresa, no caso da transportadora.
No cadastro da Empresa, acessando o botão ‘Observações’, deverá ser selecionado o ‘Tipo Observação’ igual a “14 ANTT Transportadora” e informar o número do código ANTT no campo ‘Descrição da Observação’.
Ao imprimir o DANFE, será impresso o código da ANTT na variável <!$MG_codigo_antt>.
Como cadastrar o número do pedido de compra para que o mesmo seja apresentado no XML de envio da NFe nas tags <xPed> e <nItemPed>?
O número do pedido de compra poderá ser informado na tela de itens do Pedido ou diretamente na tela de itens da Nota Fiscal de Saída, através dos campos ‘Pedido Compra’ e ‘Item Ped. Compra’. Quando o Pedido possuir estas informações ao efetivá-lo, elas serão salvas na tela de itens da Nota Fiscal.
Estas informações serão apresentadas no XML de envio da Nota Fiscal de Saída Eletrônica nas tags <xPed> e <nItemPed>.
Para realizar a impressão do DANFE com estas informações foram disponibilizadas as variáveis de relatório "<!$MG_i_pedido_compra>" e "<!$MG_i_item_pedido_compra>".
Como alterar Nota Fiscal com status Confirmada?
- Modificação NFe Confirmada - Restrita
A nota com Status “Confirmada” será possível modificar alguns dados. Ao tentar modificar, é aberta uma tela informando que é permitido somente alterar alguns campos da nota, gerar o financeiro e gerar Ordem de Compra. Caso a nota esteja dentro dos Limites Permitidos, será habilitado o botão “Anular NF”. A nota fiscal confirmada poderá ser anulada, desde que ela respeite a configuração ‘LF NE 2031 – Não permitir o cancelamento da NFe com mais de’ xxx horas.
Tela para alterar dados da nota:
O campo ‘Nota já impressa’ somente poderá ser modificado por um usuário com direito de gerente do faturamento.
Para alterar dados do financeiro, abrirá a tela do botão ‘Financeiro da nota. Tela para alterar dados das comissões:
Quando a configuração 'LF - NE - 2320 Comparar a NFe cadastrada no CIGAM com o XML enviado a SEFAZ' estiver marcada, ao sair da tela 'Modificações NFe confirmada', será verificado se há divergência entre o XML enviado a SEFAZ e a NFe, caso houver divergência, será apresentado um relatório com as divergências existentes entre o XML enviado para a SEFAZ e o cadastro da nota fiscal.
Importante: Somente notas fiscais confirmadas e que possuam divergências serão listadas no relatório, notas sem divergências serão desconsideradas.
Quando for modificada uma Nota Fiscal Confirmada e o sistema estiver operando em Modo de Contingência, o sistema deixa de realizar a comparação do XML do CIGAM com o XML da SEFAZ mesmo quando a configuração ‘LF NE 2320 – Comparar a NFe cadastrada no CIGAM com o XML enviado a SEFAZ’ estiver selecionada.
- Modificação NFe Confirmada – Todos os campos
Quando a configuração ‘LF NE 2433 – Permitir modificar NFe confirmada’ estiver selecionada, será permitida a modificação de todos os dados nas Notas Fiscais de Saída Eletrônicas já confirmadas na SEFAZ. Qualquer informação poderá ser alterada neste caso, sendo de responsabilidade do usuário as modificações realizadas. Para fins de controle, estará disponível na tela principal, na de tela dos itens e na tela dos impostos do movimento, o botão ‘Histórico’. Neste botão serão registradas todas as alterações realizadas, inclusive o dado anterior e a nova informação. Será mostrado o usuário e a data da alteração realizada.
Ao responder “Sim”, todos os campos serão habilitados para alteração, como se fosse uma nota ainda não confirmada. Alterando os dados será gerado o histórico. Ao alterar dados na capa, consultar o botão ‘ Histórico’ da capa, ao alterar dados nos itens, acessar o botão ‘Histórico’ da tela dois itens, e ao alterar no botão de ‘Impostos Movto’ acessar o botão desta tela para visualizar o histórico.
Também será possível alterar as Notas de Entrada de emissão própria já confirmadas:
Também serão gerados os históricos ao realizar alterações.
Como selecionar a ordenação dos itens na impressão do DANFE?
Para poder ordenar os itens na impressão do DANFE é necessário ajustar as seguintes configurações:
‘FA - NF - 1244 - Selecionar ordenação na impressão dos Itens’;
‘FA - GE - 1423 - Ordenação padrão para impressão dos Itens’;
A configuração ‘FA - NF - 1244 - Selecionar ordenação na impressão dos Itens’ deve estar marcada, e na configuração ‘FA - GE - 1423 - Ordenação padrão para impressão dos Itens’ deve ser selecionado qual a ordenação para a impressão dos itens, com as opções ‘Tela, Centro de Armazenagem, EAN e Fábrica’. Se for escolhida a opção ‘Tela’, ao realizar a impressão, será aberta a tela abaixo para seleção da ordenação:
Como cancelar uma Nota Fiscal?
Apenas Notas Fiscais confirmadas podem ser canceladas. O cancelamento somente poderá ser feito através do Cadastro da Nota Fiscal de Saída, e deve ser feito conforme segue:
• Certificar-se de que a nota está confirmada (quadro de status na cor verde); • Entrar em modo de modificação e na régua de modificações e clicar no botão ‘Anular NF’:
O usuário deverá escolher se deseja ‘Somente anular’ ou ‘Anular recriando a NF’:
- Somente Anular: Realiza apenas o cancelamento (anulação) da Nota Fiscal posicionada.
- Anular recriando a NF: Cancela a nota atual e gera automaticamente uma nova nota fiscal idêntica. Importante: Os vínculos com os Pedidos não serão refeitos. Os pedidos vinculados à nota cancelada voltarão ao status conforme definido na Configuração de Sistema 'FA - NF - 1402 - Controle para Pedido após exclusão Nota Fiscal de Saída'.
Preencher a justificativa de cancelamento (IMPORTANTE: não pode conter caracteres especiais).
Quando uma Nota Fiscal Eletrônica for cancelada, o sistema poderá enviar o XML de cancelamento para o email cadastrado no cliente e transportadora da Nota Fiscal. O sistema mostra a pergunta a escolha da opção desejada, e caso seja enviado, mostra a segunda mensagem de email enviado com sucesso.
Caso uma Nota Fiscal seja cancelada ao enviar o e-mail com o XML de cancelamento da mesma, no título da mensagem será incluído o termo ‘CANCELAMENTO’. Ao enviar o e-mail da Nota Fiscal Eletrônica pelo Gerenciador NFe também será verificado se a Nota Fiscal possui status de Cancelada, e nestes casos, também apresentará o termo ‘CANCELAMENTO’ no título do e-mail.
A mesma poderá ser consultada no portal: https://dfe-portal.svrs.rs.gov.br/NFE/Consulta
Não é possível excluir uma nota com status Cancelado. O sistema apresentará a seguinte mensagem ao tentar excluir.
Importante:
• O sistema não permitirá anular as Notas Fiscais de Saída Confirmadas pela SEFAZ, que possuírem algum dos lançamentos do botão 'Financeiro' com a opção 'Remessa Enviada' selecionada. Para que ocorra este bloqueio é necessário que a configuração 'FA NF 1173 - Forma de controle de Lançamentos enviados para o Banco' esteja igual a "Bloquear". • A partir da Nota Técnica 2011/006 a forma de cancelamento passa a ser via evento, ou seja, ele passa a utilizar o mesmo webservice da Carta de Correção Eletrônica.
Para os clientes que utilizam reserva futura, no processo de cancelamento da Nota Fiscal (Nota de Entrada) Eletrônica o sistema passará a validar se existe reserva imediata no material que está sendo cancelado. Caso exista o sistema passa a bloquear o cancelamento e exibir a seguinte mensagem: 'Não é possível cancelar esta Nota Fiscal, pois existem reservas imediatas sobre os materiais desta Nota Fiscal’.
Importante:
1) Para informações referentes ao cancelamento de Notas Fiscais vinculadas ao MDFe deve-se consultar o Manual Como Fazer do Manifesto Eletrônico de Documentos Fiscais.
2) Para informações referentes ao cancelamento de notas triangulares consultar o Manual Como Fazer Notas Fiscais Triangulares.
Como inutilizar uma numeração de nota(s)?
A opção ‘Inutilizar NFe’ é acessada clicando no botão direito do mouse e está sempre ativa no gerenciador. Esta serve para inutilizar um ou mais números de notas fiscais que por algum motivo não serão emitidas pela empresa. Diferente do cancelamento, estes números simplesmente não serão utilizados (serão anulados).
A numeração inutilizada será enviada para a SEFAZ e não mais poderá ser utilizada pela empresa. Caso já tenha uma nota no sistema com a numeração informada para inutilização, não será possível inutilizar o número. Será apresentada a seguinte mensagem:
- 'Faixa de notas informada consta no Gerenciador NFe, informe uma fixa de notas válida.'
Caso a numeração informada for maior que a última numeração usada, será apresentada a seguinte mensagem:
- 'A numeração informada é superior a última nota cadastrada no sistema. Deseja inutilizar assim mesmo?'
Quando o usuário optar por inutilizar numeração superior à última Nota cadastrada o sistema irá inutilizar normalmente. Quando a numeração da série chegar até um número inutilizado, ao criar uma nova Nota Fiscal, o sistema irá pular o número já inutilizado e irá utilizar o próximo número disponível. A inutilização da numeração da Nota Fiscal também poderá ser feita ao excluir uma Nota Fiscal e não gravar a nota na numeração livre.
Exemplo: Ao excluir a Nota Fiscal será apresentada a seguinte pergunta:
- 'Deseja gravar a nota fiscal xxx na numeração livre?'
Ao selecionar “Não” será apresentada a mensagem perguntado se deseja inutilizar a numeração da Nota.
- 'Deseja inutilizar a nota fiscal xxx na SEFAZ?'
Ocorrendo a inutilização da nota fiscal, será confirmado através da mensagem:
- 'Pedido de inutilização realizado com sucesso.'
Importante: o sistema permitirá que, assim como são enviadas Notas Fiscais com a Série Oficial igual a ‘0’, também seja possível inutilizar numeração de Notas Fiscais de Série Oficial igual a ‘0’.
Apenas será possível inutilizar numeração de notas que forem de emissão própria, ou seja, caso exista uma Nota Fiscal de Terceiros que possua uma numeração igual a numeração que está sendo informada para inutilizar, o sistema não apresentará mensagem informando que a numeração está numa faixa existente no sistema. Isto porque serão consideradas apenas notas de emissão própria (campo ‘Origem Nota’ igual a “Própria”).
Observação: Para Inutilização de NF-e via TEF, consulte: Inutilização de NF-e via TEF.
Como fica no sistema a Nota Fiscal Denegada pela SEFAZ?
Quando a SEFAZ retornar uma Nota Fiscal denegada o sistema atualizará o status para ‘Denegado’ e excluirá todos os correlatos (itens) desta Nota Fiscal, pois a mesma não poderá mais ser modificada nem faturada. A espécie da nota é alterada para “Nula”.
Como criar carta de correção eletrônica?
Para informação sobre carta de correção, verificar o Manual Como Fazer da Carta de correção eletrônica.
Como funciona o processo para envio da NFe em ambiente de contingência SVC? (Ambiente SVC obrigatório a partir de 01/07/14)
Ver documentação “Como Fazer - Emissão de Notas Fiscais em Contingência”.
Quais são os cadastros prévios para Nota Fiscal Eletrônica de veículos novos?
Configuração
É preciso que esteja informada a TG de material na configuração ‘LF - NE - TG - 2010 - de Produtos de veículos novos’. Caso o produto esteja cadastrado na TG, serão geradas as informações do detalhamento específico de veículos novos no arquivo XML da Nota Fiscal Eletrônica. Caso contrário, não serão geradas estas informações para o respectivo produto.
Cadastro de Materiais
É necessário cadastrar um material que possua ‘Configuração’ que contenha as características cadastradas conforme a tabela apresentada abaixo. E no cadastro do material é necessário que esteja informada a TG no botão ‘Elementos TG’.
Configurador de Características
As características devem ser cadastradas conforme a tabela:
Configurador de característica de Materiais Específicos
É necessário cadastrar o ‘Tipo de Material’, ‘Tipo da Operação’ e informar se as opções terão uma informação fixa ou poderão variar conforme a características, no caso de variar conforme a característica é necessário informar a característica que será vinculada.
Importante:
Após o cadastro, o ‘Tipo de Material’ não deve ser alterado. Caso isto ocorra, todas as informações serão perdidas.
Adicionar novas características ao configurador já cadastrado
Para adicionar novas características ao material já cadastrado, deve ser acessada a rotina ‘Alterar Característica Identificador’. No menu encontra-se em “Suprimentos> Configurador de produtos> Rotinas> Operacionais”.
Como fazer para desconsiderar as tags de veículos novos na geração do XML de envio da NFe?
Como alguns clientes utilizam o mesmo material tanto para emitir notas de vendas de veículos novos quanto para emitir notas de serviços prestados, foi disponibilizado no cadastro do Tipo de Operação, no botão 'Configurações', na guia Outras a opção ‘Desconsiderar TAGs de veículos novos na geração do XML de envio da Nota Fiscal Eletrônica - #111’. Quando selecionada não irá gerar as tags de veículos novos no XML de envio da Nota Fiscal Eletrônica para a SEFAZ.
Quais são os cadastros prévios para Nota Fiscal Eletrônica de armamento?
Para clientes que utilizam a configuração ‘LF – NE – 2011 - TG de Produtos de armamentos na NFe’, existe a possibilidade de cadastrar as características obrigatórias para Armamentos.
Para utilizar esta funcionalidade é necessário que sejam cadastradas as características, que estas características sejam vinculadas em um configurador e este configurador seja vinculado aos materiais. Após é necessário vincular estes materiais a uma TG e informar esta TG na configuração ‘LF – NE – 2011 - TG de Produtos de armamentos na NFe’.
No menu parâmetros da NFe, localizar a opção Configurador de características para materiais específicos e cadastrar o tipo de material, tipo de operação e informar se as opções terão uma informação fixa ou poderão variar conforme características o código da característica vinculada a ela.
Importante: após o cadastro, o tipo de material não deve ser alterado. Caso isto ocorra, todas as informações serão perdidas.
Como cadastrar uma Nota de Importação?
No cadastro da Nota de Entrada de importação deverão ser informados os seguintes campos:
Deverá ser informado um fornecedor que possua a ‘UF’ igual a “EX”. O Tipo de Operação deve iniciar com ‘3’. O Tipo Nota igual a “Importação”.
Devem ser informados os dados referentes à importação: Data DI, Número DI, Data desembaraço, e o local do desembaraço.
Com o objetivo de gerar no XML de envio da NFe as tags <nAdicao> e <nSeqAdic> variando para cada item da nota, os campos ‘Número da adição’ e ‘Sequência da adição’ passam a ser apresentados na tela de Itens da Nota de Entrada, e não mais no botão Múltiplos do ‘Imprimir’ na capa da nota. Sempre que os campos forem informados no item, os valores serão levados para o XML. Caso os campos sejam deixados em branco será levado fixo o valor “1” para a tag <nAdicao> e o sequencial (1, 2, 3,...) para a tag <nSeqAdic>.
Quais são os cadastros prévios para Nota Fiscal de empresa Optante pelo Simples?
Para cadastrar notas de empresa Optante pelo Simples, devem ser respeitadas algumas regras.
Cadastro de Empresas
No cadastro da empresa da Unidade de Negócio, o campo ‘Optante pelo Simples’ da guia ‘Fiscal/Contábil’, deve estar setado com a opção 'Sim'.
Configuração
Na configuração ‘FA - NF - 2029 - Código imposto para tabela de optante pelo Simples Nacional’ deve ser infirmado o código do imposto previamente cadastrado.
Tipo de Operação
Os tipos de operação devem respeitar as regras conforme detalhado abaixo:
I.ICMS = 0 – Tributada sem alíquota informada;
Na guia 'Geral' do cadastro de Tipo de Operação no campo ‘CSOSN’ deve ser selecionado o código de acordo com a situação da empresa.
Para visualizar uma lista das situações possíveis, utilize a tecla de atalho <F1>.
A exibição da observação do Simples na Nota Fiscal pode ser habilitada através do Tipo de Operação na configuração '28 - Observações - Criar OBS “Aproveitamento do Crédito de ICMS”.
Alíquota base mensal do ICMS SIMPLES
Deve ser criado um cadastro de imposto em ‘Fiscal > Escrita Fiscal > Parâmetros > Impostos e contribuições’ informando a alíquota base mensal do ICMS SIMPLES do cliente. O código deste imposto deve ser informado na configuração ‘FA NF – 2029 Código imposto para tabela de optante pelo Simples Nacional’.
Importante: A alíquota de ICMS informada neste cadastro deve ser APENAS a parte do SIMPLES referente ao ICMS.
Deve ser criado outro cadastro de imposto para apuração de ICMS informando os valores limites e suas respectivas alíquotas.
No campo ‘data’ deve ser informada a data da Entrada do Cliente no SIMPLES. Caso esta data não seja informada, o relatório de apuração não demonstrará nenhuma nota.
Apuração do ICMS SIMPLES Nacional
A apuração de ICMS no regime do SIMPLES Nacional é feita através do relatório ‘Fiscal > Escrita Fiscal > Relatórios > Legais > Apurações > ICMS Simples Nacional’
O Campo CFOP’s Fat deve ser informado conforme a figura, sem pontos e separados por vírgula.
Importante: Campo ‘Receita Bruta Acumulada’: o cliente deve apurar o seu faturamento dos últimos 12 meses, somá-los e verificar na tabela referente ao ramo de atividade do cliente.
Nota do Simples Nacional que não gera aproveitamento de ICMS
Na configuração ‘FA - NF - 2029 - Código imposto para tabela de optante pelo Simples Nacional’ não deve estar preenchida.
Como consultar informações do contribuinte?
Serão consultados os dados do contribuinte na SEFAZ de origem do cliente. Através da consulta realizada é possível verificar quais campos estão divergentes entre o cadastro do CIGAM e o cadastro na SEFAZ, além de validar se a empresa é, ou não, contribuinte de ICMS. Caso o estado do cliente não possuir o serviço de consulta de contribuinte, será apresentada a seguinte mensagem:
"Não existe o serviço de consulta de Contribuintes para o Estado XX."
A consulta é feita através do Gerenciador NFe pela opção “Consultar Contribuintes”.
Informar a Empresa que deseja consultar, ou caso esteja consultando uma Nota Fiscal, o campo Empresa virá preenchido com o Cliente da nota.
Ao confirmar a tela de filtro, será apresentada a tela do cadastro do contribuinte conforme cadastrado na SEFAZ, ficando com a fonte em vermelho os dados que estão divergentes.
Será possível visualizar o dado que consta no cadastro da CIGAM, quando posicionar o cursor em cima do dado que está incorreto.
Botão Atualizar Selecionados: Os dados que estão incorretos, com fonte em vermelho, poderão ser selecionados clicando sobre a informação. Ao clicar no campo, este ficará em negrito. Ao clicar no botão ‘Atualizar Selecionados’, somente os dados selecionados serão atualizados no cadastro da Empresa (somente para usuários com o direito “GE EMPRESA MODIFICAR”).
Botão Atualizar Todos: Todos os dados que estão incorretos, com fonte em vermelho, serão atualizados no cadastro da Empresa (somente para usuários com o direito “GE EMPRESA MODIFICAR”).
Importante: Para consulta e atualização do município será considerado o ‘Código IBGE’ do município. Caso não encontre o Código do IBGE no cadastro dos municípios, será apresentada a seguinte mensagem:
"Município não cadastrado."
As informações do contribuinte também poderão ser visualizadas quando houver erro no retorno da NFe relacionado ao Cliente, na mensagem de erro será apresentado o botão “Consultar” onde poderá ser visualizada a tela dos dados do cliente.
Assim que atualizado o cadastro da Empresa, basta fazer o reenvio da Nota Fiscal Eletrônica com os dados atualizados.
Como proceder para enviar uma Nota Fiscal Eletrônica de combustíveis?
Serão necessárias algumas parametrizações para que seja possível enviar uma Nota Fiscal de combustíveis para a SEFAZ conforme NT 2012/003.
>
A configuração ‘LF NE 1809 – Controle das informações de Combustíveis na NFe’ deverá estar parametrizada como “Bloquear” ou “Avisar”:
Na configuração ‘LF GE 1697 – TG Produto ANP – Agência Nacional do Petróleo’ deverá estar informada uma TG que possua o material a ser utilizado na nota informado com seu Código ANP:
Na tela de categoria informar o código ANP:
Dentro da categoria informar os materiais que se enquadram neste código:
Na configuração ‘LF GE 1698 – TG Operações com Combustíveis e Solventes’ deve ser informada uma TG que possua os Tipos de Operações utilizados para cadastrar as Notas Fiscais de combustíveis:
Cadastrar uma Nota Fiscal utilizando o material e o tipo de operação informados nas TGs.
O Código ANP será apresentado no XML na tag <cProdANP>. Na tag <xProd> será apresentada a descrição do material conforme seu cadastro e/ou respeitando a configuração ‘LF GE – 2285 – Descrição do Material parametrizável nos Arquivos Legais’.
Como gerar o código CODIF no XML da NFe?
Este código deverá ser informado apenas quando a UF utilizar o CODIF (Sistema de Controle do Diferimento do Imposto nas Operações com AEAC - Álcool Etílico Anidro Combustível) conforme o Decreto n. 13.541/2012.
As configurações de combustível deverão estar parametrizadas conforme o item anterior do manual (Como proceder para enviar uma Nota Fiscal Eletrônica de combustíveis).
Na Nota Fiscal de Saída deverá ser informado na guia Complementar o campo ‘Nº Formulário de Segurança’. Para as notas de venda de combustível é obrigatória a impressão do DANFE em papel moeda, o qual possui o Nº do Formulário de Segurança. Este código do papel moeda deverá ser informado neste campo da Nota Fiscal.
Na tela dos itens da Nota Fiscal deverá ser informado por item o número da autorização do CODIF. Este código é o número de autorização da venda. O usuário deverá realizar a consulta para ver se o cliente pode ou não retirar o combustível na quantidade desejada, para atender os Decretos n. 13.541/2012 e 13.549, de 27 de dezembro de 2012, referente à circulação de Álcool Etílico Anidro Combustível – AEAC no estado do Mato Grosso do Sul.
Na tag <CODIF> será apresentado o código CODIF informado nos itens da Nota Fiscal. Na tag <obsCont xCampo> será apresentada a informação fixa ‘Formulário Segurança’. E na tag <xTexto> será apresentado o número do papel moeda informado na guia Complemetar da Nota para a impressão do DANFE.
Para realizar a impressão destas informações no DANFE foram disponibilizadas as variáveis: <!$MG_formulario_seguranca> para a impressão do código do formulário e a variáveis <!$MG_i_codigo_codif> para a impressão do código CODIF dos itens.
Como será apresentado ‘Tipo Frete’ no XML das Notas Fiscais?
Quando na Nota Fiscal estiver informado no campo ‘Tipo do frete’ igual a “1 Emitente (CIF)”, no XML gerado será apresentada a tag <modFrete> igual a “0” e na tag <vFrete> o valor do frete informado na nota. (Notas de Entrada e Notas de Saída).
Quando na Nota de Entrada estiver informado no campo ‘Tipo do frete’ igual a “2 Destinatário (FOB)”, no XML gerado será apresentada a tag <modFrete> igual a “1” e na tag <vFrete> o valor do frete informado na nota será zerado.
Caso seja uma Nota Fiscal de Saída o valor do frete informado na nota será apresentado na tag <vFrete>:
Como imprimir a observação referente ao SINIEF 13/2012 abaixo da descrição de cada item do DANFE e/ou nas 'Informações Complementares’ do DANFE?
Caso o usuário desejar imprimir a observação referente ao SINIEF logo abaixo da descrição dos itens, deverá utilizar um modelo de relatório que possua a variável <!$MG_i_obs_sinief>.
Caso o usuário desejar imprimir a observação referente ao SINIEF nas Informações Complementares do DANFE deverá cadastrar no programa Cadastro de Informações para Impressão do DANFE a ‘Informação’ igual a “SINIEF” e utilizar um modelo de relatório que possuam as variáveis <!$MG_observacao_pagina_1> e <!$MG_observacao_pagina_2>.
Como gerar e enviar XML da NFe Confirmada?
Menu: Fiscal>NFe>Rotinas>Gerar e Enviar XML da NFe
Este programa irá gravar e/ou enviar o arquivo “procNFe” no caminho informado no campo “Caminho gravação” e irá enviar o e-mail para o contato zero de cada um dos clientes da notas. Será exibido um relatório de erros com as empresas que não possuem e-mail no contato zero e dos arquivos proc que tenham sido gerados com erro. Irá buscar o código da NFe considerando o ‘0’ na frente para buscar o XML de Envio corretamente.
Caso seja selecionada a opção ‘Enviar o e-mail somente quando o cliente e a transportadora possuírem e-mail cadastrado no contato’: somente será feito o envio de e-mail se o cliente e a transportadora possuírem e-mail cadastrado no contato, caso contrário o e-mail será enviado somente à empresa que possuir o e-mail cadastrado, seja ela cliente ou transportadora.
Caso necessite gerar o arquivo ProcNFe para as notas antigas, basta acessar o programa Gerar e Enviar XML da NFe, selecionar a nota desejada e o arquivo será gerado no caminho indicado na tela do programa.
Observação: sempre que for gerada esta rotina será gerado o arquivo ProcNFe. Caso já exista, será sobrescrito.
Caso o usuário selecionar uma nota que já possui o XML no caminho indicado será apresentada uma mensagem, perguntando o que deseja fazer:
"Arquivo da nota fiscal XXX já existente no caminho especificado. Deseja criar novamente?"
[Versão221107 1]Foi desenvolvida na rotina "Gerar e Enviar XML" uma funcionalidade para avaliar se existem as informações da tabelas complementares da nota fiscal (FACITDEL e FACOMDEL) e tem informado o XML de Envio e o XML de Retorno na tabela FAGERNFE. Nessa alteração, caso não tenha uma dessas informações, o programa irá recriá-las conforme necessidade.
Como subtotalizar os itens na NFe por variação de CST, CFOP, ou Alíquota de ICMS?
Para atender a legislação que obriga a subtotalização por variação de CST, CFOP, ou Alíquota de ICMS na Nota Fiscal Eletrônica deverá ser parametrizada a configuração ‘LF NE 2512 – Subtotalização na NF-e’ na qual poderá ser escolhida uma das opções: "Nenhum", "1 - Alíquota ICMS", "2 – CST", "3 – CFOP".
No XML da Nota Fiscal Eletrônica na tag <InfCpl> será gerada a observação com os subtotais, logo após as demais observações da nota, conforme a parametrização da configuração. Na impressão do DANFE para ordenar e imprimir os subtotais entre os itens, respeitando a configuração, devem ser utilizadas as variáveis merge: <!$MG_sub_valor_total>, <!$MG_sub_base_icms>, <!$MG_sub_valor_icms>, <!$MG_sub_valor_ipi>, <!$MG_sub_base_st> e <!$MG_sub_valor_st>. Para controlar a impressão do subtotal foi disponibilizado a variável <!$MGIF_gerar_subtotal>.
Importante: caso seja utilizada a configuração 'FA NF 1244 - Selecionar ordenação na impressão dos itens' a mesma será respeitada para ordem os itens, conforme a parametrização escolhida no momento da impressão do DANFE. Assim, esta ordenará os itens e a 2512 subtotalizará os mesmos conforme a parametrização.
Como emitir NFe de Exportação com “Drawback”?
O regime aduaneiro especial de drawback, instituído em 1966 pelo Decreto Lei nº 37, de 21/11/66, consiste na suspensão ou eliminação de tributos incidentes sobre insumos importados para utilização em produto exportado. O mecanismo funciona como um incentivo às exportações, pois reduz os custos de produção de produtos exportáveis, tornando-os mais competitivos no mercado internacional.
Para a utilização de Drawback na exportação direta, é necessário marcar a configuração de tipo de operação “Operação com Drawback, necessário informar nº do Ato Concessório na Nfe (NT 2013/005) - #172”.
Ao criar a Nota Fiscal de Exportação, é necessário informar o número de drawback de cada item exportado.
Ao enviar a nota fiscal para a SEFAZ, será gerada a tag <nDraw> com o número de Drawback cadastrado em cada item.
Para a utilização de Drawback na exportação indireta, onde o exportador é o intermediário do processo, é necessário marcar tanto a configuração “Operação com Drawback, necessário informar nº do Ato Concessório na Nfe (NT 2013/005) - #172”, quanto a configuração “Exportação Indireta, necessário informar Registro de Exportação na Nfe - #173”.
O intermediário deve possuir uma entrada do produto a ser exportado, que deve ser vinculado à NFe no momento da exportação.
Ao criar a Nota Fiscal de Exportação, é necessário informar tanto o número de Drawback quanto o Registro de Exportação de cada item.
A entrada do produto exportado deve ser vinculada manualmente através dos campos Série Referência, Nota Referência e Fornecedor, da guia Complementar da Nota Fiscal.
Ao enviar a nota fiscal para a sefaz, serão geradas as seguintes tags:
• <refNfe> no cabeçalho da nota, com a chave da nota referenciada de entrada informada na exportação. • <nDraw> com o número de Drawback cadastrado em cada item. • <nRE> com o número do Registro de Exportação em cada item • <chNFe> com a chave da entrada referenciada • <qExport> com a quantidade comercial de cada item
Como gerar CEST na NFe?
Para atender a Nota técnica 2015.003 deverá ser gerado a TAG do CEST (Código Especificador da Substituição Tributária) quando a NFe possuir substituição tributária.
O CEST é composto por 7 (sete) dígitos, sendo que:
I – o primeiro e o segundo correspondem ao segmento da mercadoria ou bem;
II – o terceiro ao quinto correspondem ao item de um segmento de mercadoria ou bem;
III – o sexto e o sétimo correspondem à especificação do item.
Informar a data inicial da NT na configuração “LF – NE – 2593 - Alterações da NT 2015.003 válidas a partir de”.
O CEST poderá ser cadastrado nos parâmetros fiscais do cadastro de materiais e na NCM.
A tag do CEST sempre será gerada quando houver valor informado no campo ‘CEST’ e a configuração “2593” estiver parametrizada, mas somente é obrigatória quando a nota possuir ST e a NCM do material estiver contida no anexo disponibilizado pelo governo no site: www.confaz.fazenda.gov.br/anexo-i.pdf.
A busca do código do CEST é a seguinte: Primeiro busca o código do parâmetro material e caso não tiver informação, busca do cadastro da NCM.
Como gerar Enquadramento de IPI na NFe?
No Tipo de Operação, há o campo “Enquadramento de IPI”, onde é possível informar o código do enquadramento do IPI. Para verificar as opções disponíveis de enquadramento de IPI conforme a combinação de Incidência e Complemento de IPI, basta dar um zoom no campo.
Zoom no campo “Enquadramento de IPI”:
Quando no tipo de operação a incidência de IPI for “Usar regra” ou o campo “enquadramento de IPI” estiver branco, irá buscar o código do enquadramento na regra fiscal.
Caso o código de enquadramento não esteja informado no Tipo de Operação, nem na regra fiscal, fará a busca automática do código conforme a incidência e complemento do IPI. O código do enquadramento de IPI poderá ser visualizado na tela do imposto movimento.
No XML da Nota Fiscal irá imprimir o código de enquadramento de IPI na tag <cEnq>.
Como descontar o FUNRURAL da NFe de Entrada?
Para atender a emissão de Notas Fiscais Eletrônicas que possuam valor de FUNRURAL, passa a ser gerado o XML de envio com o valor deste imposto na tag <vDesc> sempre que for uma Nota Fiscal de Entrada de emissão própria e o Tipo de Operação informado na mesma estiver cadastrado na TG da configuração 'CO GE 1528 – TG Tipo Operação que desconsidera o Desconto/Funrural'.
Tipo de Operação com percentual de FUNRURAL
No total da nota é descontado o valor de FUNRURAL
No imposto movimento verifica-se o cálculo
Valor identificado no XML
Como é gerada a Unidade de Medida COMEX na NFe Exportação?
Com o objetivo de atender a NT 2016/001, referente à impressão da unidade de medida em Notas Fiscais de Exportação, ao realizar a geração da NFe será validado no Cadastro da Unidade de Medida o campo ‘Uni. Medida COMEX’.
1) A primeira busca irá verificar se a Nota Fiscal possui TG informada:
a) se o material informado na nota estiver na TG, verifica a 'Unidade de Medida' da TG, e busca do cadastro de medida desta unidade o conteúdo do campo ‘Uni.Medida COMEX’. Se não tiver esta informação, então busca a ‘Unidade de Medida’ da TG;
b) se o material não estiver na TG, busca a 'Unidade de Medida' do movimento, e deste buscará a informação do campo ‘Uni.Medida COMEX’. Se não existir conteúdo neste campo, então busca 'Unidade de Medida' do movimento.
2) Se não tiver uma TG informada na Nota Fiscal: verifica a 'Unidade de Medida' do movimento, e busca o conteúdo do campo ‘Uni.Medida COMEX’. Caso não existir informação neste campo, então busca a 'Unidade de Medida' do movimento.
Lembrando que esta regra será aplicada somente para as Notas Fiscais de Exportação (CFOP iniciado em 7).
Configuração através da Uni.Medida COMEX
Cadastro do Material
Nota de Exportação
No XML as tags <uCom> e <uTrib>
A variável de unidade de medida convertida é <!$MG_i_unidade_convertida>. Desta forma, na impressão buscará a informação do campo ‘Uni.Medida Comex’ da unidade de medida do material.
Configuração através de TG
Na nota fiscal deve ser informada a TG
No XML as tags <uCom> e <uTrib>
É possível utilizar a Unidade de Medida COMEX para notas dentro do País?
Para parametrizar a tag ‘UTrib’ referente a Unidade de Medida COMEX informada no cadastro de Unidade de Medidas ou cadastro de NCM, é necessário que seja marcada a configuração de TO “Gera xml da NFe com Unidade de Medida COMEX - #197”, ou nota com CFOP iniciada em 7 (esta configuração foi criada caso cliente tenha necessidade de tratamento para cfops que não iniciam em 7, para cfops iniciadas em 7 não há necessidade de marcar a configuração).
Como gerar o as tags <obsCont xCampo="Vendedor"> e <obsCont xCampo="VendaAgenciada">?
Existem duas configurações para a geração destas Tags:
LF - NE - 3051 - Gerar informações do representante na NFe
Com esta configuração marcada, serão gerados no XML da NFe, no grupo <obsCont>, as seguintes informações, conforme regras:
xcampo=”Vendedor” – Texto fixo. Será gerado quando a nota fiscal de saída possuir um representante informado no campo "Representante".
xTexto: CNPJ ou CPF do representante principal da nota.
xcampo-“VendaAgenciada” – Texto fixo. Será gerado quando o cliente da nota for diferente do Representante.
xTexto: CNPJ ou CPF do representante principal da nota.
LF - NE - 3089 - Gerar informações do Responsável no XML da NFe
Com essa nova configuração marcada, o XML da NFe, grupo <obsCont> serão gerados conforme a seguinte regra:
xcampo=”Vendedor” – Texto fixo. Será gerado quando a nota fiscal de saída possuir um Pedido vinculado e, este Pedido por sua vez estiver vinculado a uma Oportunidade, e esta Oportunidade possuir uma empresa informada no campo “Vendedor”.
xTexto: CNPJ ou CPF do “Vendedor” da Oportunidade vinculado ao pedido da nota.
xcampo-“VendaAgenciada” – Texto fixo. Será gerado quando o cliente da nota fiscal possuir o campo ‘Responsável’ preenchido com algum código de empresa.
xTexto: CNPJ ou CPF da empresa informada no campo ‘Responsável’.
Cadastro do Vendedor
Cadastro do Cliente com o campo Responsável informado
Vendedor informado na Oportunidade
É gerado o Pedido para a Oportunidade
O pedido é efetivado, gerando a nota fiscal
Vendedor – CNPJ do vendedor informado na oportunidade
Venda Agenciada – CNPJ do responsável informado no cadastro do cliente
Obs: É necessário desmarcar a configuração 'LF - NE - 3051 - Gerar informações do representante na NFe' para habilitar essa funcionalidade.
Quando será gerada a tag <IE> do grupo entrega do XML?
A tag <IE> do grupo entrega será gerada apenas quando as UFs do Emitente, Destinatário e do Endereço de Entrega forem as mesmas.
Unidade de Negócio RS
Cliente RS
Entrega RS
Com todas as UFs iguais, gera a IE do endereço de entrega
Como gerar o grupo <procRef> no XML?
Através da NT 2012/003, tornou-se possível enviar no XML as tags do grupo <procRef>, onde a tag <nProc> consiste no identificador do processo e a tag <indProc> no identificador da origem do processo.
Para que seja possível gerar essas tags no XML, foi disponibilizada a configuração 'LF - NF - 3124 - TG de Empresas para gerar no XML as tags procRef', onde deve ser informada uma TG com as seguintes opções marcadas:
Tipo - Empresa
Utiliza Categorias
Código Único
Varia por Empresa
Nessa TG, devem ser cadastrados os dados do procRef que será buscado no XML. Caso exista mais de um registro para a empresa, o sistema sempre pegará o último registro encontrado para o cliente da nota fiscal e, caso não encontre, não gerará as tags, seguindo o funcionamento padrão.
Desta forma, quando as empresas contidas nessa TG forem ‘Cliente’ de uma nota fiscal, o XML terá o sub grupo <procRef> gerado com o seguinte conteúdo:
• nProc = Descrição (podem ser considerados até 60 caracteres)
• indProc = Categoria (será considerado o primeiro caractere da categoria)
- As categorias, precisam ser cadastradas da seguinte forma:
- Na coluna 'Empresa deve ser informado o cliente da nota que necessite do grupo de tags <procRef>.
- Na 'Categoria' deve ser informado o conteúdo da tag <indProc>, no caso 0, 1, 2, 3 ou 9. Categorias diferentes podem causar rejeição na NFe.
- Na 'Descrição' deve ser informado o conteúdo da tag <nProc>, o qual pode ser uma descrição “livre” até 60 caracteres.
Como será a geração do XML:
- Ao gerar o XML da NFe, o sistema avalia se existe uma TG informada na configuração 'LF - NF - 3124 - TG de Empresas para gerar no XML as tags procRef'. Existindo TG, o sistema avalia se o cliente da nota está contido nessa TG. Se não estiver, o XML é gerado sem o grupo. Mas, se o cliente estiver nessa TG, gera o sub grupo <procRef> considerando as informações respectivas da TG e empresa (cliente).
Na criação da nota fiscal, não há necessidade de intervenção do usuário. Também nesse é necessário que a TG esteja informada na capa da nota fiscal. Nesse exemplo, a TG da configuração LF - NF - 3124 é '151' e a nota fiscal possui a TG '1' informada para outra finalidade.
Havendo mais de uma 'Categoria' informada na TG para o mesmo cliente. Será utilizada a Categoria de maior valor, para a geração do XML.
Como realizar o cancelamento extemporâneo da NFe Minas Gerais?
A Portaria SAIF nº 11, publicada no Diário Oficial de Minas Gerais, determina os procedimentos para cancelamento extemporâneo de uma NF-e. Esta Portaria complementa o Decreto Estadual Decreto nº 46.261, que tornou a legislação mineira mais severa no que diz respeito ao cancelamento de NF-e. Para cancelar uma NF-e entre 24 horas e até 168 horas após a Autorização de Uso o emitente deverá utilizar o Sistema Integrado de Administração da Receita Estadual (SIARE), disponível na página da SEFAZ, e solicitar o cancelamento extemporâneo.
O cancelamento da NF-e antes de decorridas 24 horas da concessão da Autorização de uso poderá ser solicitado pelo emitente da NF-e normalmente, desde que não tenha havido a circulação da mercadoria ou a prestação de serviço. Após o prazo de 168 horas contado a partir da concessão da Autorização de Uso da NF-e para a qual não ocorreu a operação ou prestação, o emitente deve pagar uma multa de 20% do valor da operação ou da prestação ao Fisco.
Passos para realizar o cancelamento extemporâneo de NF-e via SIARE
O contribuinte deverá logar no SIARE e acessar o Menu NF-e > Solicitar Cancelamento Extemporâneo. Em seguida, deverá preencher o CNPJ ou Inscrição Estadual do estabelecimento emitente da NF-e. No próximo passo deverá ser informada a chave de acesso da NF-e que será cancelada e a justificativa pela perda do prazo legal e clicar em continuar. Finalmente será exibida a mensagem de sucesso e gerado o protocolo autorizando a transmissão desse cancelamento.
Concluída essa etapa o contribuinte deverá transmitir o cancelamento utilizando a funcionalidade de cancelamento disponível no sistema emissor de NF-e adotado pela empresa da mesma forma como se fosse transmitir o cancelamento de uma nota dentro do prazo legal (procedimento idêntico ao cancelamento de NF-e dentro de 24 Horas).
No CIGAM, será analisada se a Nota Fiscal emitida tem a Unidade de Negócio igual a “MG” (Minas Gerais), e caso a mesma tenha transcorrido o tempo legal para cancelamento normal, será então aberta a tela onde o usuário deverá informar o protocolo fornecido no site do SIARE.
Ao informar o protocolo e confirmar a Nota Fiscal será cancelada no CIGAM.
Como realizar o cancelamento extemporâneo da NFe dos demais Estados que utilizam este evento?
O CIGAM passa a permitir o cancelamento extemporâneo (cancelamento de Notas Confirmadas a mais de 24 horas), independente da UF, mediante parametrização no Cadastro de Serviços da NFe.
No cadastro de serviços na guia do Estado emitente selecionar a opção ‘Permite cancelamento extemporâneo’. Lembrando que é necessário que o Estado possua este serviço/evento.
Quando esta opção estiver marcada:
- Ao cancelar uma NFe, será verificado se o tempo de emissão da NFe (data/hora) é superior a quantidade de horas informada na config ‘LF NE 2031 - Não permitir o cancelamento da NFe com mais de’, se for superior será aberta uma tela solicitando o nº do Protocolo concedido pela SEFAZ para realizar o cancelamento extemporâneo.
OBS: Esse cancelamento está vinculado a config 2031. Existem Estados que não exigem o protocolo, por isso para alguns Estados o Protocolo não será exigido. Ex: MG é um Estado que exige, já SP não. Por isso deixamos a "validação" para a própria Sefaz.
Como Fazer Conversão de Unidade de Medida na Nota Fiscal de Saída?
O fluxo da conversão de unidade de medida se inicia com o material em estoque. Esse material está cadastrado com determinada Unidade de Medida. Ocorre que para alguns materiais ou notas fiscais, existe a necessidade de realizar a conversão da unidade de medida. É nesse momento que se realiza o cadastro da TG de Conversão de Unidade de Medida. Essa conversão impacta tanto na impressão do DANFE quanto na geração do XML.
Configurações Envolvidas
GE - TG - 450 - TG padrão para N.F.S. e GE - TG - 452 - TG padrão para Pedidos/Orçamentos
Essas configurações não precisam obrigatoriamente estarem cadastradas para o correto funcionamento da conversão de unidade. Elas são facilitadoras, pois estando informadas, o usuário não precisa informar a TG manualmente na nota fiscal ou no pedido.
FA - GE - 1203 - Sugerir quantidade informada no conversor da TG
Estando esta configuração marcada, não será realizado o processo de conversão de unidade de medida. No momento da criação da nota será sugerido no campo Quantidade, o fator de conversão informado na TG.
Cadastro da TG
O cadastro da é realizado no seguinte menu: Utilidades/Diversos > Parâmetros > TG - Tecnologia de Grupo > Cadastro de TG.
Obrigatoriamente precisa ser uma TG de Tipo = Item.
No botão 'Elementos', deverão ser cadastrados os materiais que terão conversão de unidade de medida.
No botão 'Complemento' de cada material cadastrado na TG devem ser informados os campos: 'Unidade Medida' e 'Conversor'. No campo 'Unidade de Medida', informar a unidade para a qual o material será convertido. No campo 'Conversor', informar o fator de conversão do material. A conversão ocorre por multiplicação direta da quantidade informada na nota fiscal pelo fator de conversão. Neste exemplo, o material está cadastrado em Unidades e será convertido para Pacotes. Vamos imaginar que cada pacote terá duas unidades. Sendo assim o fator de conversão será 0,5.
Criando a Nota Fiscal de Saída
O campo TG da nota fiscal de saída deve estar informada. Pode ser utilizada a configuração 'GE - TG - 450 - TG padrão para N.F.S.' ou por digitação manual.
No nosso exemplo, ao informar a quantidade de 10 unidades, o sistema verifica o fator de conversão 0,5 e realiza a multiplicação. Teremos assim uma conversão para 5 Pacotes.
Impressão do DANFE
Para a impressão do DANFE temos a possibilidade de imprimir a quantidade e valor do item respeitando os valores convertidos. Para isso, serão utilizadas as seguintes variáveis:
i_unidade_convertida
i_quantidade_convertida
i_preco_convertido
Entretanto essas variáveis funcionam também para materiais que não possuírem conversão. Desta forma não existe a necessidade de haverem dois modelos de relatórios para esse tipo de impressão.
Havendo a necessidade de ser impresso sempre pelos valores dos itens e não pela conversão, temos as seguintes variáveis disponíveis:
i_unidade
i_quantidade
i_preco_unitário
XML
São geradas as tags relativas a quantidade/valor da nota bem como as tags que indicam os valores convertidos.
Considerar a menor Unidade de Medida na tag <uTrib> do XML da nota fiscal
No cadastro do material, temos a possibilidade de inverter a geração das tags de unidade e valor. Passando a gerar na tag <uTrib> os valores calculados pela conversão de unidade de medida. Para tal, no cadastro do material, no botão 'Parâmetros', na guia 'Comercial' deve ser marcada a opção: 'Considerar a menor Unidade de Medida na tag <uTrib> do XML da nota fiscal'.
Exemplo:
Com a opção marcada, a unidade convertida passa a ser gerada na <uTrib>.
FA - GE - 1203 - Sugerir quantidade informada no conversor da TG
Com esta opção marcada, não ocorre a conversão da unidade de medida. No momento da criação do item da nota fiscal, o 'Conversor' informado na TG, será sugerido como 'Quantidade'. Para tal, a TG deve estar informada na capa da nota fiscal.
Verifica-se que a conversão de unidade de medida não ocorre.
Impressão do DANFE
O mesmo ocorre na geração do XML.
Como gerar a tag <nVol>?
Para a geração da tag <nVol> no XML da nota fiscal eletrônica, os seguintes campos precisam estar preenchidos na capa da nota fiscal:
O campo 'Frete' precisa ser diferente de 'F Sem Frete'.
Os campos 'Peso líquido' e 'Peso Bruto' precisam estar informados.
O campo 'Volume' precisa estar informado. Esse será o valor gerado na tag <nVol>.
Como o sistema controla a utilização da numeração livre para a nota fiscal?
Quando uma nota fiscal é excluída o sistema demonstra a mensagem:
'Deseja gravar a nota XXXX na numeração livre?'
Através da configuração 'FA - NF - 3138 - Na busca da numeração livre da nota, considerar sempre:' é possível escolher de qual período a numeração livre deverá ser buscada no momento da criação da nota fiscal.
Sendo as opções disponíveis:
Dia atual
01 - Dia anterior
02 - 4 Dias
03 - 7 dias
04 - 15 dias
05 - 30 dias
06 - 60 dias
Vale lembrar que o sistema sempre irá considerar o dia atual + a quantidade de dias da configuração.
Como Fazer Comprovante de Entrega na NFe?
As empresas utilizam como comprovante de entrega o “canhoto” da nota fiscal, essa NT visa instituir a comprovação digital da entrega/recebimento das mercadorias acobertadas por uma NFe, através de Eventos.
Com isso, para a NF-e, quando a entrega não estiver relacionada/vinculado à um Conhecimento de Transporte Eletrônico (CTe), foram criados os eventos abaixo, para serem gerados pela empresa emitente da NFe:
• Comprovante de Entrega da NF-e (tpEvento=110130);
• Cancelamento do Comprovante de Entrega da NF-e (tpEvento=110131).
Gerenciador de Documentos Eletrônicos
No Gerenciador de Docs Eletrônicos, no menu lateral, temos o botão ‘Comprovante Entrega’.
Estando os dados da entrega devidamente informados, ao confirmar, será demonstrada a mensagem de que o vínculo do evento com NFe foi realizado.
Para que fique de fácil visualização ao usuário, temos dois ícones diferentes dependendo da situação do comprovante de entrega. O ícone ‘vermelho’, para as notas que ainda não tenham comprovante de entrega e o ícone ‘verde’, para as notas que já possuem comprovante de entrega Confirmado.
Ao realizar a consulta completa da NFe pode-se verificar que o evento foi devidamente autorizado e vinculado.
O evento de comprovante de entrega estará disponível para as notas fiscais Confirmadas na SEFAZ. Caso seja acessado o evento para notas de outros Status, uma mensagem de aviso será disparada alertando o usuário.
Estando o comprovante de entrega Confirmado, é possível realizar o seu cancelamento. Para tal acesse no menu lateral o botão 'Comprovante Entrega'. Após acesse o botão 'Cancelar Evento'.
Será demonstrada ao usuário a mensagem de confirmação do evento.
Ao acessar a tela do Comprovante de Entrega verifica-se as movimentações que ocorreram. Bem como o ícone retorna para vermelho, indicando que a entrega não foi realizada.
Gerenciador NFe
No Gerenciador NFe, no menu de contexto (botão direito), temos o botão ‘Evento Comprovante de Entrega’.
O evento de comprovante de entrega estará disponível para as notas fiscais Confirmadas na SEFAZ. Para notas de outros Status, o botão no menu ficará desabilitado.
Estando os dados da entrega devidamente informados, ao confirmar, será demonstrada a mensagem de que o vínculo do evento com NFe foi realizado.
Para que fique de fácil visualização ao usuário, temos dois ícones diferentes dependendo da situação do comprovante de entrega. O ícone ‘vermelho’, para as notas que ainda não tenham comprovante de entrega e o ícone ‘verde’, para as notas que já possuem comprovante de entrega Confirmado.
Ao realizar a consulta completa da NFe pode-se verificar que o evento foi devidamente autorizado e vinculado.
Estando o comprovante de entrega Confirmado, é possível realizar o seu cancelamento. Para tal acesse o menu de contexto (botão direito), temos o botão ‘Evento Comprovante de Entrega’. Após acesse o botão 'Cancelar Evento'.
Será demonstrada ao usuário a mensagem de confirmação do evento.
Ao acessar a tela do Comprovante de Entrega verifica-se as movimentações que ocorreram. Bem como o ícone retorna para vermelho, indicando que a entrega não foi realizada.
Como Fazer Divergências na NFe através da rotina 'Atualiza Divergências NFe'?
Por questões técnicas alheias ao CIGAM, por vezes, ocorre divergência de status da NFe entre a base CIGAM e Secretaria da Fazenda (SEFAZ). Com a funcionalidade de divergências, o usuário passa a ser alertado bem como é sugerido pelo sistema através de tooltips, as formas de correção de cada divergência.
Divergência 1 - Nota Confirmada no CIGAM e Cancelada na SEFAZ
Para o ajuste dessa divergência, será necessário anular a nota fiscal.
Nota Fiscal de Saída
Gerenciador NFe
No botão <Erros SEFAZ> serão apresentadas todas as divergências existentes. Para a divergência 1 o usuário poderá cancelar a nota através dessa tela.
Ao final do processo a nota será asinalizada como 'Cancelado devido erro SEFAZ'.
Gerenciador de Documentos Eletrônicos
Divergência 2 - Nota Confirmada no CIGAM e inexistente na SEFAZ
Para o ajuste dessa divergência, será necessário excluir a nota fiscal.
Para tal, deverá estar marcada a configuração 'LF - NE - 2433 - Permitir modificar NFe confirmada'
Divergência 3 - Nota Cancelada no CIGAM e Confirmada na SEFAZ
Essa divergência ainda não tem tratamento pelo sistema.
Divergência 4 - Nota com Erro no CIGAM e Confirmada na SEFAZ
Como a nota está Confirmada na SEFAZ, não será permitida a sua exclusão do CIGAM. Neste caso, será necessário entrar em contato com o Suporte CIGAM, para que a nota seja ajustada de acordo como se apresenta na SEFAZ.
Atualiza Divergências NFe
Menu: Escrita Fiscal > NFe > Rotinas >
Utilize esta rotina para realizar a consulta à protocolo de todas as notas de um determinado período, a fim de localizar divergências. Caso existam divergências, serão demonstradas ao acessar o Gerenciador de Documentos Eletrônicos o Gerenciador NFe ou a respectiva nota fiscal de saída.
Observações Gerais
As notas com divergências serão listados duas vezes no Gerenciador NFe.
Como Fazer Divergências na NFe através do Gerenciador de Processos?
Por questões técnicas alheias ao CIGAM, por vezes, ocorre divergência de status da NFe entre a base CIGAM e Secretaria da Fazenda (SEFAZ).
A execução automatizada da rotina “divergências” somente irá identificar/sinalizar as notas divergentes, não irá “solucionar” de forma automática as divergências, ou seja, não serão canceladas, excluídas ou “devolvidas” notas no sistema de forma automática, essa decisão/ação será feita por cada cliente.
Tipos de divergências que estão tratadas:
• Nota ‘Confirmada’ no CIGAM e ‘Cancelada’ na SEFAZ;
• Nota ‘Confirmada’ no CIGAM e ‘Inexistente’ na SEFAZ;
• Nota com ‘Erro’ no CIGAM e ‘Confirmada’ na SEFAZ;
• Nota ‘Cancelada’ no CIGAM e ‘Confirmada’ na SEFAZ.
Menu: BPM > WorkFlow > Movimentos > Gerenciador de Processos
Além da rotina de divergências que pode ser executa manualmente, disponibilizamos a verificação através do Gerenciador de Processos, onde é possível configurar o sistema para que execute a rotina sem a necessidade de execução pelo usuário. No campo parâmetros, ao teclar <F5> será aberta a tela para informar os filtros a serem executados pelo sistema.
p_executarBatch - o campo deve estar marcado
p_processoRenoto - o campo deve estar desmarcado
Os filtros de Unidade de Negócio e Série, devem ser informados para melhor performance do processamento.
Ao final de cada processamento, será enviado o e-mail, com a relação das notas divergentes identificadas através da rotina.
Caso não seja identificada nenhuma divergência, também será enviado e-mail informando que a rotina foi executada.
O e-mail será enviado para o endereço informado na configuração 'LF - NE - 3207 - Destinatário para envio de e-mail de notas divergentes'.
Como Validar Divergências no Cancelamento da Nota Fiscal?
Para realizar a validação no momento do cancelamento da NFe, onde o usuário será informado da existência de divergência entre a base CIGAM e a SEFAZ, será necessário estar com a configuração 'FA - NF - 3224 - Validar divergências no cancelamento da nota fiscal' igual a 'Avisar' ou 'Bloquear'.
A validação irá ocorrer nas notas que possuírem o campo ‘tp_divergen_nfe' diferente de '0’.
Neste exemplo (forçamos através da manipulação dos dados) temos uma nota fiscal que está Confirmada no CIGAM, mas não consta na SEFAZ e a configuração 3224 está como bloquear.
O usuário é alertado de que precisa realizar a conferência da nota fiscal, antes de prosseguir com o seu cancelamento.
Estando a configuração 3224 como avisar, o usuário será alertado da divergência, mas poderá seguir com o cancelamento da NFe caso esteja tudo correto para este procedimento.
Como gerar a tag <finNFe> para notas fiscais de transferência?
[Versão221107 2]
Tipo de Operação de Transferência
A espécie de estoque utilizada no tipo de operação deve ter o campo 'Tipo Espécie' configurada como Transferência.
Bem como, na guia Geral, o campo 'Tipo Nota' deve ser Transferência.
Nas configurações do Tipo de Operação pode-se definir se a finalidade da nota fiscal através da configuração: 176 - Outras - Finalidade de emissão da Nfe = 1 Normal. Opções da configuração para notas de transferência:
0 - Nenhum
1 - Normal
4 - Devolução
Estando a configuração 176 como 0 - Nenhum, a tag <finNFe> será gerada com a opção 3.
Estando a configuração 176 como 1 - Normal a tag <finNFe> será gerada com a opção 1.
Importante: O sistema sempre considerará o valor dessa configuração para notas que não sejam 'Devolução' e 'Complemento', desde que a mesma esteja diferente de '0 - Nenhum'.
Como bloquear exclusão de notas por grupo de validações?
Através da configuração de sistema FA - NF - 3216 - Bloquear exclusão de notas por grupo de validações, disponibilizamos a possibilidade de limitar a exclusão de notas fiscais de saída quando houve um retorno da SEFAZ indicando rejeições com código de retorno de duplicidade e/ou comunicação. A validação será realizada exclusivamente para as notas fiscais cujo Modelo Formulário seja 55 ou 65.
Com esta configuração selecionada, será bloqueada a exclusão da nota cujo retorno esteja dentro do grupo selecionado:
Código de retorno Duplicidade: 204,344,485,539,573.
Códigos de retorno Comunicação: 217, 484, 656.
Neste exemplo, a nota fiscal em algum momento teve o Código de Retorno do Recibo atualizado com a rejeição 656. Neste caso, é importante verificar a atual situação da nota na SEFAZ, antes de realizar a sua exclusão.
Estando a configuração 3216 como Comunicação ou Todos, ao excluir esta nota fiscal é demonstrada a mensagem de bloqueio.
Caso seja realizada a conferência na SEFAZ e chegado a conclusão de que a nota pode ser excluída, o usuário que tiver acesso ao cadastro de configurações, poderá realizar a alteração da configuração para Nenhum, possibilitando desta forma, que a nota seja excluída. Para fornecer um controle adicional, os clientes que optarem por manter a configuração como "Nenhum" terão um registro de log gerado na tabela GELOGSIN. Esse registro conterá informações detalhadas das notas que se enquadram nesse código de retorno e que foram excluídas. As informações registradas incluirão o número da nota, o usuário responsável pela exclusão, a data e o horário da exclusão, além de outros dados relevantes.
Neste exemplo, a nota consta com erro de duplicidade.
Como enviar XML + DANFE + BOLETO no envio da NFe?
Partindo do ponto em que o ambiente esteja devidamente configurado para a impressão do DANFe, do Boleto Bancário e para o envio de e-mail, é possível no momento do envio da NFe para a SEFAZ que seja encaminhado em um único e-mail o DANFE, o XML e o Botelo. Para tanto, são necessárias duas configurações:
'LF - NE - 2058 - Enviar em anexo no e-mail da NFe o arquivo' = 6 XML+NF+Boleto
'LF - NE - 2948 - Enviar em anexo no e-mail da NFSe o arquivo' = 5 Bol
Observação1: Quando o boleto não estiver configurado, ou os lançamentos financeiros não gerarem boletos, o e-mail será enviado contendo o DANFE e o XML da nota em questão.
Observação2: Pode haver queda na performance no envio do e-mail.
Observação3: Esta alteração não se aplica ao Gerenciador de Documentos Eletrônicos.
Observação4: Envio de e-mail da Nota Fiscal de Serviços (NFS-e). Quando o sistema envia o e-mail da NFS-e com os anexos XML + DANFSE + Boleto, é importante observar a compatibilidade entre duas configurações.
- Recomendações:
- Para garantir o envio correto dos anexos (XML + DANFSE + Boleto) na NFS-e, não utilize a opção "0 Config 2058" na configuração 'LF - NE - 2948 - Enviar em anexo no e-mail da NFSe o arquivo' quando a LF - NE - 2058 - Enviar em anexo no e-mail da NFe o arquivo estiver com a opção "6 XML+NF+Boleto".
- Em vez disso, utilize a opção "5 – Bol" na configuração 'LF - NE - 2948 - Enviar em anexo no e-mail da NFSe o arquivo'. Essa opção foi desenvolvida especificamente para anexar o boleto no e-mail da NFS-e.
Como gerar as tags do grupo Retirada no envio da NFe?
A partir da versão [Versão250505 1], na nota fiscal de saída foi disponibilizada a geração do Grupo F - 'Identificação do Local de Retirada' no XML da NFe e NFCe conforme NT 2018.005 v1.30. Esse grupo é necessário somente quando o endereço do local de retirada da mercadoria for diferente do endereço do remetente (emissor da NFe).
Foi adicionado o campo ‘Local Retirada’ na guia 'Transporte', onde conforme necessidade, poderá ser informada uma Empresa devidamente cadastrada no CIGAM. Será do cadastro dessa Empresa que o CIGAM irá buscar as informações para gerar no XML, o ‘Grupo F - Identificação do Local de Retirada’.
Considerações Gerais
- A geração do grupo Retirada está liberada apenas para a versão XPA via Desktop.
- O campo ‘Local Retirada’ está disponibilizado também no Pedido, na guia 'Transportadora' e no Pedidos ASP no botão 'Entrega/Retirada'.
- Na impressão do pedido não temos variáveis disponíveis para a impressão dos dados do Local de Retirada.
Variáveis para a impressão no DANFE
Disponíveis para o quadro 'Dados Adicionais' do DANFE:
<!$MG_local_retirada_nome>, <!$MG_local_retirada_completo>, <!$MG_local_retirada_endereco>, <!$MG_local_retirada_numero>, <!$MG_local_retirada_complemento>, <!$MG_local_retirada_bairro>, <!$MG_local_retirada_municipio>, <!$MG_local_retirada_uf>, <!$MG_local_retirada_cep> e <!$MG_se_existe_local_retirada>.
Exemplo do grupo Retirada no XML
Quais rotinas não estão comtempladas nesta alteração?
Fase 2 (566433/12):
- Integrador de Pedido e Nota;
- Repetir Pedido e
- Efetivações: através do Pedido, NF Expedição, etc.
Fase 3 (558743/307)
- Pedido dos Portais e
- API Pedidos
Não escopo:
- Pedido Comércio Exterior;
- Devolução de Saída;
- Nota de Entrada e
- Cigam e10
Como gerar informações de produtos da agricultura, pecuária e produção florestal na NFe?
[Versão250505 2]
[Versão250505 3]
A versão 1.03 da NT 2024.003 prorrogou os prazos de entrada em produção e homologação, para:
• Ambiente de homologação: 01/08/2025 • Ambiente de produção: 01/10/2025
Na tela da nota fiscal de saída, disponibilizamos o botão 'Inf. Agropecuária', ele é um sub botão da 'Seta' que está ao lado direito do botão 'Histórico' no canto direito inferior da tela.
Ao acessar o botão <Inf. Agropecuária>, serão inseridas as informações para o grupo ‘Grupo ZF. Informações de Produtos da Agricultura, Pecuária e Produção Florestal’.
Quadro Defensivos Agrícolas
Número da Receita
De acordo com a nota técnica, informar o número da receita ou receituário de aplicação do defensivo. Pode ser utilizado o botão de múltiplas opções, caso haja a necessidade de informar mais de um registro.
CPF Responsável
De acordo com a nota técnica, informar o CPF do Responsável Técnico legalmente habilitado, como engenheiro agrônomo, engenheiro florestal e técnico agrícola. Informar apenas números.
Quadro Guia de Trânsito
As opções desta guia só estarão disponíveis para edição caso os campos do quadro 'Defensivos Agrícolas' não estejam preenchidos.
Tipo
Combo com as opções conforme a Nota Técnica. O valor inicial do combo é ‘Branco’.
1 - GTA - Guia de Trânsito Animal;
2 - TTA - Termo de Trânsito Animal;
3 - DTA - Documento de Transferência Animal;
4 - ATV - Autorização de Trânsito Vegetal;
5 - PTV - Permissão de Trânsito Vegetal;
6 - GTV - Guia de Trânsito Vegetal;
7 - Guia Florestal (DOF, SisFlora - PA e MT ou SIAM - MG)
UF Emissão
Informe a UF de emissão da guia. Possui zoom na tecla <F5> para a pesquisa de Estados.
Série Guia
Informar sempre que houver a série da guia.
Como ficam as tags no XML?
Quadro Defensivos Agrícolas
Quadro Guia de Trânsito
Fora do Escopo
CIGAM e10
Pedido
Efetivação de pedido
Impressão do DANFE
Como gerar as informações do País de Origem para Zona Franca de Manaus na NFe?
O Estado do Amazonas publicou em 04/11/2024 a Resolução GSEFAZ nº 41, que estabeleceu os procedimentos para o controle da entrada, em operações interestaduais, de insumos de origem estrangeiras procedentes de países signatários do Acordo Geral de Tarifas e Comércio (GATT).
Isso significa que, nas notas emitidas para o Estado do Amazonas, especificamente para a Zona Franca de Manaus precisarão ter o registro do país de origem, no grupo <infAdic>, do XML da NFe.
Configurações Necessárias
Tipo de Operação
Menu: Fiscal > Escrita Fiscal > Parâmetros > Tipos de Operações
No cadastro do Tipo de Operação, no botão 'Configurações', marcar a configuração '323 - Outras - Gerar tag do país de origem no grupo <obsCont>'.
Países
Menu: Genéricos > Cadastros > Países
No cadastro de 'Países' informar o campo 'Cód BACEN'.
Material
Menu: Suprimentos > Gestão de Materiais > Cadastros > Materiais
No cadastro do Material, guia 'Encargos', o campo 'Origem Mercadoria' deve ser ‘1-Importação Direta' ou ‘2-Importação Indireta’.
No botão 'Parâmetros', na guia 'Comercial', informar o campo 'País de Origem'.
Como fica no XML
Será gerado um único registro para cada país.
O grupo <obsCont> pode ter no máximo 10 ocorrências, em função disso, a geração está limitada à 10 registros de países diferentes.
Como gerar o grupo <retTransp> na NFe?
[Versão251103 1]
Grupo Retenção ICMS transporte
Definição do ‘Decreto n. 13.541/2012’, publicado em 21 de dezembro de 2012.
Para informar a retenção do ICMS do serviço de transporte na NFe, utilizar o Cadastro da Nota Fiscal de Saída. Através do botão de múltiplos do botão 'Frete Neg.', acessar o botão ‘ICMS Transporte’ será necessário informar os valores de retenção do ICMS do serviço de transporte para as Notas Fiscais de Saída.
Valor do serviço
Informar manualmente o valor do serviço
Alíquota
Informar manualmente o percentual (%).
Valor do ICMS
Resultado da multiplicação da ‘Base ICMS’ pela 'Alíquota’.
Tipo de Operação
O campo Zoom através da tecla de atalho <F5>, para a pesquisa de Tipos de Operação. O arquivo xml da NFe será gerado com o campo do CFOP do respectivo Tipo de Operação selecionado/informado.
Código IBGE do Município
Campo numérico de 07 posições. O usuário deve informar manualmente o código IBGE conforme tabela constante no Manual de Orientação do Contribuinte da NFe.
Esse campo demonstra o tooltip: “Código do município de ocorrência do fato gerador do ICMS do transporte. Utilizar a tabela do IBGE.”.
Exemplo do grupo gerado no xml:
Versões
Versão 221107
Versão 231002
Versão 240506
Versão 250505
Versão 251103
- ↑ >Liberado a partir da OS 712125/2.
Erro de citação: Existem marcas <ref> para um grupo chamado "Versão260504", mas nenhuma marca <references group="Versão260504"/> correspondente foi encontrada ou uma marca de fechamento </ref> está faltando


















































































































































































