LF - Como fazer - Reforma Tributária
EM CONSTRUÇÃO
Índice
- 1 Palavras-Chave
- 2 Reforma Tributária Cálculo de Impostos 4.0 Híbrido
- 3 Como o CIGAM atende a Reforma Tributária com Cálculo de Imposto 4.0?
- 3.1 Quais são as configurações envolvidas na utilização do Cálculo de Imposto 4.0 para o cálculo da Reforma Tributária?
- 3.2 Quais os Menus do Cálculo de Imposto 4.0?
- 3.3 O que são as Regras Fiscais Modelos e Personalizadas?
- 3.4 O que são as Fórmulas Modelos e Personalizadas?
- 3.5 Como fazer para que seja possível tornar Personalizada uma Regra Fiscal Modelo?
- 3.6 Como cadastrar Regras Fiscais para os impostos CBS, IBS e IS?
- 3.7 Como Fazer as Regras Fiscais por CST?
- 3.7.1 CST 000 - Tributação integral
- 3.7.2 CST 010 - Tributação com alíquotas uniformes
- 3.7.3 CST 011 - Tributação com alíquotas uniformes reduzidas
- 3.7.4 CST 200 - Alíquota reduzida
- 3.7.5 CST 220 - Alíquota fixa
- 3.7.6 CST 221 - Alíquota fixa proporcional
- 3.7.7 CST 222 - Redução de Base de Cálculo
- 3.7.8 CST 400 - Isenção
- 3.7.9 CST 410 - Imunidade e não incidência
- 3.7.10 CST 510 - Diferimento
- 3.7.11 CST 515 - Diferimento com redução de alíquota
- 3.7.12 CST 550 - Suspensão
- 3.7.13 CST 620 - Tributação Monofásica
- 3.7.14 CST 800 - Transferência de crédito
- 3.7.15 CST 810 - Ajuste de IBS na ZFM
- 3.7.16 CST 811 - Ajustes
- 3.7.17 CST 820 - Tributação em declaração de regime específico
- 3.7.18 CST 830 - Exclusão da Base de Cálculo
- 3.8 Como parametrizar e visualizar as Regras Fiscais e Relacionamentos aplicáveis aos impostos CBS/IBS e IS?
- 3.9 Como fazer para criar fórmulas?
- 3.10 Qual será a ordem de busca quanto ao percentual CBS, IBS UF e IBS Município?
- 3.11 Como criar uma vigência personalizada para os percentuais CBS, IBS UF e IBS Município?
- 3.12 Como utilizar a Classificação Fiscal Filha no Cálculo de Imposto do 4.0?
- 3.13 Como localizar uma Regra Fiscal do Cálculo de Imposto 4.0?
- 3.14 Como alterar uma Regra Fiscal do Cálculo de Imposto 4.0?
- 3.15 Como habilitar o botão Inserir Campos na Tela Cadastro de Regras Fiscais?
- 3.16 Como identificar qual Regra Fiscal foi utilizada em um determinado movimento de Nota Fiscal de Saída/Entrada, Pedido, Ordem de Compra e Pré Nota?
- 3.17 Como identificar os novos impostos na Nota Fiscal de Saída/Entrada pelo botão Impostos da capa da nota fiscal?
- 3.18 Como fazer para que uma mesma Regra Fiscal do Cálculo de Imposto 4.0 seja utilizada para operações com empresa Contribuinte e Isento/Não Contribuinte?
- 3.19 Como fazer para que uma mesma Regra Fiscal do Cálculo de Imposto 4.0 seja utilizada por movimentos de entrada e de saída?
- 3.20 Como identificar o motivo da ausência de informações dos impostos CBS, IBS e IS na conferência de impostos da Nota Fiscal de Saída/Entrada, Pedido...?
- 3.21 Quais pontos devem ser observados na rotina de Devolução ao ter calculado os impostos CBS, IBS e IS na nota fiscal que está sendo devolvida?
- 3.22 O que ocorre quando o resultado de uma fórmula é zero?
- 3.23 Como importar o XML para considerar os impostos da Reforma Tributária?
- 3.24 Por que ocorre a mensagem: "Registro encontra-se alocado: LFTMPICC"?
- 3.25 O que acontece quando a configuração LF - GE - 2257 - Bloquear alterações nas regras fiscais está ativada?
- 3.26 Como Fazer para exportar e importar Regras Fiscais e Relacionamentos de uma Base de Dados para outra?
- 4 Como fazer a Contabilização da Reforma Tributária?
- 5 Como gerar as tags da Reforma Tributária na NFSe Configurável?
- 6 Como gerar a Nota Fiscal Complementar de Impostos?
- 7 Como gerar os Eventos de Apuração IBS e CBS?
- 7.1 Eventos do Emitente da NFe - Notas de Saída
- 7.1.1 112110 - Informação de efetivo pagamento integral para liberar crédito presumido do adquirente
- 7.1.2 112120 - Importação em ALC/ZFM não convertida em isenção Emitente
- 7.1.3 112130 - Perecimento, perda, roubo ou furto durante o transporte contratado pelo fornecedor Emitente
- 7.1.4 112140 - Não ocorrência de fornecimento com pagamento antecipado
- 7.1.5 112150 - Atualização da Data de Previsão de Entrega
- 7.2 Eventos do Destinatário da NFe - Notas de Entrada
- 7.1 Eventos do Emitente da NFe - Notas de Saída
- 8 Versões
Palavras-Chave
Cálculo de Imposto 4.0.Reforma Tributária.CBS.IBS.IS.Classificações Tributárias. Regras Fiscais Reforma Tributária. Orientações sobre Regras Fiscais Reforma Tributária. Como Cadastrar Regras Fiscais da Reforma Tributária. cClassTrib. Regra Fiscal CBS. Regra Fiscal. IBS. Regra Fiscal IS. Impostos Reforma Tributária. Cálculo Híbrido. Cálculo 4.0. Gerenciador de Regras Fiscais. Gerenciador do Cálculo de Imposto.
Reforma Tributária Cálculo de Impostos 4.0 Híbrido
O Cálculo de Imposto 4.0 é uma funcionalidade do ERP CIGAM desenvolvida para atender às exigências da Reforma Tributária, automatizando o cálculo dos novos tributos: CBS, IBS e IS.
Durante o período de transição, da Reforma Tributária, o sistema operará com o cálculo de imposto Híbrido. Os tributos que antecedem a reforma tributária (ICMS, IPI, PIS...) continuam sendo processados como sempre foram, portanto não há alterações a serem feitas em suas parametrizações, enquanto os novos tributos (CBS, IBS e IS) são calculados pelo método do Cálculo de Imposto 4.0.
Para facilitar a parametrização do Cálculo 4.0 foi disponibilizado uma nova metodologia de cadastro da Regra Fiscal. Com o objetivo de acelerar o processo de criação das novas Regras Fiscais o sistema disponibiliza regras fiscais modelo pré-definidas, além da possibilidade de criar regras fiscais personalizadas, conforme as necessidades de cada operação. Também são oferecidas fórmulas modelo e personalizadas, permitindo maior flexibilidade no cálculo dos tributos. Esses recursos proporcionam mais agilidade, precisão e conformidade fiscal, minimizando erros manuais na emissão de documentos.
Como o CIGAM atende a Reforma Tributária com Cálculo de Imposto 4.0?
O Cálculo de Imposto 4.0 é uma funcionalidade do ERP CIGAM que moderniza e automatiza o processo de cálculo de impostos, atendendo às exigências da legislação fiscal brasileira, no contexto da Reforma Tributária. Essa ferramenta permite calcular automaticamente impostos como CBS, IBS e IS. Permitindo a formulação do cálculo de imposto por expressão, garantido maior agilidade, precisão e conformidade na emissão de documentos fiscais, reduzindo erros manuais e otimizando o atendimento às obrigações fiscais.
Quais são as configurações envolvidas na utilização do Cálculo de Imposto 4.0 para o cálculo da Reforma Tributária?
* LF - GE - 3261 - Ativar cálculos para atendimento da Reforma Tributária deve estar marcada, sendo que sua aplicação pode variar conforme a Unidade de Negócio.
* FA - NF - 3280 - Gerar Tags configuráveis na geração do XML deve estar marcada para que sejam geradas as tags relativas aos impostos do cálculo 4.0 no xml de envio para a SEFAZ. Caso desmarcada, o xml será gerado sem os impostos do cálculo 4.0, ainda que os valores estejam calculados nas notas fiscais de saída.
* GE - VC - 990 - Versão de cálculo de impostos deve estar igual a 1.
* CO - GE - 2982 - Versão do módulo de Compras deve estar igual a "2.0".
Quais os Menus do Cálculo de Imposto 4.0?
Fiscal > Escrita Fiscal > Parâmetros > Cálculo Impostos 4.0:
- Cadastro de Observações
- Gerenciador Cálculo Imposto
- Gerenciador de Fórmulas
- Gerenciador de Vigências de Campos
Fiscal > Escrita Fiscal > Rotinas > Operacionais > Cálculo Impostos 4.0:
- Exportar Regras Fiscais
- Importar Regras Fiscais
O que são as Regras Fiscais Modelos e Personalizadas?
As Regras Fiscais Modelos são Regras Fiscais disponibilizadas na tela de Gerenciador Cálculo Imposto, são disponibilizadas ao selecionar a opção Modelos em Tipo Visualização com base na tabela de CST e Classificações Tributárias pode ser consultada através do Portal da Conformidade Fácil da norma técnica NT 2025.002 (Versão 1.20).
Já as Regras Fiscais Personalizadas podem ser criadas vinculando as fórmulas aos impostos conforme a necessidade do cliente.
O que são as Fórmulas Modelos e Personalizadas?
As fórmulas modelos, são pré-definidas e não podem ser alteradas.
As fórmulas personalizadas são criadas com base em uma fórmula modelo ou personalizada e deve ser ajustada para atender às necessidades de cada cliente.
Como fazer para que seja possível tornar Personalizada uma Regra Fiscal Modelo?
Para que seja possível tornar Personalizada uma Regra Fiscal Modelo é necessário acessar o Gerenciador Cálculo Imposto (Escrita Fiscal/Parâmetros/Cálculo Impostos 4.0), na opção Tipo Visualização, escolher a opção ‘Modelos’. Entrar na Regra Fiscal Modelo através de F5 na Regra Fiscal, utilizar o botão Duplicar. Será necessário dar um Aceite quanto a utilização desta Regra Fiscal Modelo. Após o Aceite deverá ser informada a Descrição e a Data de Vigência Inicial da Regra que será criada, Confirmar. Será criada nova Regra Fiscal como Personalizada, onde no relacionamento estarão as NCMs de acordo com o relacionamento da Regra Fiscal modelo e de acordo com as NCMs existentes na base de dados. Caso a NCM já exista em algum Relacionamento e com a mesma combinação de campos ela não será trazida para esta nova Regra Fiscal.
Quanto ao Aceite, só será possível duplicar a Regra Fiscal Modelo se for possível o envio de e-mail com o Termo de Aceite, desta forma, é necessário que o ambiente esteja parametrizado para envio de email. Também é necessário observar que a configuração GE - AM - 338 - Opção para envio de e-mail esteja como SmtpClient, Gmail API ou OAuth.
Caso haja a necessidade de duplicar mais de uma vez a mesma Regra Fiscal modelo, é necessária duplicar da primeira vez, personalizar o Relacionamento da Regra Fiscal criada conforme necessidade (na primeira Regra Fiscal duplicada personalizar o relacionamento correspondente a Regra Fiscal com mais especificidades quanto ao relacionamento) e após duplicar novamente a Regra Fiscal modelo. Isso se faz necessário para que na segunda vez que seja duplicada a Regra Fiscal, sejam trazidas as NCMs do relacionamento novamente.
Em caso de dúvidas sobre a parametrização de e-mail consultar o manual GE - Como Fazer - Configuração de Envio de E-mail no CIGAM
Como cadastrar Regras Fiscais para os impostos CBS, IBS e IS?
A tela de cadastro de Regras Fiscais permite configurar Regras Fiscais para os impostos CBS, IBS e IS, com a possibilidade de definir expressões de cálculo utilizando fórmulas modelos ou personalizadas. O acesso a esta tela é pelo Gerenciador Cálculo imposto (Escrita Fiscal/Parâmetros/Cálculo Impostos 4.0), através de F5 numa Regra já existente, ou através do botão 'Incluir Regra'.
Botão Observações: É possível vincular observações previamente cadastradas, classificando-as como: "Observação", "Registro" ou "Texto Legal".
Botão Regras Filhas: Uma regra fiscal pode ser vinculada a outra por meio do preenchimento do campo ‘Regra Fiscal Base’. Ao realizar essa vinculação, a regra atual passa a ser considerada uma regra filha, permitindo a edição apenas dos campos de percentuais, enquanto os demais campos são herdados da regra pai. A regra filha também pode conter relacionamentos específicos.
Botão Duplicar: Uma regra fiscal pode ser duplicada, criando-se uma nova regra com as mesmas parametrizações da original. Isso permite alterar apenas os valores necessários, sem a necessidade de preencher novamente todos os campos.
Opcionalmente, é possível marcar a opção ‘Duplicar Relacionamentos’ e definir a ‘Data de Vigência Inicial’, permitindo que a nova regra entre em vigor em uma data futura. Esta funcionalidade desativa a Regra Fiscal duplicada a partir da Data de Vigência informada. Os Relacionamentos da Regra Fiscal original não poderão ser ativados novamente (após definida uma Data de Vigência Final).
Botão Histórico: Para acompanhar as alterações na regra fiscal, acesse a guia Dados Legais, onde as modificações são registradas automaticamente. Caso seja necessário anular uma alteração, clique em Anular para mover o registro para a guia Dados Alteração. Se desejar reverter a anulação, utilize o botão Restaurar para retornar o registro à guia anterior.
Para realizar o Cadastro de uma nova Regra Fiscal no Cálculo de Imposto 4.0, no “Gerenciador de Regras Fiscais”, seguir os passos abaixo:
- Clique no Botão “Incluir Regra”;
- Insira uma descrição para a nova Regra Fiscal;
- Se posicione no Imposto que pretende adicionar (CBS/IBS/IS);
- Clique no Botão “Inserir Campos”;
- Selecione (marque) os campos desejados (os campos encontram-se segmentados por grupos);
- Clique no Botão “Confirmar” para adicionar os campos na Regra Fiscal;
Com os campos inseridos, siga com as parametrizações:
- CST: Selecione a CST da Operação
- Código Classificação Tributária: Selecione o Código da Classificação Tributária de acordo com o CST informado.
- Base: Selecione (através do Zoom “F5”) a Fórmula referente a Base de Cálculo do Imposto.
- Percentual: Informe o percentual do Imposto
- Valor: Selecione (através do Zoom “F5”) a Fórmula referente ao Valor do Imposto.
Após concluir a operação de criação da Regra Fiscal, é necessário informar os Relacionamentos (Operações em que a Regra Fiscal será aplicada).Para incluir o primeiro relacionamento, pressione CTRL + I (Criar). Após a inclusão inicial, utilize CTRL + M (Modificar) para alterar ou adicionar novos relacionamentos.
Como Fazer as Regras Fiscais por CST?
CST 000 - Tributação integral
Parametrização básica da Regra Fiscal com CST 000 - Tributação Integral.
| Campo | Valor |
|---|---|
| Valor Total do Item | SISTEMA - Valor Total Item (Fórmula) ou SISTEMA - Valor Total Item Faturamento Direto Veículos Novos (Fórmula) |
| Campo | Valor |
|---|---|
| CST | 000 |
| Código Classificação Tributária | Selecione a Classificação desejada |
| Base | CBS/IBS - Base (Fórmula) |
| Percentual | 0,0000% (Informe o Percentual, ou 0,00 para buscar do Gerenciador de Vigências) |
| Valor | CBS - Valor (Fórmula) |
| Campo | Valor |
|---|---|
| CST | 000 |
| Código Classificação Tributária | Selecione a Classificação desejada |
| Base | CBS/IBS - Base (Fórmula) |
| Valor | IBS - Valor Total (Fórmula) |
| Percentual UF | 0,0000% (Informe o Percentual, ou 0,00 para buscar do Gerenciador de Vigências) |
| Valor UF | IBS - Valor UF (Fórmula) |
| Percentual Município | 0,0000% (Informe o Percentual, ou 0,00 para buscar do Gerenciador de Vigências) |
| Valor Município | IBS - Valor Município (Fórmula) |
Observação:
Recomenda-se utilizar a "descrição da fórmula" como referência, uma vez que o código do campo "Id" está sujeito a variações entre diferentes ambientes.
CST 010 - Tributação com alíquotas uniformes
Em construção...
CST 011 - Tributação com alíquotas uniformes reduzidas
Em construção...
CST 200 - Alíquota reduzida
Parametrização básica da Regra Fiscal com CST 200 - Alíquota reduzida.
| Campo | Valor |
|---|---|
| Valor Total do Item | SISTEMA - Valor Total Item (Fórmula) ou SISTEMA - Valor Total Item Faturamento Direto Veículos Novos (Fórmula) |
| Campo | Valor |
|---|---|
| CST | 200 |
| Código Classificação Tributária | Selecione a Classificação desejada |
| Base | CBS/IBS - Base (Fórmula) |
| Percentual | 0,0000% (Informe o Percentual, ou 0,00 para buscar do Gerenciador de Vigências) |
| Valor | CBS - Valor Efetivo (Fórmula) |
| Redução | Informe o percentual de Redução conforme ao Cód. Classif. Tributária |
| Percentual Efetivo | CBS - Percentual Efetivo (Fórmula) |
| Campo | Valor |
|---|---|
| CST | 200 |
| Código Classificação Tributária | Selecione a Classificação desejada |
| Base | CBS/IBS - Base (Fórmula) |
| Valor | IBS - Valor Total (Fórmula) |
| Percentual UF | 0,0000% (Informe o Percentual, ou 0,00 para buscar do Gerenciador de Vigências) |
| Valor UF | IBS - Valor UF Efetivo (Fórmula) |
| Percentual Município | 0,0000% (Informe o Percentual, ou 0,00 para buscar do Gerenciador de Vigências) |
| Valor Município | IBS - Valor Município Efetivo (Fórmula) |
| Percentual Efetivo Município | IBS - Percentual Município Efetivo (Fórmula) |
| Percentual Efetivo UF | IBS - Percentual UF Efetivo (Fórmula) |
| Redução UF | Informe o percentual de Redução UF conforme ao Cód. Classif. Tributária |
| Redução Município | Informe o percentual de Redução Município conforme ao Cód. Classif. Tributária |
Observação:
Recomenda-se utilizar a "descrição da fórmula" como referência, uma vez que o código do campo "Id" está sujeito a variações entre diferentes ambientes.
CST 220 - Alíquota fixa
Em construção...
CST 221 - Alíquota fixa proporcional
Em construção...
CST 222 - Redução de Base de Cálculo
Em construção...
CST 400 - Isenção
Em construção...
CST 410 - Imunidade e não incidência
Parametrização básica da Regra Fiscal com CST 410 - Imunidade e não incidência.
| Campo | Valor |
|---|---|
| Valor Total do Item | SISTEMA - Valor Total Item (Fórmula) ou SISTEMA - Valor Total Item Faturamento Direto Veículos Novos (Fórmula) |
| Campo | Valor |
|---|---|
| CST | 410 |
| Código Classificação Tributária | Selecione a Classificação desejada |
| Campo | Valor |
|---|---|
| CST | 410 |
| Código Classificação Tributária | Selecione a Classificação desejada |
Observação:
Recomenda-se utilizar a "descrição da fórmula" como referência, uma vez que o código do campo "Id" está sujeito a variações entre diferentes ambientes.
CST 510 - Diferimento
Parametrização básica da Regra Fiscal com CST 510 - Diferimento.
| Campo | Valor |
|---|---|
| Valor Total do Item | SISTEMA - Valor Total Item (Fórmula) ou SISTEMA - Valor Total Item Faturamento Direto Veículos Novos (Fórmula) |
| Campo | Valor |
|---|---|
| CST | 510 |
| Código Classificação Tributária | Selecione a Classificação desejada |
| Base | CBS/IBS - Base (Fórmula) |
| Percentual | 0,0000% (Informe o Percentual, ou 0,00 para buscar do Gerenciador de Vigências) |
| Valor | CBS - Valor Efetivo (Fórmula) |
| Percentual Diferimento | Informe o percentual de Diferimento conforme ao Cód. Classif. Tributária |
| Valor Diferimento | CBS - Valor Diferimento (Fórmula) |
| Campo | Valor |
|---|---|
| CST | 510 |
| Código Classificação Tributária | Selecione a Classificação desejada |
| Base | CBS/IBS - Base (Fórmula) |
| Valor | IBS - Valor Total (Fórmula) |
| Percentual UF | 0,0000% (Informe o Percentual, ou 0,00 para buscar do Gerenciador de Vigências) |
| Valor UF | IBS - Valor UF Efetivo (Fórmula) |
| Percentual Município | 0,0000% (Informe o Percentual, ou 0,00 para buscar do Gerenciador de Vigências) |
| Valor Município | IBS - Valor Município Efetivo (Fórmula) |
| Valor Diferimento UF | IBS - Valor UF Diferimento (Fórmula) |
| Valor Diferimento Município | IBS - Valor Município Diferimento (Fórmula) |
| Percentual Diferimento UF | Informe o percentual de Diferimento UF conforme ao Cód. Classif. Tributária |
| Percentual Diferimento Município | Informe o percentual de Diferimento Município conforme ao Cód. Classif. Tributária |
Observação:
Recomenda-se utilizar a "descrição da fórmula" como referência, uma vez que o código do campo "Id" está sujeito a variações entre diferentes ambientes.
CST 515 - Diferimento com redução de alíquota
Parametrização básica da Regra Fiscal com CST 515 - Diferimento com redução de alíquota.
| Campo | Valor |
|---|---|
| Valor Total do Item | SISTEMA - Valor Total Item (Fórmula) ou SISTEMA - Valor Total Item Faturamento Direto Veículos Novos (Fórmula) |
| Campo | Valor |
|---|---|
| CST | 515 |
| Código Classificação Tributária | Selecione a Classificação desejada |
| Base | CBS/IBS - Base (Fórmula) |
| Percentual | 0,0000% (Informe o Percentual, ou 0,00 para buscar do Gerenciador de Vigências) |
| Redução | Informe o percentual de Redução conforme ao Cód. Classif. Tributária |
| Percentual Efetivo | CBS - Percentual Efetivo (Fórmula) |
| Percentual Diferimento | Informe o percentual de Diferimento conforme ao Cód. Classif. Tributária |
| Valor Diferimento | CBS - Valor Diferimento Efetivo (Fórmula) |
| Campo | Valor |
|---|---|
| CST | 515 |
| Código Classificação Tributária | Selecione a Classificação desejada |
| Base | CBS/IBS - Base (Fórmula) |
| Percentual UF | 0,0000% (Informe o Percentual, ou 0,00 para buscar do Gerenciador de Vigências) |
| Percentual Município | 0,0000% (Informe o Percentual, ou 0,00 para buscar do Gerenciador de Vigências) |
| Valor Diferimento | IBS - Valor Total Diferimento (Fórmula) |
| Percentual Efetivo Município | IBS - Percentual Município Efetivo (Fórmula) |
| Percentual Efetivo UF | IBS - Percentual UF Efetivo (Fórmula) |
| Valor Diferimento UF | IBS - Valor UF Diferimento Efetivo (Fórmula) |
| Valor Diferimento Município | IBS - Valor Município Diferimento Efetivo (Fórmula) |
| Redução UF | Informe o percentual de Redução UF conforme ao Cód. Classif. Tributária |
| Redução Município | Informe o percentual de Redução Município conforme ao Cód. Classif. Tributária |
| Percentual Diferimento UF | Informe o percentual de Diferimento UF conforme ao Cód. Classif. Tributária |
| Percentual Diferimento Município | Informe o percentual de Diferimento Município conforme ao Cód. Classif. Tributária |
Observação:
Recomenda-se utilizar a "descrição da fórmula" como referência, uma vez que o código do campo "Id" está sujeito a variações entre diferentes ambientes.
CST 550 - Suspensão
Parametrização básica da Regra Fiscal com CST 550 - Suspensão.
| Campo | Valor |
|---|---|
| Valor Total do Item | SISTEMA - Valor Total Item (Fórmula) ou SISTEMA - Valor Total Item Faturamento Direto Veículos Novos (Fórmula) |
| Campo | Valor |
|---|---|
| CST | 550 |
| Código Classificação Tributária | Selecione a Classificação desejada |
| Base | CBS/IBS - Base (Fórmula) |
| CST Regular | Informe o CST Regular desejada |
| Código Classificação Tributária Regular | Selecione a Classificação Trib. Regular desejada |
| Percentual Regular | 0,0000% (Informe o Percentual, ou 0,00 para buscar do Gerenciador de Vigências) |
| Percentual Efetivo Regular | CBS - Percentual Efetivo Regular (Fórmula) |
| Valor Regular | CBS - Valor Regular (Fórmula) |
| Campo | Valor |
|---|---|
| CST | 550 |
| Código Classificação Tributária | Selecione a Classificação desejada |
| Base | CBS/IBS - Base (Fórmula) |
| CST Regular | Informe o CST Regular desejada |
| Código Classificação Tributária Regular | Selecione a Classificação Trib. Regular desejada |
| Percentual UF Regular | 0,0000% (Informe o Percentual, ou 0,00 para buscar do Gerenciador de Vigências) |
| Percentual Efetivo UF Regular | IBS - Percentual UF Efetivo Regular (Fórmula) |
| Valor UF Regular | IBS - Valor UF Regular (Fórmula) |
| Percentual Município Regular | 0,0000% (Informe o Percentual, ou 0,00 para buscar do Gerenciador de Vigências) |
| Percentual Efetivo Município Regular | IBS - Percentual Município Efetivo Regular (Fórmula) |
| Valor Município Regular | IBS - Valor Município Regular (Fórmula) |
Observação:
Recomenda-se utilizar a "descrição da fórmula" como referência, uma vez que o código do campo "Id" está sujeito a variações entre diferentes ambientes.
CST 620 - Tributação Monofásica
Conforme Nota Técnica 2025.002 v.1.30 a Implementação desta CST está prevista para as seguintes datas:
- Implementação em produção a partir de 04/01/2027.
- Implementação em homologação a partir de 06/04/2026
CST 800 - Transferência de crédito
Em construção...
CST 810 - Ajuste de IBS na ZFM
Em construção...
CST 811 - Ajustes
Em construção...
CST 820 - Tributação em declaração de regime específico
Em construção...
CST 830 - Exclusão da Base de Cálculo
Em construção...
Como parametrizar e visualizar as Regras Fiscais e Relacionamentos aplicáveis aos impostos CBS/IBS e IS?
O Gerenciador Cálculo Imposto (Escrita Fiscal/Parâmetros/Cálculo Imposto 4.0) permite a parametrização e visualização de Regras Fiscais aplicáveis aos impostos CBS, IBS e IS, tanto para operações de entrada quanto de saída. É possível utilizar Regras Fiscais modelo ou personalizadas. As regras modelo estarão disponíveis para uso após serem duplicadas por meio de um Aceite, momento em que se transformarão em regras fiscais personalizadas.
É possível definir expressões de cálculo com base em fórmulas modelos ou personalizadas, além de vincular os relacionamentos. Sendo obrigatório no relacionamento o preenchimento de um dos seguintes campos: ‘Material’, ‘Código Fiscal’, ‘NCM/NBS’ ou ‘Tipo de Operação’.
Ao registrar múltiplos valores em um desses campos, ele será destacado em negrito e os demais campos múltiplos serão bloqueados.
NCM/NBS [Versão250505.b2 1]: No campo 'Tipo NCM/NBS' selecionar qual deseja incluir.
No caso da NCM, é possível informá-la de forma completa ou por partes, como Capítulo, Posição, Subposição, Item e Subitem, por exemplo: 00.00.00.0 0.
Para o NBS é possível informar de forma completa ou por partes, como Seção, Capítulo, Posição, Subposição, Item e Subitem, por exemplo: 0.00.00.00.0.0.
Exemplo: Se informar capítulo 85, valerá para todas as NCMs que iniciam com 85.
Informando o capítulo e posição, 8505, por exemplo, valerá para todas as NCMs que iniciam e assim sucessivamente.
Caso necessário incluir diversas/todas NCMs e/ou NBSs pode utilizado o botão “Selecionar”.
Se for necessário pesquisar uma NCM/NBS (ou parte dela), selecione primeiro o tipo desejado (NCM ou NBS), digite o código no campo destacado e clique no botão Selecionar abaixo. O Cigam exibirá todas as NCMs ou NBSs que correspondentes à pesquisa.
Caso deseje selecionar todas as NCMs e/ou NBSs, deixe o campo de pesquisa em branco, clique em Selecionar todos e, em seguida, em Incluir selecionados.
Observação: Os registros apresentados em cinza estão indisponíveis para seleção, uma vez que já se encontram vinculados a uma regra fiscal e a um relacionamento.
Material: Informar os materiais que são exclusivos para esta regra.
Código Fiscal: Caso, na regra fiscal atual, já utiliza Código Fiscal Pai e filhas, informar apenas Código Fiscal Pai e valerá para todas as filhas. Não é permitido informar Código Fiscal Filha.
Tipo de Operação: Para informar diversos Tipos de Operação, temos mais um facilitador. Ao clicar no Botão Selecionar, abrirá a tela para pesquisar pelo início do TO, e poderão ser selecionados de uma única vez.
No exemplo que segue, foi pesquisado as iniciais 591, após clicar no botão Selecionar Abaixo, Cigam selecionou todos os TOs com estas iniciais. Para visualizar, pode ser selecionado para que fiquem em ordem de marcados (aparecendo no topo da lista).
Também é possível configurar regras específicas considerando variáveis como: tipo de contribuinte, unidade de negócio, local de operação, UF, código do município, tipo de nota, origem da mercadoria, empresa e divisão.
É importante observar que, para a busca da regra fiscal e seu relacionamento, é utilizada uma sequência baseada em prioridade por peso. Atualmente, a ordem de peso do maior para o menor é: Material: Código Fiscal, NCM e Tipo de Operação.
A tela é composta pelos seguintes botões:
- Vigências: permite criar e visualizar os períodos de vigência das regras fiscais;
- Visualizar Regra:permite consultar e editar a regra fiscal selecionada;
- Incluir Regra: permite cadastrar uma nova regra fiscal;
- Histórico: exibe o histórico de alterações realizadas nos relacionamentos da regra fiscal.
Como fazer para criar fórmulas?
O Gerenciador de Fórmulas (Escrita Fiscal/Parâmetros/Cálculo impostos 4.0) permite a criação de expressões para o cálculo de impostos. Estarão disponíveis fórmulas modelo, que são pré-definidas e não podem ser alteradas.
No entanto, é possível "Repetir" uma fórmula modelo para criar uma nova fórmula personalizada, a qual poderá ser editada posteriormente por meio da opção "Editar Fórmula".
As fórmulas são organizadas em duas divisões: "Modelos" e "Personalizadas". No grupo "Fórmula", é exibida a expressão da fórmula selecionada.
Botão Editar Fórmula: Permite a edição das fórmulas “Personalizadas”, bem como a modificação e o teste dessas fórmulas. Já as fórmulas do tipo “Modelo” não podem ser editadas, porém é possível testá-las pressionando F5 sobre o grupo Fórmula, onde a expressão da fórmula está localizada.
Botão Repetir: Permite duplicar fórmulas do tipo "Modelo" ou "Personalizada". Para criar uma nova fórmula, selecione uma fórmula existente, clique no botão "Repetir" e preencha os campos "Descrição" e "Variável".
Importante: o campo "Variável" não deve conter números.
Após a confirmação, a tela de edição da expressão da fórmula será exibida. Nela, você encontrará operadores matemáticos básicos para compor seus cálculos: adição (+), subtração (-), divisão (/) e multiplicação (*). Também estarão disponíveis os caracteres de parênteses "(" e ")", que permitem definir a precedência e a estrutura lógica das operações.
Para inserir campos de impostos diretamente na fórmula, utilize o grupo "Imposto". Basta selecionar o campo desejado na lista e dar um duplo clique para adicioná-lo automaticamente à expressão que está sendo editada.
Após modificar a expressão, valide se a fórmula está sintaticamente correta clicando no botão "Validar". Na mesma tela, você pode consultar a fórmula modelo como referência para sua construção.
Se necessário, é possível realizar testes práticos com a fórmula através do botão "Testar Fórmula". Insira valores específicos para cada variável e clique em "Calcular" para ver o processo de cálculo detalhado e o resultado final. Após o teste, pressione "ESC" para fechar a tela de testes e clique em "Confirmar" para salvar definitivamente a fórmula personalizada.
Botão Histórico: É possível verificar as alterações realizadas nas fórmulas. Quando o campo 'Log' (checkbox) estiver marcado, isso indica que se trata de uma alteração simples, e não de uma modificação fiscal.
Fórmula: Exibe a expressão da fórmula atualmente selecionada. Para editá-la, pressione CTRL + M (modificar) e, em seguida, F5 para abrir o Editor de Fórmulas.
Qual será a ordem de busca quanto ao percentual CBS, IBS UF e IBS Município?
A ordem de busca do percentual CBS, IBS UF e IBS Município será de acordo com o que estará informado na Regra Fiscal correspondente ao movimento. Estando o percentual preenchido na Regra Fiscal, será trazido ao movimento o que estiver informado na Regra Fiscal.
Estando o percentual zerado na Regra Fiscal, será feita a busca na tabela de Gerenciador de Vigências de Campos (Escrita Fiscal/Parâmetros/Calculo Impostos 4.0). Será buscada a alíquota nesta tabela de acordo com o Imposto, a CST, a Classificação Tributária informada na Regra Fiscal e a data do movimento comparada com a vigência da alíquota informada nesta tabela.
Caso o percentual esteja informado zerado na Regra Fiscal e não seja encontrada nenhuma combinação de alíquota que atenda, não será gerado o campo de percentual no movimento. Caso não seja informado o campo de percentual na Regra Fiscal, não será feita a busca da alíquota na tabela e o movimento ficará também sem este campo.
A partir de 2027, esses percentuais poderão ser ajustados, e é nessa mesma tela que deverá ser feita a manutenção, informando o início da vigência de cada novo percentual.
Para 2026, o sistema já disponibiliza percentuais modelo, baseados na legislação atual. Caso o cliente prefira, é possível criar percentuais personalizados, conforme as necessidades específicas.
Como criar uma vigência personalizada para os percentuais CBS, IBS UF e IBS Município?
Para criar uma alíquota personalizada, basta selecionar o modelo que deseja duplicar. No exemplo que segue, será duplicado o ID 8 do IBS, para o qual será informado um novo percentual.
Observação: não é possível alterar ou excluir um percentual modelo.
Em seguida, clique no botão “Duplicar”. Será exibida uma tela e deverá informar a data de início de vigência do novo percentual, ou seja, a partir de quando passará a valer.
Acesse a área de Personalizadas e altere o percentual conforme a necessidade.
Se desejar aplicar um percentual exclusivo para uma situação específica, é possível informar uma Classificação Tributária.
Caso o campo de Classificação Tributária seja deixado em branco, o percentual será aplicado a todas as classificações vinculadas à CST 210 (conforme o exemplo).
Como utilizar a Classificação Fiscal Filha no Cálculo de Imposto do 4.0?
Inicialmente, é necessário realizar as parametrizações conforme descrito em LF - Como Fazer - Classificações Fiscais Filhas. Em seguida, no Gerenciador de Regras Fiscais, deve-se vincular o Código Fiscal Pai ao relacionamento da regra fiscal correspondente. Esse procedimento garante que, ao emitir uma nota fiscal de entrada ou saída, pedido, ordem de compra, entre outros documentos, a regra fiscal seja corretamente identificada e aplicada. Ressalta-se que o Código Fiscal Filha não pode ser incluído diretamente no relacionamento.
Por exemplo:
O material 003222 está relacionado à classificação fiscal pai.
O material 003223 está relacionado à classificação fiscal filha.
Classificação Fiscal Pai com as Classificações Fiscais Filhas vinculadas:
Gerenciador de Regra Fiscal com a Classificação Fiscal Pai vinculada ao relacionamento da regra fiscal:
Nota Fiscal de Saída
O material 003222 retorna o ID da Regra Fiscal e o ID de Relacionamento vinculado à classificação fiscal pai.
O material 003223 retorna o ID da Regra Fiscal e o ID de Relacionamento vinculado à classificação fiscal pai.
Como localizar uma Regra Fiscal do Cálculo de Imposto 4.0?
Para consultar as regras fiscais utilizadas no cálculo de imposto 4.0 de um material ou da sua classificação fiscal (NCM):
1. Acesse o Gerenciador de Regras Fiscais.
2. Utilize os filtros disponíveis para refinar a busca:
- Regra Fiscal
- Material
- Código Fiscal
3. Nos filtros avançados, também é possível filtrar por:
- Unidade de Negócio;
- Local de Operação;
- UF;
- Código do Município;
- Tipo de Nota;
- Origem da Mercadoria;
- Empresa;
- Divisão;
- NCM
- Tipo de Operação.
Como alterar uma Regra Fiscal do Cálculo de Imposto 4.0?
Através do Gerenciador de Regras Fiscais, localize a Regra Fiscal desejada, e clique no botão “Visualizar Regra” ou pressionar F5 sobre o campo ID da Regra Fiscal
Na tela de Cadastro de Regras Fiscais, se posicione sobre o “Identificador” ou sobre a “Descrição” da Regra Fiscal e clique no botão “Modificar” ou pressione as teclas “CRTL + M”.
Como habilitar o botão Inserir Campos na Tela Cadastro de Regras Fiscais?
Ao acessar a Regra Fiscal, o botão ‘Inserir Campos’ será exibido desabilitado. Ele será habilitado somente no modo de modificação. Para isso, posicione-se sobre o campo “Identificador” ou “Descrição” da Regra Fiscal e clique no botão “Modificar” ou pressione as teclas CTRL + M.
Como identificar qual Regra Fiscal foi utilizada em um determinado movimento de Nota Fiscal de Saída/Entrada, Pedido, Ordem de Compra e Pré Nota?
Para identificar qual Regra Fiscal foi utilizada em um determinado movimento como Nota Fiscal de Entrada e Saída, Pedido, Ordem de Compra, e Pré Nota, é necessário verificar os campos Id Regra Fiscal e Id Regra Fiscal 4.0, além do botão “+” ao lado, que exibe o relacionamento da Regra Fiscal 4.0 ao ser clicado.
O campo Id Regra Fiscal corresponde à regra utilizada para o cálculo dos impostos com base no sistema tributário anterior, enquanto o campo Id Regra Fiscal 4.0 refere-se à regra aplicada segundo as diretrizes da Reforma Tributária.
Na Nota Fiscal de Saída/Entrada, essas informações podem ser acessadas pelo botão Impostos Movto de cada item, sendo exibidas na tela de Conferência de Impostos. Já no Pedido, os dados estão disponíveis no menu Informações > Impostos, também apresentados na tela de Conferência.
Através do F5 é possível acessar a Regra fiscal correspondente ao ID.
Observação:
Na importação do XML via Pré Nota, as evoluções do Cálculo 4.0 estão disponíveis apenas para o método de importação = “Calculados”.
Como identificar os novos impostos na Nota Fiscal de Saída/Entrada pelo botão Impostos da capa da nota fiscal?
No botão Impostos da Nota Fiscal de Saída/Entrada foi incluída a opção Impostos Reforma Tributária, que permite visualizar os valores referentes aos novos tributos CBS, IBS e IS. A visualização pode ser feita com a opção Total ou CFOP, conforme a necessidade do usuário.
Como fazer para que uma mesma Regra Fiscal do Cálculo de Imposto 4.0 seja utilizada para operações com empresa Contribuinte e Isento/Não Contribuinte?
Para que uma Regra Fiscal do Cálculo de Imposto 4.0 seja aplicada tanto a movimentos de empresas Contribuintes quanto Isentas/Não Contribuintes, é necessário, primeiramente, avaliar se as mesmas variações atendem a ambas as situações.
A verificação se a empresa do movimento corresponde a contribuinte ou não contribuinte é feita no cadastro de empresa, campo Tipo IE.
Após essa análise, nos ‘Relacionamentos’ da regra fiscal o campo ‘Espécie’ deve ser preenchido com “Saída” e o campo ‘Tipo Contribuinte’ definido como “Ambos”, além do preenchimento dos demais campos conforme a necessidade do cenário.
Como fazer para que uma mesma Regra Fiscal do Cálculo de Imposto 4.0 seja utilizada por movimentos de entrada e de saída?
Para que uma Regra Fiscal do Cálculo de Imposto 4.0 seja utilizada tanto para movimento de entrada quanto de saída, primeiramente é necessária avaliar se as mesmas variações atenderão ambas as situações. Após essa análise, nos ‘Relacionamentos’ da regra fiscal deve ser criado um registro para campo ‘Espécie’ como “Saída” e outro como “Entrada”, além do preenchimento dos demais campos conforme a necessidade do cenário.
Como identificar o motivo da ausência de informações dos impostos CBS, IBS e IS na conferência de impostos da Nota Fiscal de Saída/Entrada, Pedido...?
Para que uma Regra Fiscal do Cálculo de Impostos 4.0 seja aplicada à Nota Fiscal de Saída/Entrada, Pedido ou outros documentos, é necessário que tenha uma Regra Fiscal no Gerenciador Cálculo Imposto com um Relacionamento que atenda a movimentação correspondente. Exemplo: Espécie Entrada, com Material X. Somente assim a Regra Fiscal será localizada conforme definido, permitindo o cálculo dos impostos CBS, IBS e IS.
Quais pontos devem ser observados na rotina de Devolução ao ter calculado os impostos CBS, IBS e IS na nota fiscal que está sendo devolvida?
Ao ter calculado os impostos CBS, IBS e IS na Nota Fiscal que está sendo devolvida e for marcada a opção ‘Buscar Incidências, Percentuais e Enquadramento IPI da Nota Fiscal de Origem’ (Devolução de Saídas) ou ‘Buscar incidências e percentuais da Nota Fiscal de origem’ (Devolução de Entradas), a incidência e o percentual dos impostos serão buscados dos movimentos da nota fiscal de origem, mas a formação da Base de Cálculo destes impostos dependerá da existência de Regra Fiscal que atenda a movimentação da nota fiscal de devolução. Nesta Regra Fiscal haverá a fórmula que será responsável pelo cálculo da Base de Cálculo destes impostos.
Caso não sejam marcadas as opções citadas, além da Base de Cálculo, a incidência e o percentual também serão trazidos conforme Regra Fiscal que atenda a movimentação da nota fiscal de devolução.
O que ocorre quando o resultado de uma fórmula é zero?
Caso o resultado de uma fórmula seja zero (0,00), esse valor não será exibido na tela de Conferência de Impostos. No entanto, se a tag é obrigatória no XML, o valor será automaticamente gerado como zero.
Como importar o XML para considerar os impostos da Reforma Tributária?
Ao importar o XML pelo Gerenciamento XML NFe/CTe (Suprimentos > Recebimento/Pré Nota > Movimentos), neste primeiro momento estará disponível apenas para a opção 'Considerar importação XML igual a': "Calculados". Ao acessar os impostos, tanto na Pré Nota quanto na Nota de Entrada gerada, será exibida a tela de Conferência de Impostos.
Observação 01: Estamos evoluindo o processo para, em breve, incluir as opções XML, Tipo de Operação e Regra Fiscal na rotina.
Observação 02: Conforme o comunicado: [COMUNICADO CIGAM 104/25] Importante – Compras 1.0 e Reforma Tributária, a configuração CO - GE - 2982 - Versão do módulo de Compras deve estar igual 2.0 para contemplar a Reforma Tributária.
Por que ocorre a mensagem: "Registro encontra-se alocado: LFTMPICC"?
Essa mensagem é exibida quando o mesmo usuário acessa a tela de Conferência de Impostos em documentos diferentes e em modo de modificação, simultaneamente, por sessões distintas do Cigam.
A situação ocorre porque o sistema não permite que a mesma tabela (LFTMPICC) seja acessada de forma concorrente pelo mesmo usuário, em mais de uma sessão. Isso garante a integridade dos dados durante o processo de modificação.
O que acontece quando a configuração LF - GE - 2257 - Bloquear alterações nas regras fiscais está ativada?
Quando a configuração LF - GE - 2257 - Bloquear alterações nas regras fiscais está ativada, o usuário não pode alterar nem incluir ou deletar as regras fiscais e as fórmulas, sendo permitido apenas visualizar as regras fiscais e fórmulas existentes.
Como Fazer para exportar e importar Regras Fiscais e Relacionamentos de uma Base de Dados para outra?
Para exportar e importar Regras Fiscais e Relacionamentos de uma Base de Dados para outra é necessário a utilização das rotinas Exportar Regras Fiscais e Relacionamentos e Importar Regras Fiscais e Relacionamentos. Elas se encontram em Escrita Fiscal/Rotinas/Operacionais/Cálculo Impostos 4.0. Para acesso a este menu é necessário que o usuário possua o direito GERENTE ESCRITA e para que seja possível a execução destas rotinas a configuração LF - GE - 2257 - Bloquear alterações nas regras fiscais deve estar desmacada.
Ao executar a rotina de Exportar Regras Fiscais e Relacionamentos, serão listadas todas Regras Fiscais da Base de dados Personalizadas.
Há a opção de Exportar Relacionamentos, caso ela esteja marcada e a data de vigência do relacionamento correspondente a regra fiscal marcada esteja vigente (presente ou futuro) o relacionamento será exportado justamente com a Regra Fiscal. Caso a opção esteja marcada, mas o relacionamento esteja vencido, somente a Regra Fiscal será exportada.
Após selecionar as Regras Fiscais a serem exportadas e confirmar, é necessário informar o caminho a serem salvos os arquivos de exportação, o caminho deve terminar em \. Exemplo: M:\teste\
Na pasta indicada, quando marcado para também exportar relacionamentos, serão exportados três arquivos com as seguintes nomenclaturas: regrasExportadas.xml, regrasExportadasRelac.xml e regrasExportadasRelacMult.xml
Ao Executar a rotina de Importar Regras Fiscais e Relacionamentos, será necessário informar o arquivo regrasExportadas.xml, quanto aos demais arquivos (caso opte por importar os relacionamentos vinculados, sistema irá encontrá-los dentro desta mesma pasta onde está o arquivo principal informado).
Após confirmar a tela com o arquivo a ser importado, serão apresentadas as Regrs Fiiscais contidas no arquivo e a situação do relacionamento vinculada a elas comparados à base de dados que está sendo realizada a importação. Somente serão importados os Relacionamentos das Regras Fiscais que estiverem com o Status ‘Relacionamentos OK'. Importante: se um dos relacionamentos não atender o Status não fica OK e os demais relacionamentos desta Regra Fiscal também não serão importados.
Motivos de não ficar OK:
- Já existe relacionamento cadastrado (na base de dados já há relacionamento com a combinação que está sendo importada, só é aceita a mesma combinação se a vigência da base de dados estiver vencida).
- Existe relacionamento com campo não cadastrado (exemplo, NCM que consta no xml não possui cadastro na base de dados importada).
- Existe relacionamento com vigência vencida (a vigência que está no xml importado está vencida).
- Não há relacionamentos (o xml importdo não possui relacionamentos).
Após confirmar as Regras Fiscais selecionadas será aberta uma tela de Termo de Aceite. Desta forma é essencial que a parametrização de envio de e-mail esteja feita, caso contrário não será possível prosseguir.
Após clicar em ‘Concordo com o conteúdo descrito no documento e Aceitar será emitida mensagem: Aceite do usuário realizado com sucesso!
Regras Fiscais e Relacionamentos serão importados. Consultar os mesmos em Gerenciador Cálculo Imposto (Escrita fiscal/Parâmetros/Cálculo Impostos 4.0).
Quanto as fórmulas personalizadas importadas para a Regras Fiscal, quando a fórmula importada for igual alguma fórmula já existente na base de dados que está recebendo a importação, será mantido o ID da fórmula da base de dados que está recebendo a importação. Quando a fórmula importada for diferente das fórmulas já existentes na base de dados e a variável igual alguma fórmula já existente, será aberta tela para que a variável seja renomeada e uma nova fórmula será criada. Quando a fórmula importada for diferente das fórmulas já existentes na base de dados e a variável também diferente, será criada uma nova fórmula utilizando o nome da variável do arquivo de importação.
Como fazer a Contabilização da Reforma Tributária?
Foi adicionada na tela da Regra Contábil a possibilidade de parametrização das linhas específicas para contabilização desses tributos.
Assim, quando os impostos estiverem calculados na Nota Fiscal de Saída e na Nota Fiscal de Entrada, poderão ser contabilizados através do Libera Contábil, desde que estejam devidamente parametrizados.
Sugestão de Parametrização
Observação: as contas contábeis devem ser validadas com o contador responsável pela empresa e/ou assessoria contábil.
- CBS
- Débito – CBS s/Vendas
- Crédito – CBS a Recolher
- IBS
- Débito – IBS s/Vendas
- Crédito – IBS a Recolher
- IS
- Débito – IS s/Vendas
- Crédito – IS a Recolher
Como fazer a contabilização no Ano de teste - 2026?
No ano de 2026 inicia-se a fase de testes práticos da Reforma Tributária.
Durante esse período:
* Será realizado o cálculo do CBS e IBS na Nota Fiscal de Saída, mas não serão cobrados dos destinatários;
* Não irão somar no valor total da NF-e e NFS-e;
* Não serão recolhidos aos cofres públicos (desde que a empresa cumpra com as obrigações acessórias previstas na legislação - LC 214/25, art. 348 §1º);
* Não haverá ônus financeiro por parte do vendedor e do adquirente;
* Não será possível o aproveitamento de créditos, visto que a legislação condiciona o aproveitamento de créditos ao recolhimento dos débitos (LC 214/25, art. 47), assim os tributos também não comporão o custo dos produtos.
* Não terá apuração de débitos e créditos;
Desta forma, não haverá contabilização dos valores de CBS e IBS no exercício de 2026.
Observação: Caso a empresa opte por contabilizar durante o exercício de 2026, a forma de contabilização dos impostos, devem ser analisadas conforme o entendimento técnico-contábil adotado pela empresa.
Todas as contas contábeis utilizadas devem ser previamente confirmadas junto ao contador da empresa ou à assessoria contábil.
Exemplo/sugestão de contabilização:
Nota fiscal de Saída
- CBS
- Débito – CBS s/Vendas
- Crédito – CBS a Recolher
- IBS
- Débito – IBS s/Vendas
- Crédito – IBS a Recolher
Pagamento dos Impostos
- CBS
- Débito – CBS a Recolher
- Crédito – Caixa/Banco
- IBS
- Débito – IBS a Recolher
- Crédito – Caixa/Banco
Compensação com PIS/COFINS
O valor do CBS e IBS recolhido será utilizado como dedução do PIS/COFINS a pagar.
- CBS
- Débito – PIS/COFINS a Pagar
- Crédito – CBS a Compensar (Conta redutora do COFINS s/Vendas)
- IBS
- Débito – PIS/COFINS a Pagar
- Crédito – IBS a Compensar (Conta redutora do COFINS s/Vendas)
O que fazer para que os novos campos de contabilização da Reforma Tributária apareçam?
Caso não apareçam os novos campos referentes à Reforma Tributária na tela, atualize-a utilizando o botão "Atualizar Regra Contábil – Inclusão de novas linhas de contabilização".
Como gerar as tags da Reforma Tributária na NFSe Configurável?
[Versão251103 1]
Para informações acessar o manual Como Fazer NFSe Configurável Como gerar os impostos IBS e CBS .
Como gerar a Nota Fiscal Complementar de Impostos?
[Versão251103 2]
Para informações acessar o manual Como Fazer Nota Fiscal Complementar Nota Fiscal Complementar com Cálculo do Imposto Híbrido 4.0.
Como gerar os Eventos de Apuração IBS e CBS?
Para a apuração dos novos impostos, IBS e CBS, criados pela Reforma Tributária, a NT 2025.002 versão 1.10, criou uma lista de novos EVENTOS, necessários para NFe.
No CIGAM disponibilizamos os Eventos de responsabilidade do Emitente e Destinatário das notas, sendo que os Eventos do Destinatário estarão disponíveis somente para as notas de entrada que estiverem cadastradas no CIGAM.
O acesso aos Eventos estará disponível no menu contexto dos programas Gerenciador NFe e Gerenciador de Documentos Eletrônicos.
Menu: Fiscal > NFe > Movimentos > Gerenciamento NFe
Menu: Fiscal > NFe > Movimentos > Gerenciador de Documentos Eletrônicos
Eventos do Emitente da NFe - Notas de Saída
112110 - Informação de efetivo pagamento integral para liberar crédito presumido do adquirente
Posicionar-se sobre a nota fiscal de saída a qual deseja gerar o Evento.
Clicar com o botão direito e acessar o menu: Eventos Apuração IBS e CBS > Emitente > 112110 - Informação de efetivo pagamento.
Ao acessar o evento o sistema já executa automaticamente o envio.
É Demonstrada a mensagem de confirmação:
Exemplo de XML do envio do Evento.
Para esse Evento, na tag <tpAutor> enviará sempre 1 - Empresa emitente e tag <indQuitação> = 1.
Exemplo do XML de retorno de evento confirmado.
O Evento é registrado e vinculado a nota fiscal de saída.
No site da SEFAZ, através da Consulta Completa, ocorre o registro do evento vinculado a chave NFe.
112120 - Importação em ALC/ZFM não convertida em isenção Emitente
Esse evento é por nota fiscal, contem as informações dos itens da nota em tela, para que o usuário selecione o item e quantidade desejada.
Posicionar-se sobre a nota fiscal de saída a qual deseja gerar o Evento.
Clicar com o botão direito e acessar o menu: Eventos Apuração IBS e CBS > Emitente > 112120 - Importação em ALC/ZFM.
A tela inicializa com todos os itens selecionados e a quantidade da coluna ‘Qtde Total’ com a mesma quantidade do item da nota fiscal selecionada na abertura do Evento. O campo ‘Qtde Selecionada’ poderá ser editado pelo usuário.
O Evento é processado através do botão 'Confirmar'.
É Demonstrada a mensagem de confirmação:
Exemplo de XML do envio do Evento.
Para esse Evento, na tag <tpAutor> será gerada sempre como '1 - Empresa Emitente'.
A tag <unidade> é gerada com a unidade de medida do item da nota fiscal.
As tags <vIBS> e <vCBS> são calculadas conforme a proporção das quantidades que estiverem sendo selecionadas nesse Evento.
Exemplo do XML de retorno de evento confirmado.
O Evento é registrado e vinculado a nota fiscal de saída.
No site da SEFAZ, através da Consulta Completa, ocorre o registro do evento vinculado a chave NFe.
112130 - Perecimento, perda, roubo ou furto durante o transporte contratado pelo fornecedor Emitente
Esse evento é por nota fiscal, mas, no XML conterá informações dos itens da nota, como quantidade e valores dos impostos IBS e CBS.
A particularidade desse Evento é que ele será criado “sobre” uma nota de Entrada.
Na prática, quando houver a necessidade da criação desse Evento, primeiramente o usuário deverá criar uma nota de Devolução (devolução de saída) com as respectivas quantidades que tiveram perecimento, perda, roubo ou furto no transporte. A criação dessa nota de devolução segue os padrões CIGAM, através da rotina Devolução de Saída.
Com a nota de devolução criada, posicionar-se sobre a nota fiscal de entrada (devolução) a qual deseja gerar o Evento.
Clicar com o botão direito e acessar o menu: Eventos Apuração IBS e CBS > Emitente > 112130 - Perecimento, perda, roubo ou furto.
Para criar o Evento, o CIGAM utiliza as informações (quantidades e valores dos impostos IBS e CBS) da nota de entrada, mas vincula o Evento a nota de saída que originou a devolução.
Importante: a nota de devolução poderá ser gerada com base em mais de uma nota de saída. Nesses casos, o CIGAM gera um Evento para cada nota de saída, vinculada a nota de entrada (devolução)
Ao acessar o evento o sistema já executa automaticamente o envio.
É Demonstrada a mensagem de confirmação:
Exemplo de XML do envio do Evento.
Para esse Evento, na tag <tpAutor> será gerada sempre como '1 - Empresa Emitente'.
A tag <uPerecimento> será gerada com a unidade de medida do item da nota.
As tags <vIBS> e <vCBS> serão geradas com base nos valores calculados na nota de entrada.
Exemplo do XML de retorno de evento confirmado. O Evento é registrado e vinculado a nota fiscal de saída.
No site da SEFAZ, através da Consulta Completa, ocorre o registro do evento vinculado a chave NFe.
112140 - Não ocorrência de fornecimento com pagamento antecipado
Esse evento é por nota fiscal, mas, no XML conterá informações dos itens da nota, como quantidade e valores dos impostos IBS e CBS.
A particularidade desse Evento é que ele será criado “sobre” uma nota de Entrada.
- Na prática, quando houver a necessidade da criação desse Evento, primeiramente o usuário deverá criar a nota de Devolução (devolução de saída) com as respectivas quantidades que não foram fornecidas ao cliente da nota. A criação dessa nota de devolução segue os padrões CIGAM, através da rotina Devolução de Saída.
Com a nota de devolução criada, posicionar-se sobre a nota fiscal de entrada (devolução) a qual deseja gerar o Evento.
Clicar com o botão direito e acessar o menu: Eventos Apuração IBS e CBS > Emitente > 112140 - Fornecimento não realizado.
Para criar o Evento, o CIGAM utiliza as informações (quantidades e valores dos impostos IBS e CBS) da nota de entrada, mas vincula o Evento a nota de saída que originou a devolução.
Importante: a nota de devolução poderá ser gerada com base em mais de uma nota de saída. Nesses casos, o CIGAM gera um Evento para cada nota de saída, vinculada a nota de entrada (devolução)
Ao acessar o evento o sistema já executa automaticamente o envio.
É Demonstrada a mensagem de confirmação:
Exemplo de XML do envio do Evento.
Para esse Evento, na tag <tpAutor> será gerada sempre como '1 - Empresa Emitente'.
A tag <uPerecimento> será gerada com a unidade de medida do item da nota.
As tags <vIBS> e <vCBS> serão geradas com base nos valores calculados na nota de entrada.
Exemplo do XML de retorno de evento confirmado. O Evento é registrado e vinculado a nota fiscal de saída.
No site da SEFAZ, através da Consulta Completa, ocorre o registro do evento vinculado a chave NFe.
112150 - Atualização da Data de Previsão de Entrega
Esse evento é por nota fiscal.
Clicar com o botão direito e acessar o menu: Eventos Apuração IBS e CBS > Emitente > 112150 - Atualização da Data de Previsão.
Ao acessar o menu do respectivo Evento, abre a tela para o usuário informar a data da previsão de entrega.
Ao informar a data e confimar, é demonstrada a mensagem de confirmação do evento:
Exemplo de XML do envio do Evento.
Para esse Evento, na tag <tpAutor> será gerada sempre como '1 - Empresa Emitente'.
Exemplo do XML de retorno de evento confirmado.
O Evento é registrado e vinculado a nota fiscal de saída.
No site da SEFAZ, através da Consulta Completa, ocorre o registro do evento vinculado a chave NFe.
Eventos do Destinatário da NFe - Notas de Entrada
211110 Solicitação de Apropriação de crédito presumido Destinatário
Esse Evento será gerado e vinculado a uma nota de entrada.
Clicar com o botão direito e acessar o menu: Eventos Apuração IBS e CBS > Destinatário > 211110 - Apropriação de Crédito Presumido
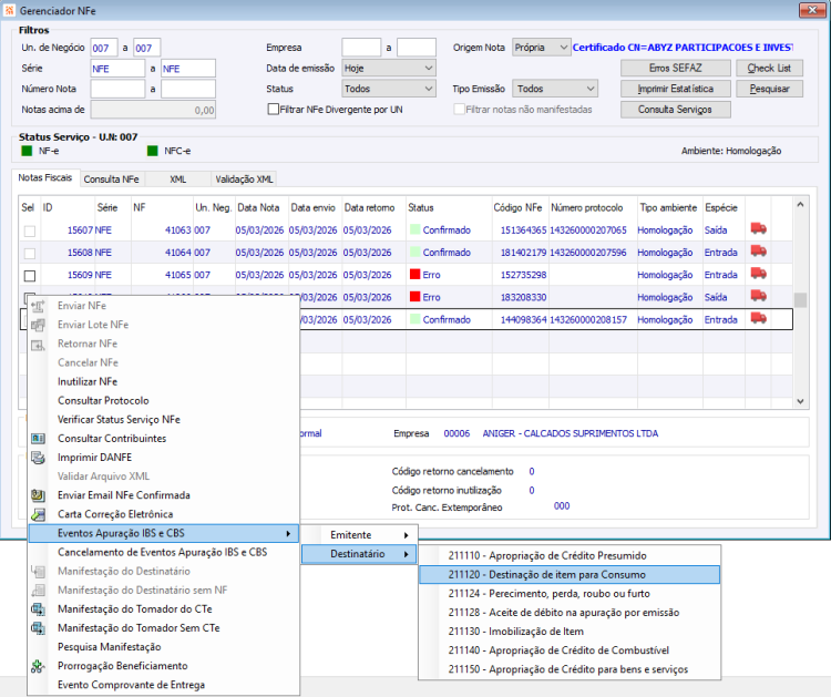
211120 - Destinação de item para consumo pessoal Emitente/Destinatário
Esse evento é por nota fiscal, contem as informações dos itens da nota em tela, para que o usuário selecione o item desejado.
Posicionar-se sobre a nota fiscal de saída a qual deseja gerar o Evento.
Clicar com o botão direito e acessar o menu: Eventos Apuração IBS e CBS > Destinatário > 211120 - Destinação de item para Consumo.
A tela inicializa com todos os itens selecionados. É possível marcar/desmarcar os itens de acordo com a necessidade. Para este evento, não é possível alterar a quantidade dos itens.
O Evento é processado através do botão 'Confirmar'.
[[Arquivo:
É Demonstrada a mensagem de confirmação:
[[Arquivo:
Exemplo de XML do envio do Evento.
Para esse Evento, na tag <tpAutor> será gerada sempre como '1 - Empresa Emitente'.
A tag <unidade> é gerada com a unidade de medida do item da nota fiscal.
As tags <vIBS> e <vCBS> são calculadas conforme a proporção das quantidades que estiverem sendo selecionadas nesse Evento.
[[Arquivo:
Exemplo do XML de retorno de evento confirmado.
[[Arquivo:
O Evento é registrado e vinculado a nota fiscal de saída.
No site da SEFAZ, através da Consulta Completa, ocorre o registro do evento vinculado a chave NFe.
[[Arquivo:
Versões
Versão 250505
- ↑ >Liberado a partir da OS.: 607358/457.
Versão 251103
Versão 260504
- ↑ >Liberado a partir da OS 942120/3.









