MI - Como Fazer - Manutenção Industrial

De CIGAM WIKI
Revisão de 14h40min de 19 de julho de 2024 por Emanuele.Klein (discussão | contribs) (Como utilizar registros de Recorrência via Mapa de Manutenção?)

O objetivo do Manutenção Industrial, é a criação automática de O.S. para a manutenção de produtos, analisando um período determinado pelo usuário, podendo ser, um período de dias, semanas, meses ou horas.
Conceitos:

Manutenção Preventiva: Manutenção Preventiva é aquela que se baseia no tempo onde o principal objetivo é se antecipar à falha, efetuando a troca de componentes baseando-se no tempo. Por exemplo, trocar os rolamentos de um transportador helicoidal a cada 13 meses. O ponto importante da preventiva se dá em que a troca do componente tem que ser efetuada no período previsto mesmo que esteja em boas condições, caso necessário o período pode ser revisto após esta troca.

Manutenção Preditiva: Manutenção Preditiva é aquela em que se consegue detectar uma falha antes que ela aconteça através de análises cientificas. Estas análises são efetuadas através de equipamentos específicos, tais como espectros de vibração, temperatura e outros que podem identificar com clareza uma possível falha apontando ate mesmo o período em que irá acontecer. O principal método de preditiva “comum” é a utilização dos cinco sentidos humanos. Por exemplo, quando se coloca a mão em um equipamento e devido à experiência sabe-se que sua temperatura está acima do normal, ou a existência de odor anormal para um determinado equipamento.

Manutenção Corretiva: A manutenção corretiva é o tipo de manutenção mais antiga e mais utilizada, sendo empregada em qualquer empresa que possua itens físicos, qualquer que seja o nível de planejamento de manutenção. Segundo a Norma NBR 5462 (1994), manutenção corretiva é “a manutenção efetuada após a ocorrência de uma pane, destinada a recolocar um item em condições de executar uma função requerida”. Em suma: é toda manutenção com a intenção de corrigir falhas em equipamentos, componentes, módulos ou sistemas, visando restabelecer sua função. Este tipo de manutenção, normalmente implica em custos altos, pois a falha inesperada pode acarretar perdas de produção e queda de qualidade do produto. As paralisações são quase sempre mais demoradas e a insegurança exige estoques elevados de peças de reposição, com acréscimos nos custos de manutenção.

Quais são as tabelas/objetos de banco necessários para a Manutenção Industrial?

Tabelas:

Manutenção Industrial

Objetos de banco:

  • CGPR_BUSCA_SEMANAS_MES
  • CGPR_CRIA_CALEND_MANUT_LINHA
  • CGTR_GRAVA_LOG_APONT_MI

Quais são as configurações necessárias para a Manutenção Industrial?

  • 1479 – ‘Origem dos dados de aferições para manutenção preventiva’:
    • 0 - Não Aplica (não faz nenhum controle) e somente usado pelo Mapa de Manutenção;
    • 1 - G.Serviços (utiliza a pergunta de aferições para verificar se há necessidade de uma manutenção preventiva);
    • 2 - PCP (utiliza as horas do recurso utilizado, relacionado aquele produto de cliente);
    • 3 - GS e PCP (calcula o valor 1 e 2 e assume o maior valor de horas registradas);
    • 4 - Apontamentos (utiliza os dados de horímero informados na interface de Apontamentos de Manutenção Industrial);
    • 5 – Todos (É a junção de todas as origens, desta forma calculando e considerando o maior valor informado entre G. Serviços, PCP e Apontamentos).
  • 1494 – ‘Sugerir conta gerencial do produto pai ao criar O.S’. - Se selecionada, ao cadastrar uma O.S. deve gravar a conta gerencial do material, na conta gerencial do item da O.S.
  • 1500 – ‘Endereço para envio de e-mail de manutenção planejada’ (endereço de e-mail que será enviado alguns dados da OS preventiva que será gerada).
  • 1501 – ‘Ocorrências títulos de paradas de produção para uso do PMP’ (ocorrências do PCP que não serão consideradas caso a Configuração 1479 esteja selecionada em 2 ou 3).
  • 1532 – ‘Código padrão de Solicitado para Manutenção Planejada’ - Informar o código do reclamado já cadastrado para ser gravado na OS de manutenção planejada que será gerada.
  • 2589 – ‘Data base para avaliação da manutenção planejada’- Selecionar o modelo de data que deve ser considerada na avaliação da manutenção planejada.
    • 1 – Data da Geração da OS;
    • 2 – Data de Entrega;
    • 3 – Data de Encerramento da OS.
  • 2639 – ‘Utilizar Unidade de Medida para Planos de Manutenção’ - Esta configuração trata da utilização ou não de unidades de medidas junto aos planos de manutenção.
  • 2640 – ‘Unidade de Medida padrão para apontamentos de PCP’ – Configuração disponível para identificar a qual unidade de medida será vinculado os apontamentos de manutenção industrial quanto a origem igual a PCP. Somente deve ser informada a Unidade de Medida, caso a configuração ‘MI – GE – 2639 – Utilizar Unidade de Medida para Planos de Manutenção’ esteja assinalada.
  • 2653 – ‘Permitir criar apontamentos com datas retroativas’ – Esta configuração define a permissão de criar apontamentos de manutenção industrial com datas retroativas aos apontamentos já existentes. Esta configuração também avalia a data considerada para última manutenção do produto no momento do encerramento da OS, neste caso, não permitindo encerrar ordens de serviço com uma data considerada menor que o último registro de atualização da quantidade utilizada do produto.
  • 2654 – ‘Permitir Apontamento c/ Qtde. menor que a Qtde. Utilizada’ – Com esta nconfiguração é definida a permissão de criar apontamentos informando uma quantidade menor que a quantidade utilizada do produto, desde que a data do apontamento seja posterior a data dos demais apontamentos. Esta configuração também avalia os dados de quantidades informadas na OS de manutenção industrial, permitindo a informação de quantidades menores que a quantidade utilizada do produto somente caso esta configuração esteja selecionada.

Quais são os cadastros e parâmetros necessários para a Manutenção Industrial?

Técnicas de Análise

Serviços > Manutenção Industrial > Cadastros >Técnicas de análise

Neste cadastro deve ser informado de que forma o equipamento será analisado.
No campo ‘Questionário’ deve ser informado o questionário com as perguntas referente ao equipamento que sofrerá a inspeção.

Manutenção Industrial

Atividades X Atividades de Análise

Serviços > Manutenção Industrial > Parâmetros> Tipos de atividades – botão Técnicas de análise – Atividades X Atividades de análise.

Neste cadastro é possível vincular a um tipo de atividade uma técnica de análise, este pode ser acessado através do botão ‘Técnicas Analise’ ou através do menu ‘Cadastros’ do manutenção industrial.
Obs.: Para o funcionamento correto do programa, são necessários que seja previamente cadastrado os últimos ID’S sequenciais na tabela 4628.

Manutenção Industrial

Na tela de Atividades da OS foi disponibilizado o botão ‘Tec. de Análise’, este somente estará visível quando o usuário possuir o direito de ‘Manutenção Industrial’ e o campo de seleção ‘Manutenção Planejada’, da guia ‘Manutenção Industrial’ estiver selecionado, quando selecionado o botão ‘Tec. de Análise’ exibe a tela de ‘Seleciona Técnicas’ onde serão exibidos os questionários para a atividade selecionada.

Manutenção Industrial

Após selecionar uma das opções listadas na tela ‘Seleciona Técnicas’ mostrada acima, o sistema exibe o questionário para que as perguntas sejam respondidas, caso o usuário acesse novamente o questionário as respostas estarão gravadas.

Manutenção Industrial

No cadastro de Técnicas de Análise serão inseridas informações de análises a serem utilizadas na Manutenção Preditiva. Como por exemplo:

  • Pressão;
  • Vibração;
  • Temperatura;
  • Ruído;
  • Desgaste;
  • Inspeção Visual;
  • Outras (termografia, ferrografia, monitoria de processos).

Funções

Serviços > Manutenção Industrial > Cadastros > Funções

Este cadastro é meramente informativo e será utilizado no cadastro do Plano de Manutenção Preventiva para identificar a função que o técnico deverá ter para a executar a operação.

Manutenção Industrial

Código: o campo é editável e poderá ser utilizado como Alfanumérico.
Descrição: o campo determinará a respectiva função existente no cliente.

Recursos

Serviços > Manutenção Industrial > Cadastros > Recursos

Manutenção Industrial

Este cadastro é o mesmo utilizado no módulo de Engenharia e no Manutenção Industrial será utilizado para o cadastro de ferramentas que serão informadas nas manutenções planejadas e também será utilizado para vincular as máquinas (produtos) aos recursos utilizados no módulo de Carga Máquina.

Recursos/Processos

Menu: Manufatura > Engenharia > Cadastros > Recursos/Operações

Manutenção Industrial

Nesta tela são vinculados os produtos de cliente aos Recursos. Selecionado o recurso, é vinculado o produto de cliente através do campo ‘Código do Produto’. Este campo não depende mais da configuração ‘GM – GE – 409 – Usar produtos genéricos’ para ser editável.

Produtos

Menu: Serviços > Manutenção Industrial > Parâmetros > Produtos

Manutenção Industrial

Na tela de cadastro de Produtos, foi informado o produto “87”, para o código de estoque “12.001.000060”. O campo ‘Vida Útil’ apresenta a quantidade máxima em horas que o Produto deve ser utilizado, somente para informação.

O campo ‘Data da Instalação’, é utilizado pelo sistema para o ponto de partida para a avaliação do período a ser analisado quando a configuração ‘1479 – Origem dos dados de aferições para manutenção preventiva’ estiver selecionada com a opção “0”. Após a primeira geração de OS pela rotina, o campo levado em consideração pela análise, é o campo ‘Última manutenção’. Quando feita a leitura da OP, estiver apontando um recurso utilizado que seja um produto de manutenção industrial e fizer o levantamento de tempos para atualização da quantidade já utilizada deverá verificar somente os recursos utilizados que tiverem a data inicial maior ou igual à ‘Data de Instalação’ do produto.

Manutenção Industrial

Para vincular um produto filho (exemplo da imagem acima), o produto “88”, no qual o produto pai é o “87”, no cadastro do produto filho, deve-se informar o código do produto pai através do campo ‘Produto Pai’.

Quando o produto possuir valor para o campo Origem de Aferição (1.Gestão de serviço, 2.PCP (horas) ou 3.GS e PCP) serão habilitados os campos ‘quantidade utilizada’, ‘qtde. última manutenção’, ‘última manutenção’ da guia Planos de Manutenção para edição manualmente.

Toda alteração de valores nesta interface é armazenado e pode ser consultado via o botão histórico.

Manutenção Industrial

É o campo ‘Quantidade utilizada’ que será utilizado pela rotina “Gera OS Manutenção Planejada”, pois esse campo guarda a quantidade de horas que o produto foi utilizado. Esse campo é atualizado automaticamente baseado na utilização informada através das Leituras de Produção.

Plano de Manutenção Planejada

Menu: Serviços > Manutenção Industrial > Cadastros > Plano de Manutenção Planejada

Manutenção Industrial

Nessa tela são cadastrados os planos de manutenção, sendo que os mesmos podem se dirigir a um único produto, ou se tratar de um plano genérico vinculado somente ao material se estendendo a todos os produtos que possuem vínculos a este material.

Atenção: Maiores informações a cerca dos cadastros e parametrização necessárias e obrigatórias, e também sobre as funcionalidades dos campos consulte o manual %CIGAM_INSTAL%\Manual_Cigam\ Manual Manutenção Industrial\MANUTENÇÃO INDUSTRIAL – Cadastros e também o manual %CIGAM_INSTAL%\Manual_Cigam\ Manual Manutenção Industrial\MANUTENÇÃO INDUSTRIAL – Parâmetros.

Como realizar a cópia de um Plano de Manutenção Planejada já existente?

Para realizar a cópia de um Plano de Manutenção já existente, foi disponibilizado o botão ‘Copiar’ . Através do dele é possível realizar a cópia de um plano a partir dos dados de um já existente. Possibilitando ao usuário selecionar entre copiar ou não os Dados de Aferição, a Recorrência, os Documentos e as Atividades (incluindo, se desejados, Materiais e Recursos).

Manutenção Industrial


Manutenção Industrial

Caso esses dados não constem no plano original, as opções serão desabilitadas.

Manutenção Industrial

Como gerar registros quando é Dados de Aferições?

Com a configuração 'GM - 1479 - Origem dos dados de aferições para manutenção planejada’ selecionada com a opção “1”, o sistema avalia o campo ‘Pergunta Aferição’, onde deve ser informada a pergunta referente ao horímetro, cadastrada no ‘Questionário de Aferições’, que por sua vez, a resposta do questionário irá alimentar o campo quantidade utilizada.

Com a configuração 'GM - 1479 - Origem dos dados de aferições para manutenção planejada’ selecionada com a opção “2”, o sistema avalia o campo ‘Quantidade Alerta’ para a geração de OS de manutenção. Exemplo. O campo ‘Quantidade Alerta’ está com a “5”, e o campo ‘Quantidade utilizada’ do cadastro de produtos está com a “10”, ou seja, a quantidade já utilizada pelo produto é de 8 horas, e o alerta para esse mesmo produto é de 5 horas, quando a rotina de geração de OS planejada for executada, para esse produto e plano, o usuário vai ter a opção de gerar a OS de manutenção, pois a quantidade utilizada atingiu ou passou a quantidade de alerta.

Já com a configuração 'GM - 1479 - Origem dos dados de aferições para manutenção planejada’ selecionada com a opção “3”, serão avaliados tanto a resposta do questionário, quanto os dados apurados via leitor de ordem de produção e será considerado o valor maior para a geração da OS de manutenção.

Tendo a configuração 'GM - 1479 - Origem dos dados de aferições para manutenção planejada’ selecionada com a opção “4”, serão avaliados os dados de apontamentos informados na interface de Apontamentos de Manutenção Industrial.

Contudo, se a configuração 'GM - 1479 - Origem dos dados de aferições para manutenção planejada’ selecionada com a opção “5”, serão avaliados todas as formas de origem de aferição: Gestão de Serviços, PCP e Apontamentos de Manutenção Industrial e será considerado sempre o maior valor entre os informados.

Cabe ressaltar que se a configuração 'GM - 1479 - Origem dos dados de aferições para manutenção planejada’ estiver parametrizada com a opção “0”, serão avaliados dados de recorrência (períodicidade), permitindo identificar o intervalo de período entre as manutenção dos produtos.

IMPORTANTE: Mesmo tendo a configuração indicando a origem padrão para os dados de aferição, é possível indicar manualmente em cada produto um a origem de aferição distinta.

Como utilizar os dados de aferição pelo Gestão de Serviços?

Para utilizar a configuração 'GM - 1479 - Origem dos dados de aferições para manutenção planejada’ com o valor de ‘Gestão de Serviços’, deve-se possuir as perguntas e questionários cadastrados respectivamente seguindo o caminho do menu ‘Utilidades/Diversos > Genéricos > Parâmetros > Questionário’.

No cadastro do produto, deve ser informado a origem dos dados de aferição como ‘Gestão de Serviços’ para que desta forma, seja avaliado as respostas do Questionário informado no campo ‘questionário de aferições’.

Manutenção Industrial

Para realizar a manutenção planejada é necessário que os Planos de Manutenção Planejada já estejam cadastrados. O plano de manutenção pode ser genérico, neste caso informando somente o material abrangendo todos os produtos que contenham este material, ou planos para produtos específicos destacando o produto no campo ‘código produto’.

Deve ser informado a ‘Pergunta de Aferição’ que será a forma de destacar o valor a ser acrescentado junto ao campo ‘quantidade utilizada’ no cadastro do produto. Após a pergunta, devem ser informados também a ‘quantidade para alerta’ e a ‘quantidade para gerar’. São estas as quantidades que irão controlar os sinalizadores para a geração de OS de manutenção planejada. Assim que a quantidade utilizada de um produto atingir a quantidade alerta do plano de manutenção, será possível gerar OS a partir da rotina.

No caso da configuração ‘MI – GE – 2639 – Utilizar Unidade de Medida para Planos de Manutenção’ estiver assinalada, será possível identificar a Unidade de Medida que corresponde a pergunta vinculada ao questionário. Desta forma, permitindo a coleta de dados de diversas Unidades de Medidas com as respostas de um único questionário.

Manutenção Industrial

Ao incluir o produto com esta parametrização em uma OS, deve-se responder o questionário conforme solicitado. No momento que este item de OS for encerrado, o campo quantidade utilizada do cadastro do produto será incrementado com a resposta da pergunta aferição.

IMPORTANTE: A resposta do questionário não possui validações específicas como em demais campos do sistema, é um processo totalmente manual, neste caso, é indicado atenção extra ao responder o questionário, pois é através desta resposta que será alterada automaticamente a ‘quantidade utilizada’ no cadastro do produto.

Como utilizar os dados de aferição pelo PCP?

Para utilizar a configuração 'GM - 1479 - Origem dos dados de aferições para manutenção planejada’ com o valor de ‘PCP(horas)’, deve-se possuir alguns cadastros prévios, tais como ‘Ordem de Produção’ e ‘Recursos/Processos’.

Com esta configuração, os registros de ‘quantidade utilizada’ nos produtos serão captados pelo leitor de ordens de produção, realizando a associação entre o recurso informado, e o produto nele vinculado.

Diferente do modelo de coleta dos dados de aferição via Gestão de Serviços e Apontamentos onde o total da quantidade utilizada é sempre informado e sobrescrito quando necessário, o modelo PCP utiliza o formato de somar os dados informados a quantidade utilizada já existente no produto.

Manutenção Industrial

Acima segue exemplos, do recurso cadastrado e vinculado a um produto, após é necessário que o mesmo seja vinculado junto a um processo, neste caso, do tipo recurso. Dando continuidade, é necessário possuir uma ordem de produção vinculada a um produto que possua engenharia. Ordem esta que será utilizado junto ao Leitor de OP, onde será informado os tempos de uso do recurso.

Menu: Manufatura > Programação e Controle de Produção > Movimentos > Ordem de produção

Manutenção Industrial

Menu: Manufatura > Programação e Controle de Produção > Movimentos > Leitor de movimentos de produção

Manutenção Industrial

Ao ler uma OP, é aberta a tela abaixo para informação das quantidades.

Manutenção Industrial

Nesta tela, através do botão ‘Recursos’, é possível informar os recursos utilizados durante a leitura. Só serão contabilizados na rotina ‘Gerar OS de Manutenção Planejada’ os tempos cadastrados nos recursos se a ‘Data Inicial’ for maior ou igual a ‘Data de Instalação’ do produto relacionado ao recurso.

Nesta tela, são informados os recursos utilizados e suas respectivas quantidades. A quantidade pode ser informada através dos campos de tempo ou ainda diretamente no campo ‘Horas Totais’. Neste exemplo, foi utilizado o recurso “Recurso PCP” que possui o produto “99” como seu vínculo, informando o total de 5 horas.

Manutenção Industrial

Após realizar a leitura, é atualizado a quantidade utilizada do produto.

Manutenção Industrial

Ao realizar a leitura, não é informado nenhuma Unidade de Medida, na necessidade de identificar a mesma, deve ser informada na configuração MI – GE – 2639 – Utilizar Unidade de Medida para Planos de Manutenção. Caso contrário todos os planos de manutenção do produto que não possuam Unidade de Medida serão atualizados.

IMPORTANTE: Para produtos que possuem estrutura (produto pai, fihos, netos, sucessivamente...) é necessário que o recurso seja sempre vinculado ao produto pai da estrutura. Desta forma, a rotina que que atualiza a quantidade utilizada do produto via PCP, registra a quantidade utilizada não só para o produto vinculado ao recurso, mas sim, para todos os produtos da estrutura que posssuem planos de manutenção. A atualização completa da quantidade utilizada da estrutura, ocorre somente quando os dados são captados via PCP.

Como utilizar os dados de aferição pelo GS(Gestão de Serviços) e PCP?

Ao utilizar a configuração 'GM - 1479 - Origem dos dados de aferições para manutenção planejada’ com o valor de ‘GS e PCP’, é realizado um misto entre os dois módulos que registram a quantidade utilizada dos produtos. Com esta configuração, pode tanto utilizar o formato Gestão de Serviços, quanto o módulo PCP. Desta forma, será contabilizado o maior valor informado, para a geração das OS’s de manutenção planejada.

Como utilizar os dados de aferição por Apontamentos de Manutenção Industrial?

Com a configuração GM - 1479 - Origem dos dados de aferições para manutenção planejada com o valor de ‘Apontamentos’, os dados são contabilizados a partir da interface de Apontamentos de Manutenção Industrial.

Manutenção Industrial

Para realizar os apontamentos deve ser indicado o produto, e filtrar. Após, deve ser indicado a data do movimento, a unidade de medida e a quantidade do apontamento. Lembrando que a quantidade informada, a ser informada, deve ser a quantidade total de uso para a Unidade de Medida em questão.

É necessário que o produto esteja vinculado a planos de manutenção de forma direta (planos específicos do produto) ou indireta (planos genéricos vinculados ao material). Após realizar o apontamento é possível consultar os apontamentos anteriores, tanto como o usuário de criação e o log.

Durante a realização de um apontamento são avaliados as configurações do módulo Manutenção Industrial 2639, 2653 e 2654. Maiores informações consulte o manual %CIGAM_INSTAL%\Manual_Cigam\ Manual Manutenção Industrial\ MANUTENÇÃO INDUSTRIAL - Movimentos.doc.

Caso o produto pertença a uma relação pai/filho sendo o pai da estrutura, após atualizar a quantidade utilizada do pai da estrutura, serão atualizados as demais quantidades utilizadas dos filhos para a Unidade de Medida informado. Caso o apontamento não seja vinculado ao pai da estrutura, será informado ao usuário que o apontamento somente se dará de forma informativa e não irá atualizar a quantidade utilizada do produto, tão pouco a estrutura.

Como utilizar os dados de aferição tendo a origem igual a todos ?

Tendo a configuração 'GM - 1479 - Origem dos dados de aferições para manutenção planejada’ com o valor ‘Todos’, será realizado um misto entre os três formatos de coletas de dados de aferição. Com esta configuração, pode-se utilizar o formato Gestão de Serviços, o módulo PCP e também a interface de Apontamentos de Manutenção Industrial. Sendo assim, sempre será contabilizado o maior valor informado para a quantidade utilizada do produto, para posteriormente, a geração das OS’s de manutenção planejada.

Como utilizar os dados de aferição por Recorrência?

Caso a configuração 'GM - 1479 - Origem dos dados de aferições para manutenção planejada’ parametrizada com o valor ‘Não Utiliza’, os dados utilizados serão somente dados de periodicidade. Desta forma, sempre será avaliado a data da última manutenção realizando um comparativo com a data diária do servidor.

Ao atingir o período estipulado no plano de manutenção torna-se possível gerar OS’s de manutenção para o equipamento se enquadrando na faixa de alerta. Esta faixa alerta se estende até ultrapassar a faixa de tolerância informada no Plano de Manutenção Planejada.

Como gerar e utilizar a OS de manutenção planejada ?

Tendo em vista que os dados de aferição já foram coletados seguindo os procedimentos acima citados, para gerar executar a rotina que cria OS’s de manutenção planejada é necessário acessar o programa, localizado no Menu:Serviços> Manutenção Industrial> Rotinas> Operacionais> Gerar OS Manutenção Planejada.

Ao acessar o programa, pode ser realizado um filtro, ou mesmo listar todos os produtos que podem ser executados junto a rotina.

Manutenção Industrial

Através do filtro ‘Planos’ no estilo combo, será considera o Total de Uso para o período informado. Contendo as opções:

  • Todos: serão exibidos todos os planos existentes para o produto em questão, considerados pelo total de uso.
  • Atingiu o período de tolerância: serão exibidos os planos que encontra-se dentro do período de tolerância juntamente com os disponibilizados para a geração de OS de manutenção.
  • Atingiu o período para Gerar: serão exibidos os planos que encontra-se dentro período de geração de OS de manutenção.
  • Não atingiu o período de manutenção: serve para gerar as sugestões de manutenção para equipamentos que ainda não estão em momento de manutenção, mas por outros motivos os clientes desejam incluí-los no plano antecipando suas manutenções.

Ao realizar o filtro os produtos são apresentados da seguinte forma, podendo ser selecionados os planos de manutenção que terão as OS’s geradas. Ao lado direito da tela, são apresentados os sinalizadores apresentando se o produto já ultrapassou a quantidade de alerta ou a quantidade para gerar.

Manutenção Industrial

Nesta tela são apresentados os produtos para os quais suas quantidades atingiram a quantidade de alerta referente ao plano de manutenção.

Na coluna Un. Medida, é apresentado a ‘Unidade de Medida’ respectiva do plano que atingiu a quantidade de alerta.

O campo Qtde. para gerar, é referente ao campo ‘Quantidade para gerar’, do cadastro do plano de manutenção.

O campo Qtde. uso atual, é referente a quantidade de uso do produto após a última OS de manutenção gerada para o mesmo.

O campo Total de uso, é referente ao campo ‘Quantidade utilizada’, no cadastro de produtos. Sendo apresentado na guia Total de Uso:

  • Atingiu o período para Gerar = vermelho;
  • Atingiu o período de tolerância = amarelo e vermelho;
  • Não atingiu o período de manutenção = verde.

A OS de manutenção é gerada para os produtos selecionados. Após selecionados os produtos, será habilitado o botão ‘Gerar OS’, para executar a rotina clicar sobre ele. Apesar da rotina poder ser executada para diversos produtos ao mesmo tempo, será gerada uma OS para cada produto selecionado.

Manutenção Industrial

No caso de utilizar-se Unidades de Medidas nos Planos de Manutenção, será gerada apenas uma OS de manutenção por vez para cada plano de manutenção, independente da Unidade de Medida, utilizada, as OS’s de manutenção são para o plano. Sendo que ao menos uma das unidades atinja o valor de alerta esperado, já é possível gerar OS para o plano de manutenção.

Dentro da Rotina de Gerar OS de Manutenção Planejada, após o filtro são exibidos os planos disponíveis para geração, no caso de um mesmo plano possuir dados de mais de uma unidade de menida passível para geração de OS, ambas serão exibidas na rotina, e automaticamente, ao seleciona um destas unidades, as demais unidades de medidas deste plano serão selecionadas automaticamente, a fim de garantir a geração de OS para o plano.

Menu: Serviços > Manutenção Industrial > Movimentos > Ordem de Serviço

Manutenção Industrial

Ao gerar a OS de manutenção, a quantidade de uso do produto até o momento é gravada no campo ‘Quantidade utilizada’ localizado na ‘Guia’ manutenção industrial do Item da OS. Este campo é visível apenas quando o campo de seleção ‘Manutenção Planejada’ estiver selecionado.

A conta gerencial do item da OS será buscada, se a configuração ‘GM – GE – 1494 – Sugerir conta gerencial do produto pai ao criar O.S.’ estiver desmarcada, primeiramente do produto cadastrado, caso não houver nenhum, buscará do código do estoque do produto. Se a configuração estiver marcada, será buscado do código do produto pai do produto que está sendo cadastrado, se não houver buscará do código do estoque do produto pai do produto que está sendo cadastrado, e se não houver buscará no produto que está sendo cadastrado e depois no código do estoque.

Manutenção Industrial

Na guia ‘Manutenção Industrial’ é exibido o browse ‘quantidades’. Neste browse é apresentado todas as quantidades utilizadas para todas as unidades de medidas presentes no plano de manutenção utilizado nesta OS. Tendo a origem de aferição diferente de ‘0’ (Não utiliza) e ‘2’ (PCP), ao finalizar a OS, é disponibilizado ao técnico responsável, indicar as quantidades utilizadas neste browse, sendo que ao encerrar a OS, estas quantidades serão atualizadas junto ao cadastro do produto nas respectivas Unidades de Medidas respeitando as regras de negócio do produto.

ATENÇÃO:

  1. Caso o produto da OS seja o pai de uma estrutura de produtos ou utilize o controle por planta funcional ao encerrar a OS, além de atualizar as quantidades utilizadas e de última manutenção do produto em questão, a estrutura adjacente do mesmo também será atualizada com a diferença entre do valor presente no produto e o valor informado na OS.
  2. É possível registrar uma quantidade a menor que a quantidade utilizada do produto no browse. Deste modo, o produto terá sua quantidade retrocedida estendendo a operação a estrutura caso o mesmo seja um produto pai ou controle por planta funcional. Contudo a operação de retroceder a estrutura somente se dará, caso o valor informado não seja menor que a quantidade da última manutenção presente no cadastro do produto.
Manutenção Industrial

Através da tela de Materiais da OS, será possível efetuar a substituição do Produto, esta se faz através do botão ‘Substituir Material’. Através deste, será apresentada a estrutura do Produto para que o usuário possa selecionar o que deseja substituir, conforme a imagem:

Manutenção Industrial

O Produto que estiver selecionado, será destacado através de uma imagem diferenciada, como mostra na imagem. Desta forma, ao confirmar a rotina, será desvinculado o Produto selecionado e realocado o Produto informado no campo ‘Substituir por’. Após isto, o Produto terá a seguinte estrutura:

Manutenção Industrial

Retornando ao Cadastro de Produtos, será possível verificar que os campos ‘Quantidade utilizada’ e ‘Última manutenção’ estão atualizados neste momento.

Manutenção Industrial

Como utilizar registros de Recorrência via Mapa de Manutenção?

Com a configuração 'GM - 1479 - Origem dos dados de aferições para manutenção planejada’ selecionada com a opção “0”, o sistema avalia os campos ‘Periodicidade’ e ‘A cada’, para a geração da OS de manutenção. A periodicidade pode ser “Diária”, “Semanal” e “Mensal”.

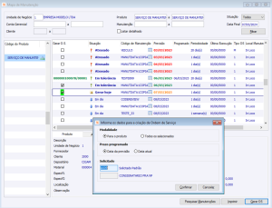
Menu: Serviços > Manutenção Industrial > Rotinas > Operacionais > Mapa de Manutenção

Ao executar o programa Mapa de manutenção industrial, serão exibidos os campos necessários para a geração/filtragem dos registros de manutenção. Se não existirem manutenções para os filtros informados, o sistema vai gerar, do contrário será somente filtrado e exibido na tela.

Manutenção Industrial

Após clicar no botão “Filtrar”, os registros do mapa serão exibidos de forma estruturada na tela.

Ao lado esquerdo da tela é possível identificar as seguintes informações:

Esta tela é responsável por exibir todos os produtos relativos os filtros informados no topo da tela do Mapa, bem como a estrutura do mesmo, separadamente pela conta gerencial.

Ao clicar em um produto, o sistema exibe todos os planos de manutenção para o produto selecionado.

Importante: Produtos que possuem controle por planta funcional não serão exibidos no mapa de manutenção.

Manutenção Industrial

Manutenção Industrial Atrasada – Registro de manutenção atrasado em relação ao plano.
Manutenção Industrial Em tolerância – Registro de manutenção esta dentro da tolerância parametrizada no cadastro do plano.
Manutenção Industrial Em dia – Registro de manutenção esta dentro do período informado no plano de manutenção.
Manutenção Industrial O.S. Gerada – Registro de manutenção possui uma O.S. gerada e esta para o dia atual.